Curso GEOCYCLE ISO 9000 14000 45000 rev01 mayo20 0. Definiciones y conceptos

Page 1


Curso Taller

ISO 9001, 14001, 45001

Tecoman, Colima

26 y 27 de mayo 2025

Curso – Taller Sistemas de Gestión ISO, Geocycle Tecoman

Objetivo

• Al finalizar el Taller, los participantes conocerán los requisitos de los sistemas de gestión, de calidad, medioambiente y seguridad y salud en el trabajo, con la finalidad de dar cumplimiento mediante la implementación de sus sistema de gestión integrado.

https://eoconsultor.com.mx/

https://eoconsultor.com.mx/1-capacitacion/

Catálogo de cursos
Curso

Conceptos y Definiciones

Alineación de términos

Curso – Taller Sistemas de Gestión ISO, Geocycle Tecoman

Eficacia y eficiencia

Definiciones

Eficacia y eficiencia

Curso – Taller Sistemas de Gestión ISO, Geocycle Tecoman Tecoman, Colma, 26

Eficacia y eficiencia

Eficiencia es «hacer bien las cosas», es decir, hacer las cosas buscando la mejor relación posible entre los recursos empleados y los resultados obtenidos. La eficiencia tiene que ver con «cómo» se hacen las cosas.

Eficacia es «hacer las cosas correctas», es decir, hacer las cosas que mejor conducen a la consecución de los resultados La eficacia tiene que ver con «qué» cosas se hacen

Efectividad es «hacer bien las cosas correctas», es decir, hacer las cosas de forma eficiente y eficaz. La efectividad tiene que ver con «qué» cosas se hacen y con «cómo» se hacen esas cosas.

Curso – Taller Sistemas de Gestión ISO, Geocycle Tecoman Tecoman, Colma, 26 – 27 de mayo de 2025
Curso – Taller Sistemas de Gestión ISO, Geocycle Tecoman

Procesos

Definiciones

Definición de un proceso

Un proceso es un conjunto de actividades que están interrelacionadas y que pueden interactuar entre sí. Estas actividades transforman los elementos de entrada en resultados, para ello es esencial la asignación de recursos.

Curso – Taller Sistemas de Gestión ISO, Geocycle Tecoman

Partes de un proceso

Curso – Taller Sistemas de Gestión ISO, Geocycle Tecoman Tecoman, Colma, 26 – 27 de mayo de 2025

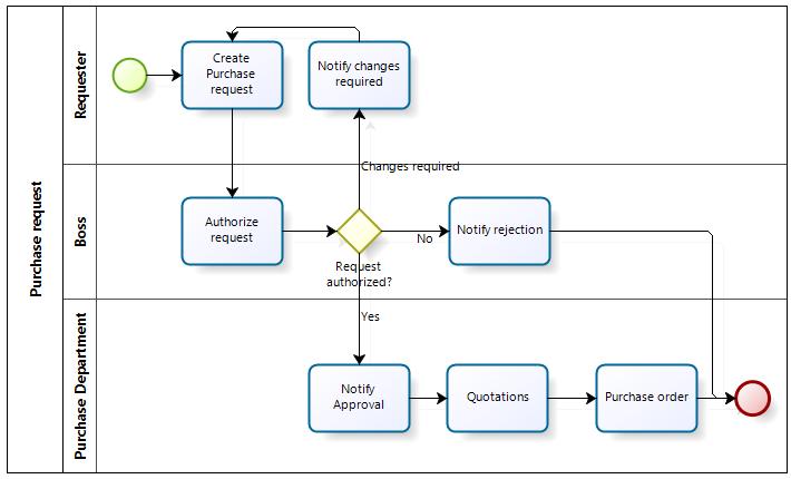
Descripción de procesos

• Actividades del proceso. Se describen las actividades del proceso en diagramas.

• Características de procesos. Se describen las actividades del proceso en fichas del proceso.

• Criterios de las actividades del proceso. Son los criterios que debe cumplir el proceso.

Curso – Taller Sistemas de Gestión ISO, Geocycle Tecoman Tecoman, Colma, 26 – 27 de mayo de 2025

Mapeo de procesos

Curso – Taller Sistemas de Gestión ISO, Geocycle Tecoman Tecoman, Colma, 26 – 27

Nivel 1 El supersistema

El supersistema: muestra el ambiente en que la organización opera y como interactúa recíprocamente.

Grupos de interés

Curso – Taller Sistemas de Gestión ISO, Geocycle Tecoman

Nivel 2 El proceso del negocio

Relaciones funcionales (general)

El proceso del negocio muestra cómo se opera internamente

Sistemas de gestión

Curso – Taller Sistemas de Gestión ISO, Geocycle Tecoman Tecoman, Colma, 26 – 27 de mayo de 2025

Herramienta SIPOC

Curso – Taller Sistemas de Gestión ISO, Geocycle Tecoman Tecoman, Colma, 26 – 27 de mayo de 2025

Nivel 3 Mapa detallado de las actividades

Mapa detallado de las actividades: describe los flujos específicos del proceso a través de la organización.

Curso – Taller Sistemas de Gestión ISO, Geocycle Tecoman Tecoman, Colma, 26 – 27 de mayo de 2025

Ejemplo: Proceso de mantenimiento

Dirección Nivel

3

Gerencia

2

4

Estrategia

Presupuesto

5

6

Plan anual de mantenimiento Plan mensual de producción

Plan a 13 semanas

7

Operación

1

8

Plan semanal Plan diario

Acciones correctivas Acciones preventivas Mejora del proceso

Seg. Intev. Cortos Orden de trabajo Notificación

Acciones inmediatas

Reporte semanal Reporte mensual Resultado ANUAL Objetivos

9

Reporte diario

Tomado de MAC

Comprender que es la satisfacción del cliente

Satisfacción del cliente

La satisfacción del cliente es un término que se utiliza con frecuencia en marketing. Es una medida de cómo los productos y servicios suministrados por una empresa cumplen o superan las expectativas del cliente.

Curso – Taller Sistemas de Gestión ISO, Geocycle Tecoman

Los debes de la norma

Los debes de la Norma (formas verbales)

En esta Norma Internacional, se utilizan las siguientes formas verbales:

La información identificada como “NOTA” se presenta a modo de orientación para la comprensión o clarificación del requisito correspondiente.

Curso – Taller Sistemas de Gestión ISO, Geocycle Tecoman

Retener y mantener información documentada

Información relevante documentada

Cuando la norma ISO 9001:2008 se refiere a procedimientos documentados (por ejemplo, para definir, controlar o apoyar un proceso) se expresará ahora como requisito para mantener la información documentada

http://www.pymesycalidad20.com/informacion-documentada-iso-9001-2015.html

Cuando la norma ISO 9001:2008 se refiere a los registros, se expresará ahora como un requisito para retener información documentada

Identificación de requisitos.

Curso – Taller Sistemas de Gestión ISO, Geocycle Tecoman Tecoman, Colma, 26 – 27

Valoración de hallazgos y nivel de riesgo

Valoración de hallazgos y nivel de riesgo durante auditoria (Medición de riesgo de incumplimiento y su efecto en el costo y/o en la satisfacción de los grupos de interés).

Curso – Taller Sistemas de Gestión ISO, Geocycle Tecoman

Turn static files into dynamic content formats.

Create a flipbook
Issuu converts static files into: digital portfolios, online yearbooks, online catalogs, digital photo albums and more. Sign up and create your flipbook.