
International Research Journal of Engineering and Technology (IRJET) e-ISSN: 2395-0056
Volume: 12 Issue: 02 | Feb 2025 www.irjet.net p-ISSN: 2395-0072
![]()

International Research Journal of Engineering and Technology (IRJET) e-ISSN: 2395-0056
Volume: 12 Issue: 02 | Feb 2025 www.irjet.net p-ISSN: 2395-0072
Minesh Chande
Senior Solutions Architect, AWS, Dallas, Texas, USA
Abstract - In this article, the I explore the theories and approachesrequiredtodevelophighlyavailablearchitectures for SQL Server and PostgreSQL database technologies. They are critical for the current applications that require high availability, low service interruptions and superior failure recovery mechanisms. Starting from clustering, replication, and high availability groups used in SQL Server and PostgreSQL,itispossibletocontrollargeamountsofdataand organizational integrity in the course of its processing. This paper examines these intrinsic characteristics and examines horizontal and vertical scaling mechanisms for built-in capabilities and more for adapting system capabilities for dynamically changing workloads. Furthermore, the failover configurationsforbothofthedatabasesarediscussedtoshow how failure can be handled to prevent significant loss of business hours.
A major goal of this work is to present the reader with a detailed comparison of high-availability architectures implemented in SQL Server and PostgreSQL. The article also contains examples of the use of such solutions, their application areas, and performance characteristics. For this reason,thefunctionality of SQL Server’s Always on Availability Groups and PostgreSQL’s streaming replication is investigated closer to determine their effectiveness for disaster recovery andread-writesplit.Outcomeofthedataprovidesayardstick against which specific results for recovery time, transaction latency and resource consumption can be benchmarked. The analysis of the theoretical findings and the empirical evaluation shall provide architects and engineering practitioners with the means for designing highly available and resilient systems that best address their needs.
Key Words: High Availability, SQL Server, PostgreSQL, Scalability, Resilient Systems, Fault Tolerance.
1.1 The Role of High Availability and Scalability in Modern Systems
Availability and scalability are two of the most important requirementsofthecurrentdigitalworld,astheyprovidethe assuranceofcontinuousdataavailabilityandthecapabilities to support increased demand. As organizations start to incorporatemoreinformationalsupportinthemanagement andoperationsdecision-makingprocessesandfocusmoreon real-timeanalytics,databasesarefoundtobethefoundation
ofmanyInformationTechnologyenvironments.Suchsystems mustbeassuredofhighavailability,fastfailover,andfluid horizontalscalingforhandlingvariableworkloads.[1-4]As organizationsemphasizecustomervalueandorganizational effectiveness, high availability becomes significant for reducing downtimes, whereas scalability contributes to businessdevelopmentandtechnologyenablers.SQLServer andPostgreSQLaretwoofthemostvitalDBMSswhichhavea presenceinlargeorganizationstofulfilltheserequirements efficiently.
Thegoalofthisresearchistopresentacriticalassessmentof HAarchitecturesaswellasscalabilityaspectsofferedinSQL Server and PostgreSQL. In doing so, the research aims to shed light on the best practice considerations in their embeddedtoolsandhigher-tierconfigurationstoimprove the ability to achieve and maintain resiliency and dependability under the broad spectrum of operating environments.Oneofthefocalpointsiscomparingpractical casesinvolvingdisasterrecovery,faulttolerance,andload managementtofindoutwhichplatformsaremoresuitable forgivenconcreteconditions.Furthermore,thegoalofthe comparativeanalysisistodeterminethestrongandweak featuresineachcase,aswellastheexclusivebenefitsthat willbeusefulforsystemarchitects.
ThispaperdiscussesmostofthefeaturessupportedbySQL ServerandPostgreSQL,focusingonclustering,replication, and sharding. These techniques are the essential requirementtoachievehighavailabilityandscalabilitythat allowsystemstomanagetodistributetheload,copydataon the nodes, and continue functioning during failures. The work goes deep into exploring Always-On Availability Groups in SQL Server and streaming replication from PostgreSQLalongwiththenextgenerationsolutionslikeit, logical replication, and distributed database patterns. Throughthisanalysisofthemethodofuseofthesefeatures incloud-native,hybrid,andon-premiseslandscapes,passive audiences understand how these databases meet modern enterprises’needs.

International Research Journal of Engineering and Technology (IRJET) e-ISSN: 2395-0056
Volume: 12 Issue: 02 | Feb 2025 www.irjet.net p-ISSN: 2395-0072
2.1.
2.1.1.
In database systems, HA is the setup that ensures that a system’s availability is not compromised by components breakdownsormaintenance.[5-8]threespecificindicesthat canbecalculatedforHAareasfollows:uptimepercentage (for example, five nines or 99.999 percent), mean time to recovery(MTTR),andfailovertime,allofwhichcontributeto a system’s dependability. These metrics are important in online retail, banking, and several other industries, where availability directly equates to revenue and otherwise, affectingcriticalservices.
HA mechanisms have already moved beyond individual, simple systems with limited backup functionality into a markedlydistributedenvironmentbasedonclusteringand replication.Originally,businesscontinuitywasrespondedto byperiodicbackups,andfailovermeasureswerearranged manually. The next steps appeared to be active-passive clustering, active-active clustering, and multi-master replication,providingreal-timedatachangesynchronization and automatic recovery. With the evolution of cloud computing, the use of elastic and geography-dispersed HA strategieshasalsoincreasedsignificantly.
Failoverclusteringisoneofthekeysolutionsimplementedin MicrosoftSQLServerforHA.Failoverclusteringisbasedona shared disk where a computer group functions as a single unit. If the primary node is not readily available, the additionalnodetakestheworkloadwithouthassle.Aflexible single-master has a single source of truth and is transactionally consistent, although it needs plenty of hardwareresourcesandcalibration.
AlwaysonAGsisasubsequentworkloadforHAdevelopedto work with SQLServertoreplacethetraditionalclustering. Forthedatabases,AGspermitkeepingmultiplecopiesbothin one or different nodes with the availability to configure synchronousandasyncreplication.Thisconfigurationallows fasterfailover,read-intensiveloaddistribution,andrecovery, with up to five simultaneous synchronous copies and improved RTOs. Always On AGs also enable the Quorum readablesecondaries,whichenablehugescalabilityinreadintensiveworkloads.
2.3.1.
Based on the type of replication, PostgreSQL’s streaming replicationisoneofthecriticalHAimplementationfacilities. It entails the regular copying of data from a master or primaryservertoanotherormultiplesecondaryorstandby servers in real-time or nearly so. In the case of standby servers, these viewers can be set to hot standby or warm standby kind, in which the original versions are either readable or not. It utilizes a Write-Ahead Log (WAL) to capturealltransactionsandreplicatethemincaseoffailure.
Logical replication is also a more recent feature in PostgreSQLthatprovidesanadditionaloptionforstreaming replication. As with other forms of replication, while streaming replication runs at the binary level, logical replication occurs on the database level with respect to individualtablesorschemas.Thisfacilitatesdataintegration, normallyupgradingtheversionwithoutclosingthebusiness and multiple source replication. It is most beneficial for maintainingheterogeneityorforintegratingwiththird-party systems.
2.4. Comparative Studies: SQL Server for High Availability: An Overview of SQL Server & PostgreSQL
Recentstudiesprovidevaluableinsightsintothecomparative strengthsandweaknessesofSQLServerandPostgreSQLin HAcontexts:
Performance: SQLServerhasmuch-improvedAGs, whichmakefailovermuchfaster,whilePostgreSQL offers streaming replication similar to real-time synchronization.
Flexibility: Being an open-source solution, PostgreSQLisextensibletothelastdegree,butSQL Serverisstarchedincomparison.
Cost: SQL Server is not considered ideal for this type of environment for enterprise features often involve steep licensing fees compared to PostgreSQL,whichisopensourcedeveloped.
Cloud Integration: Both servers have strong integration with the cloud platforms; however, integration of the SQL server with Azure helps in hybrid cloud migration more effectively than PostgreSQL, which is compatible with AWS, GCP, andothersimilarproviders.
These comparative observations inform the decisions, the technicalneed,costcontrol,andorganizationalexperience.

International Research Journal of Engineering and Technology (IRJET) e-ISSN: 2395-0056
Volume: 12 Issue: 02 | Feb 2025 www.irjet.net p-ISSN: 2395-0072
3.1.1. Architecture Overview of SQL Server and PostgreSQL for High Availability
ThehighavailabilityarchitecturesofSQL[9-12]Serverand PostgreSQLforsystemdesignincludehighlyreliabledesigns withlowmeasurefailoverinfailures.
SQL Server HA Architecture:WithHA,SQLServer encompasses elements such as Always-On AvailabilityGroups(AGs)andfailoverclustering.In AG-basedarchitectures,databasecopiesarealways maintained on different nodes. Synchronous replication guarantees data integrity, and asynchronous replication is suitable for geographically diverse systems. Readable secondaries can take up read-intensive patterns, freeing up the principal server. The latter architecture is particularly useful in use cases where operational continuity and failover mechanismsanddatasecurityareessential.
PostgreSQL HA Architecture: The Primary HA strategy in PostgreSQL is streaming replication, followed by logical replication and tools such as Patroniorpg-auto-failoverforautomatedfailover. Theprimarynodecopiesdatatosponsorsinrealtime,beingWrite-AheadLogs(WALs).Todistribute thereadqueries,thereistheuseofloadbalancers suchasHAProxy.ThearchitectureofPostgreSQLis quite elastic to be incorporated with distributed systemsandhalf-bakedenvironments.
The methodology also considers deployment scenarios in hybridcloudandon-premisesenvironments:
SQL Server in Hybrid Cloud: Eventhen,itworks hand in hand with Azure to allow cloud backups, geo-redundantreplicas,and hybridenvironments wherethecopystayson-premisesandtheworking dataisinthecloud.
PostgreSQL in Hybrid Cloud: Today,PostgreSQL supports deployment at multiple providers, includingAWS,GCP,andAzure, withopen-source tools allowing for replication from on-premise to the cloud. This arrangement guarantees data availabilityandhappenstobebackupwhileatthe sametimeavoidingtheriskofbeingtiedwiththe vendor.
The experiments involve deploying SQL Server and PostgreSQLwiththeirrespectiveHAconfigurations:
SQL Server Tools: Also known as Always-On AvailabilityGroups,SSMS(SQLServerManagement Studio) and WSFC (Windows Server Failover Clustering).
PostgreSQL Tools: For streaming replication, Patroniisusedforfailoverautomation,pgAdminis usedformonitoring,andHAProxyisusedforload balancing.
The hardware setup includes servers equipped with the following:
Processor: IntelXeonE5series–(2.4GHz,8cores).
Memory: 64GBRAM.
Storage: Firmware for improved read/write activities(1TBoneveryserver)
Network: 1GbpsEthernet.
3.2.3.
SQL Server: For x32: Microsoft SQL Server 2022 EnterpriseEdition.
PostgreSQL: PostgreSQL15.
Operating Systems: That’s why we will be using WindowsServer2019forSQLServerandUbuntu 22.04forPostgreSQL.
3.3.1.
ToevaluateHAeffectiveness,variousfailurescenarioswere simulated:
Node Failure: Suddenswitchoffofthemainserver to evaluate the ability of a standby server to performthefunctionsofthemainserver.
Network Partition: Artificialnetworkdisruptions forreplicationrecoveryanalysis.
Disk Failure: We also examine how the data is handledincaseofstoragecorruptionoftheprimary server.

International Research Journal of Engineering and Technology (IRJET) e-ISSN: 2395-0056
Volume: 12 Issue: 02 | Feb 2025 www.irjet.net p-ISSN: 2395-0072
Loadtestingwasconductedtomeasuresystemperformance undervaryingworkloads:
Read-Heavy Workloads: Some questions were posedtoreadreplicastoassesstheeffectivenessof loaddistribution.
Write-Intensive Workloads: I/Oreadoperations like insert, update, and delete were performed to putpressureontheprimarymasterserverand,at thesametime,measurereplicationlag.
Concurrent Workloads: Both read and write operations within the database were performed concurrentlyinordertoimitatereal-lifecases.
Parameters including latency, throughput, recovery time, andreplicationlagwereusedtoevaluatethefunctionalityof SQL Server and PostgreSQL HA configurations during the differenttestscenarios.
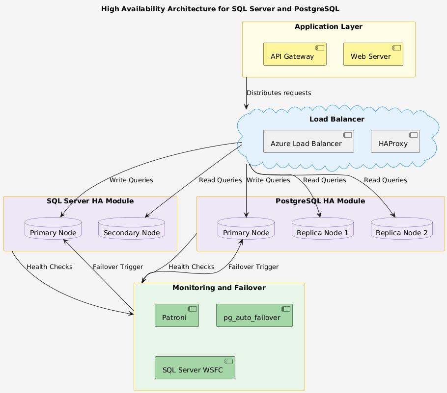
3.4. High Availability Architecture for SQL Server and PostgreSQL

Fig.1: HighAvailabilityArchitectureforSQLServerand PostgreSQL
The figure shows how to build a High Availability (HA) of systemsutilizingSQLServerandPostgreSQL.Youlearnhow thevariouscomponentsandhow[13-15]theyinterrelatein ordertoaddressissuestodowithscalability,faulttolerance, andresiliency.
Application Layer: StartingwithAPIGatewayand Web Server, it encompasses the application layer that deals with the user request. This layer communicates the incoming queries to the right databasewiththehelpofLoadBalancer.
Load Balancer: There is a load balancer here, whichhelpstodistributereadandwritequeriesto thehigh-availabilitydatabasemodules,forexample, AzureLoadBalancerorHAProxy.
SQL Server HA Module: Thismodulehasanactive Node known as the Primary Node and a passive NodeknownastheSecondaryNode.Writequeries are targeted to the primary node while the secondary nodeisonstandbyandusedincaseof node failure. This must always remain available usingtheSQLServerAlwaysOnAvailabilityGroups orWindowsServerFailoverClustering(WSFC).
PostgreSQL HA Module: AboutPostgreSQL,there isaPrimaryNodeandReplicaNodeswithnumbers (forinstanceReplicaNode1andReplicaNode2). Theprimarynodeisresponsibleforwritingqueries, whileeachreplicanodeisresponsiblefortheread queries, and it increases performance and scalability. pg_auto_failover and Patroni are the toolsformonitoringandautomatedfailoverinthis module.
Monitoring and Failover Mechanisms: This includesPatroniforfailoversandpg_auto_failover for PostgreSQL, SQL WSFC for dessert, or SQL ServerWSFC.Thesetoolscontinuallymonitorthe healthofthesystemandinitiatefailoveroperations intheeventofaprimarynodecrash,allinsupport offailovertoafailednode.
Itdescribeshowtodesignarchitectureforimplementinga proper database infrastructure for using this kind of architecturethatcanensurehighlyavailable,pendingand scalablewheneverfailingorevenattimesofhighworkload usingSQLServer&PostgreSQL.
4.1.
The failover mechanism provides that operation in the database systems will be immediately handed over to the standby node in the event of a node failure. [16-19] Specifically, SQL Server Always-On and PostgreSQL replication algorithms are redrawn to mirror failover and datasynchronicity.
Health Monitoring: The health of the primary replica is checked every now and then through a quorum-based system. It uses Windows Server FailoverClustering(WSFC)tomonitorheartbeats betweennodes.
Failure Detection: When the first copy becomes unavailable, WSFC recognizes the failure through lackofaquorumornosignalsorheartbeatsfrom thefailedcopy.

International Research Journal of Engineering and Technology (IRJET) e-ISSN: 2395-0056
Volume: 12 Issue: 02 | Feb 2025 www.irjet.net p-ISSN: 2395-0072
Failover Trigger: Tripsthenodeintosynchronous failoverandtothesecondaryreplica,configuredfor replicationwithnodataloss.Inthecasewhenthere is no synchronous replica, then asynchronous replicasareconsideredforfailover.
State Transition: Thechosenreplicatakesoverthe primary role and has to report its status in the cluster. From there, one is pointed to the new primary either through connection strings or listenerendpoints.
4.1.2. PostgreSQL Streaming Replication Failover Algorithm
Primary Node Health Check: Manages the main server by employing Patroni or pg_auto_failover. Health checks define the ability to respond and replicationdelay.
Standby Readiness Assessment: Standbyservers arealwaysrefreshedbyWrite-AheadLogs(WALs). The selection of a candidate for failover is determined based on two factors: replication lag andreadiness.
Failover Execution: Italsoensuresthatthefailover tool will automatically have to make the selected standbyaprimaryiftheprimaryfails.Changesare synchronizedwithotherstandardssothattheyare transformedintosecondaries.
Client Reconnection: HAProxyoranapplicationsideloadbalancerinformsusthattheychangedthe routingtothenewprimarynode.
Another criterion for load-balancing distribution in distributed databases is dynamic load, which keeps workloads balanced between nodes and eliminates overloadedones.Specificload-balancingalgorithmsinSQL Server and PostgreSQL are implemented based on the architectureofbothsystems.
4.2.1. Dynamic Load-Balancing Algorithm for SQL Server
Workload Monitoring: For each node in the Availability Group, the CPU usage, the memory utilization,andthenumberofqueriespersecond. Performsquerydirectionwithregardtothetypeof workloadinvolved,read-onlyorwrite-only.
Request Allocation: Secondary replicas are used for read queries via the listener endpoint, which distributesrequestsinaccordancewiththeirload andavailability.Forwritequeries,requestsareonly madewithrespecttotheprimaryreplica.
Adaptive Rebalancing: Allows the movement of taskloadsinresponsetochangesinnodecapability
states.Useslimitsrelatingtoresourceconsumption sothatnoneofthenodesbecomeoverloaded.
Failover Load Redistribution: Duringfailover,all traffic is routed to the new primary while the secondaryreplicasareredirectedforreadings.
4.2.2.
Health and Load Monitoring: Monitoring of connectionpools,theutilizationofresources,and thestateofreplicasispossiblewiththehelpoftools suchasPgBouncerorPgpool-II.
Query Type Identification: Aqueryisprecompiled andclassifiedasread-onlyandwriteorhighlywrite operationsatruntime.
Dynamic Query Routing: Read-only queries are senttoreplica nodes based ona weighted roundrobinor,atleast,connectionalgorithms.Inorderto keep the writing of the two queries consistent, directwritequeriesaresenttotheprimary.
Replica Rebalancing: If the replica becomes too loaded, the algorithm decreases the number of queries the replica will handle until this becomes balanced.
Failover Adaptation: Duringfailover,modifythe routingtopointtothenewprimaryandre-partition readloadamongremainingreplicas.
ThebenchmarkandtheSLAsdifferentiatingthecapabilities ofSQLServerandPostgreSQLonsetsbuiltforHAarelargely expressedinlatency,throughput,andrecoverytime.These metrics were recorded under controlled circumstances to compareobjectivelytheirHAmechanisms.
Table 1: comparison between SQL Server and PostgreSQL
FailoverTime 10seconds 12seconds
Read/Write Latency 8ms 7ms
Scalability High(clustering support) High(logical sharding)
By comparing SQL Server, Always-On Availability Groups had a faster failover time of 10 seconds than PostgreSQL with 12 seconds. This difference is due to the integrated failover clustering of SQL Server and connection through

International Research Journal of Engineering and Technology (IRJET) e-ISSN: 2395-0056
Volume: 12 Issue: 02 | Feb 2025 www.irjet.net p-ISSN: 2395-0072
listener-basedredirection.AlthoughPostgreSQLfailoveris coveredbysomeheavetoolslikePatroniorpg_auto_failover, itisslightlyslowerthantheaboveprocessesduetoexternal program orchestrations and write-ahead log-based synchronization.
5.1.2.
The read/write latency of PostgreSQL was slightly lower thanthatofSQLServer(7ms/8ms)duetoPostgreSQL’s lightweightarchitectureandthegoodperformanceofWAL. AlthoughslightlyslowerthanOracle,ithadup-to-datequery optimizingandindexingabilities,makingitmoresuitablefor heavyworkloads.
5.1.3. Scalability
Both systems were observed to poss high scalability although the manner in which the latter was achieved differed. It leverages clustering and readable secondary replicasinAlwaysONAGstoaddressthegrowingworkload onSQL Server.EqualityisgainedinPostgreSQL bylogical replicationandsharding,whichhorizontallydistributedata intomultiplenodes.
5.1.4.
Both systems proved excellent in stabilizing an HA environment.However,SQLServerwasfasterinfailoverand better integrated into the application environment, which makesitidealforapplicationswithlowSLAsfordowntime. PostgreSQLofferslowerlatencyandarelativeadvantagein the value gained from scale than other common options, whichwillsurelyinteresthigher-budgetorganizations.
5.2. Cost-Benefit Analysis
5.2.1.
SQL Server: However, the licensing costs of SQL Server, particularly the higher-end Enterprise edition needed for the most sophisticated HA structures, are considerably higher. For instance, thelicensingofthenodesisrequiredinAGAlways On deployment, making it a rather expensive solution.Also,SQLServerintegrateswithWindowsbasedenvironments,leadingtohigheroperational costs regarding required platforms and specialist humancapital.
PostgreSQL: Compared to proprietary databases, PostgreSQL is open-source software, meaning it costslessbecauseyoudon’thavetopaylicensefees. Aggregate running costs are considerably lower, mainly in the cloud or hybrid setup, as it is compatible with numerous OSs and utilities. However, organizations relying on this database, asidefromthecommercialsupportofferedbyany third-partyserviceprovider,mayfacehighcostsfor
extendingtheirenterprise-levelsupporttoa24/7 basis.
Thus,ifanyorganizationisfocusedonHA,thenSQLServer will definitely provide more extensive tools for this; however,thesetoolswillcostmorethanSybase,whichagain may not be profitable for SMBs. The combination of PostgreSQL’scapacityandcostimplicationsmakesitmore appropriatefororganizationswithsmallbudgets.
Cost: Licensing costs are yet another issue, especially the high fees that help prevent small organizationsolutions.
Vendor Lock-In: Sincetheideareliesverymuchon business and service offerings deeply linked to Microsoft, this model normally creates a dependencywhichmightreduceflexibility.
Platform Limitations: Although strong, it has clusteringandHAfeatures,suchasfine-tuningand management,whichcanbeverydemanding,timeandresource-consuming.
Complexity in Setup: Despite basic HA configurations, it is important to consider preferences like logical replication and sharding, thoughitiscomplextoimplementthem.
Failover Delays: Reducedfailoverratesmightbea point of consideration for highly critical applications that cannot afford the split-second performance.
Third-Party Dependence: Sometimes,itrequires third-partysolutions,suchasPatroni,forbetterHA, whichcomplicatesthesolutionarchitecture.
Flexibility vs. Ease of Use: This, in turn, is a positive since PostgreSQL is more flexible than MySQLbecauseoftheopen-sourceapproach,butit isalsomorecomplex.Inturn,SQLServeroffersless flexibilitywhencomparedtoPostgreSQL,although the work with the platform is more united and smoother.
Performance vs. Cost: Aswithalmostanyfeature in SQL Server, the platform’s HA capabilities are betterbutcostliercomparedtoPostgreSQL,which offers similar functions albeit with slightly longer failovertimethanMSSQL.

International Research Journal of Engineering and Technology (IRJET) e-ISSN: 2395-0056
Volume: 12 Issue: 02 | Feb 2025 www.irjet.net p-ISSN: 2395-0072
So, by acknowledging these issues and decisions, system architects can select the databases that satisfy the organizationalgoalsandobjectives,currentworkload,and financialcapabilities.
SQL Server and PostgreSQL have been rated the most efficient DBMS for HA and scalability, providing sound infrastructuresformeetingtoday’sapplicationneeds.SQL Server can be fantastic with its management tools, easy failover systems, and suitable integration into Microsoft solutionslikeAzure.It’sgoodfororganizationsthatrequire easy administration as well as fast disaster recovery solutionssinceitcontainsthesecharacteristics.Ontheother hand,PostgreSQLremainsanopen-sourcedatabasesystem, andtuningoptionsaremanifoldandversatile.Itsflexibility toworkandinteractwithvarioussystemsmakestheDBa solutionofpreference,especiallyfororganizationsthatare consciousofcostsanddesireparticulartopologies.
Bothsystemsareexcellent,withthechoicebetweenweaning and hinging on the organization’s needs, capacity, and budget.SQLServerfitsintoenterprisecompaniesthatneeda full suite with no further work, while PostgreSQL fits organizationsthatneedanopen-source,affordableplatform to work with. Further enhancements in leveraging AI for fault tolerance, dynamic load balancing, and security will onlypushthebarevenhigherandlockthesedatabasesas essentialbuildingblocksofanymodern,robust,andefficient systems.
1. Campbell, L., & Majors, C. (2017). Database reliability engineering: designing and operating resilientdatabasesystems.“O’ReillyMedia,Inc.”.
2. Richter, N. G. (2021). Zero-downtime PostgreSQL database schema migrations in a continuous deployment environment at ING (Master’s thesis, UniversityofTwente).
3. Godinho, R. (2011). Availability, Reliability and ScalabilityinDatabaseArchitecture.Universidade doMinho.
4. Pirozzi,E.(2018).PostgreSQL10HighPerformance: Expert techniques for query optimization, high availability, and efficient database maintenance. PacktPublishingLtd.
5. Martins,P.,Tomé,P.,Wanzeller,C.,Sá,F.,&Abbasi, M. (2021). Comparing Oracle and postgresql, performance and optimization. In Trends and Applications in Information Systems and Technologies:Volume29(pp.481-490).Springer InternationalPublishing.
6. Salunke, S. V., & Ouda, A. (2024). A Performance Benchmark for the PostgreSQL and MySQL Databases.FutureInternet,16(10),382.
7. Yang, X. (2011). Analysis of DBMS: MySQL Vs PostgreSQL.
8. Achieving and Maintaining High Availability in PostgreSQL, EDB, online. https://www.enterprisedb.com/achievingmaintaining-high-availability-postgresql
9. Vershinin, I. S., & Mustafina, A. R. (2021, September). Performance analysis of PostgreSQL, MySQL, microsoft SQL server systems based on TPC-H tests. In 2021 International Russian Automation Conference (RusAutoCon) (pp. 683687).IEEE.
10. Minhas,U.F.,Rajagopalan,S.,Cully,B.,Aboulnaga, A., Salem, K., & Warfield, A. (2013). Remusdb: Transparenthighavailabilityfordatabasesystems. TheVLDBJournal,22(1),29-45.
11. Goswami,H.S.(2011).MicrosoftSQLServer2008 HighAvailability.PacktPublishing.
12. Bleja,M.(2016).OverviewandimplementingSQL server high availability solutions. Information SystemsinManagement,5(4),463-472.
13. CompleteComparisonof PostgreSQL vs Microsoft SQL Server, EDB, online. https://www.enterprisedb.com/blog/microsoftsql-server-mssql-vs-postgresql-comparison-detailswhat-differences
14. Antonopoulos, P., Budovski, A., Diaconu, C., Hernandez Saenz, A., Hu, J., Kodavalla, H., ... & Wakade, V. (2019, June). Socrates: The new sql server in the cloud. In Proceedings of the 2019 International Conference on Management of Data (pp.1743-1756).
15. Thomas,S.M.(2017).PostgreSQLHighAvailability Cookbook.PacktPublishingLtd.
16. Vadlamani,V.(2024).PostgreSQLHighAvailability. In PostgreSQL Skills Development on Cloud (pp. 481-510).Apress,Berkeley,CA.
17. Larson, P. A., Hanson, E. N., & Zwilling, M. (2015, April).EvolvingthearchitectureofSQLserverfor modern hardware trends. In 2015 IEEE 31st InternationalConferenceonDataEngineering(pp. 1239-1245).IEEE.
18. PostgreSQL vs. SQL Server: Which Is Better For You?, Airbyte, 2024. online. https://airbyte.com/data-engineeringresources/postgresql-vs-sql-server
19. Bernstein,P.A.,Cseri,I.,Dani,N.,Ellis,N.,Kalhan,A., Kakivaya,G.,...&Talius,T.(2011,April).Adapting MicrosoftSQLserverforcloudcomputing.In2011 IEEE 27th International Conference on Data Engineering(pp.1255-1263).IEEE.
20. Hirt, A. (2009). Pro SQL Server 2008 failover clustering.Apress.
21. WhyPostgreSQLHighAvailabilityMattersandHow to Achieve It, Yugabyte, online. https://www.yugabyte.com/postgresql/postgresqlhigh-availability/

International Research Journal of Engineering and Technology (IRJET) e-ISSN: 2395-0056
Volume: 12 Issue: 02 | Feb 2025 www.irjet.net p-ISSN: 2395-0072 © 2025, IRJET | Impact Factor value: 8.315 | ISO 9001:2008 Certified Journal | Page8
22. Arnqvist, A. (2023). Evaluating Failover and RecoveryofReplicatedSQLDatabases.
23. Wodyk, R., & Skublewska-Paszkowska, M.(2020). Performance comparison of relational databases SQL Server, MySQL and PostgreSQL using a web applicationandtheLaravelframework.Journalof ComputerSciencesInstitute,17,358-364.