Skip to main content

Transmisión de Datos - Interconexión de Redes

Page 1

TECHNOMAGAZINE TECHNOMAGAZINE

Transmisión de Datos Transmisión de Datos

Interconexión de Redes Interconexión de Redes

1raedición#0009
José Núñez 28.309.952

Transmisión de Transmisión de datos datos

Interconexión de redes Interconexión de redes

La interconexión de redes La interconexión de redes rompe las barreras entre rompe las barreras entre diferentes redes, permitiendo diferentes redes, permitiendo una comunicación sin una comunicación sin fronteras entre usuarios. fronteras entre usuarios. Facilita el acceso a recursos Facilita el acceso a recursos compartidos, como archivos, compartidos, como archivos, impresoras y aplicaciones, impresoras y aplicaciones, independientemente de la red independientemente de la red a la que se esté conectado. a la que se esté conectado. Además, permite el Además, permite el intercambio fluido de intercambio fluido de información entre empresas, información entre empresas, organizaciones e instituciones, organizaciones e instituciones, mejorando la colaboración y el mejorando la colaboración y el flujo de datos. flujo de datos.

La interconexión también La interconexión también mejora el rendimiento de las mejora el rendimiento de las aplicaciones al reducir la aplicaciones al reducir la latencia y optimizar la latencia y optimizar la transmisión de datos. transmisión de datos. Finalmente, ofrece una Finalmente, ofrece una escalabilidad sin precedentes, escalabilidad sin precedentes, permitiendo que las redes permitiendo que las redes crezcan y se expandan de crezcan y se expandan de manera eficiente para manera eficiente para satisfacer las necesidades satisfacer las necesidades cambiantes. cambiantes.

DIRECTORIO DIRECTORIO

Fecha y lugar de publicación: En Maracay estado Aragua a los 12 días del mes de marzo del 2023

Creador y editor Creador y editor del contenido: del contenido:

José

1 José Núñez 28.309.952 Editorial
Editorial
Núñez Guzmán Núñez Guzmán
José Ignacio
Ignacio

ÍNDICE ÍNDICE

Redes

Redes MAN.................................................6

Redes WAN.................................................8

Comparación entre LAN, MAN y WAN..10

Conclusiones............................................11

LAN..................................................4

DISEÑO DE INTERCONEXIÓN DISEÑO DE INTERCONEXIÓN DE REDES LAN DE REDES LAN

EN REDES DEDICADAS EN REDES DEDICADAS

A nivel eléctrico A nivel eléctrico

Cableado: Es recomendado el uso de cableado de cobre de alta calidad, como Cat6 o superior, para garantizar una baja latencia y un alto ancho de banda. La fibra óptica también es una opción bastante popularizada en Venezuela para distancias más largas.

Conectores: Se deben de utilizar conectores RJ-45 los cualez deben ser de alta calidad y estar correctamente instalados para evitar errores de transmisión.

Routers/switches: Deben tener la capacidad de manejar el tráfico de la red de manera eficiente.

Cableado Cat 6

Router TP-Link

Conector RJ-45

A nivel funcional A nivel funcional

Configuración de red: Se debe configurar una red IP con subredes y direcciones IP válidas para cada dispositivo.

Protocolos de enrutamiento: No se requiere enrutamiento si la red es un solo segmento. Si hay varios segmentos, se puede utilizar un protocolo de enrutamiento como RIP o OSPF.

Seguridad: Se recomienda implementar medidas de seguridad como firewalls y control de acceso a la red.

A nivel mecánico A nivel mecánico

Instalación del cableado: El cableado debe instalarse de manera ordenada y segura, evitando interferencias con otros equipos.

Etiquetado del cableado: Es importante etiquetar el cableado correctamente para facilitar la identificación y la resolución de problemas.

Racks y gabinetes: Se pueden utilizar racks y gabinetes para organizar y proteger los equipos de red.

4
Configuración IP Firewalls

DISEÑO DE INTERCONEXIÓN DISEÑO DE INTERCONEXIÓN DE REDES LAN DE REDES LAN

REDES CONMUTADAS DE ALTA VELOCIDAD REDES CONMUTADAS DE ALTA VELOCIDAD A nivel eléctrico A nivel eléctrico

Cableado: Se requiere cableado de alta velocidad, como fibra óptica, para alcanzar velocidades de 10 GbE o superior.

Conectores: Los conectores LC o MPO son comunes en redes de fibra óptica.

Switches: Los switches de alta velocidad deben ser capaces de conmutar el tráfico a la velocidad de la red. Se recomiendan switches con puertos SFP+ o QSFP+ para redes de 10 GbE o superior.

Fibra Óptica

Switch con Puerto SFP+

Seguridad contra DoS

Conector LC

A nivel funcional A nivel funcional

Configuración de red: Es similar a las redes dedicadas, pero con mayor atención a la configuración de los switches para optimizar el rendimiento. Protocolos de enrutamiento: Se pueden utilizar protocolos de enrutamiento dinámico como OSPF o EIGRP para una mejor gestión del tráfico.

Seguridad: Similar a las redes dedicadas, con énfasis en la seguridad de los switches y la protección contra ataques DoS.

A nivel mecánico A nivel mecánico

Instalación del cableado: Siendo similar a las redes dedicadas, con mayor atención a la calidad del cableado y las conexiones para garantizar un alto rendimiento.

Etiquetado del cableado: Similar a las redes dedicadas pero de forma masiva.

Racks y gabinetes: Se requiere un sistema de refrigeración adecuado para los switches de alta velocidad.

5
Protocolo OSPF

DISEÑO DE INTERCONEXIÓN DISEÑO DE INTERCONEXIÓN DE REDES MAN DE REDES MAN

EN REDES DEDICADAS EN REDES DEDICADAS

A nivel eléctrico A nivel eléctrico

Cableado: Se recomienda cableado de alta calidad, como Cat6 o superior, para garantizar una baja latencia y un alto ancho de banda. La fibra óptica también es una opción viable para distancias más largas.

Conectores: Los conectores RJ-45 deben ser de alta calidad y estar correctamente instalados para evitar errores de transmisión.

Routers/switches: Deben tener la capacidad de manejar el tráfico de la red de manera eficiente. Se recomienda elegir equipos con puertos Gigabit Ethernet o superior para redes de alta velocidad.

Cableado Cat 6

Conector RJ-45

A nivel funcional A nivel funcional

Configuración de red: Se debe configurar una red IP con subredes y direcciones IP válidas para cada dispositivo.

Protocolos de enrutamiento: Se puede utilizar un protocolo de enrutamiento como RIP o OSPF para optimizar el tráfico dentro de la red MAN.

Seguridad: Se recomienda implementar medidas de seguridad como firewalls y control de acceso a la red.

A nivel mecánico A nivel mecánico

Instalación del cableado: El cableado debe instalars de manera ordenada y segura, evitando interferencia con otros equipos.

Etiquetado del cableado: Es importante etiquetar e cableado correctamente para facilitar la identificación y la resolución de problemas.

Racks y gabinetes: Se pueden utilizar racks y gabinetes para organizar y proteger los equipos de red.

6
Enrutamiento RIP

DISEÑO DE INTERCONEXIÓN DISEÑO DE INTERCONEXIÓN DE REDES MAN DE REDES MAN

REDES CONMUTADAS DE ALTA VELOCIDAD REDES CONMUTADAS DE ALTA VELOCIDAD A nivel eléctrico A nivel eléctrico

Cableado: Se requiere cableado de alta velocidad, como fibra óptica, para alcanzar velocidades de 10 GbE o superior.

Conectores: Los conectores LC o MPO son comunes en redes de fibra óptica.

Switches: Los switches de alta velocidad deben ser capaces de conmutar el tráfico a la velocidad de la red. Se recomiendan switches con puertos SFP+ o QSFP+ para redes de 10 GbE o superior.

Fibra Óptica

Switch con Puerto SFP+

Seguridad contra DoS

Conector LC

A nivel funcional A nivel funcional

Configuración de red: Es similar a las redes dedicadas, pero con mayor atención a la configuración de los switches para optimizar el rendimiento. Protocolos de enrutamiento: Se pueden utilizar protocolos de enrutamiento dinámico como OSPF o EIGRP para una mejor gestión del tráfico.

Seguridad: Similar a las redes dedicadas, con énfasis en la seguridad de los switches y la protección contra ataques DoS.

A nivel mecánico A nivel mecánico

Instalación del cableado: Siendo similar a las redes dedicadas, con mayor atención a la calidad del cableado y las conexiones para garantizar un alto rendimiento.

Etiquetado del cableado: Similar a las redes dedicadas pero de forma masiva.

Racks y gabinetes: Se requiere un sistema de refrigeración adecuado para los switches de alta velocidad.

7
Protocolo OSPF Sistema de Refrigeración de Rack

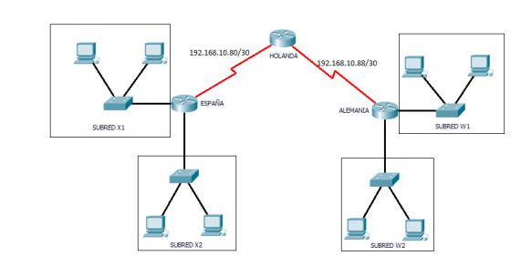
DISEÑO DE INTERCONEXIÓN DISEÑO DE INTERCONEXIÓN DE REDES WAN DE REDES WAN

EN REDES DEDICADAS EN REDES DEDICADAS A nivel eléctrico A nivel eléctrico

Enlaces de alta velocidad: Se requieren enlaces como líneas T1, E1, SONET o enlaces punto a punto de mayor velocidad.

Routers: Los routers deben ser de alto rendimiento y tener la capacidad de manejar el tráfico WAN como routers con interfaces WAN Gigabit Ethernet o superior. Conectividad a larga distancia: Se necesitan tecnologías como multiplexación por división de tiempo (TDM) o multiplexación por división de longitud de onda (WDM).

Configuración IP

Linea T1

Router TP-LINK

Alta Capacidad

A nivel funcional A nivel funcional

Configuración de red: Se debe configurar una red IP con subredes y direcciones IP válidas para cada dispositivo.

Protocolos de enrutamiento: Se necesitan protocolos de enrutamiento WAN como BGP o OSPF para optimizar el tráfico a través de largas distancias.

Seguridad: Es crucial implementar medidas de seguridad como firewalls, VPNs y control de acceso a la red para proteger las conexiones WAN.

A nivel mecánico A nivel mecánico

Instalación de los enlaces: Los enlaces de alta velocidad deben instalarse de manera segura y protegida de interferencias.

Etiquetado de los enlaces: Es importante etiquetar los enlaces correctamente para facilitar la identificación y la resolución de problemas.

Racks y gabinetes: Se pueden utilizar racks y gabinetes para organizar y proteger los equipos de red.

8
VPN

DISEÑO DE INTERCONEXIÓN DISEÑO DE INTERCONEXIÓN DE REDES WAN DE REDES WAN

REDES CONMUTADAS DE ALTA VELOCIDAD

REDES CONMUTADAS DE ALTA VELOCIDAD

A nivel eléctrico A nivel eléctrico

Enlaces de alta velocidad: Similar a las redes dedicadas, pero con mayor velocidad y capacidad. Se pueden utilizar tecnologías como MPLS o VPNs para crear redes privadas virtuales sobre redes públicas.

Routers: bastante similar a las redes dedicadas, con énfasis en la capacidad de conmutación y la gestión del tráfico.

Conectividad a larga distancia: Con mayor énfasis en la escalabilidad y la redundancia que en las redes dedicadas.

A nivel funcional A nivel funcional

Configuración de red: se le da mayor atención a la configuración de los routers y switches para optimizar el rendimiento y la seguridad.

Protocolos de enrutamiento: se hace énfasis en la eficiencia y la escalabilidad.

Seguridad: Similar a las redes dedicadas, con énfasis en la seguridad de los routers y switches, la protección contra ataques DoS y la prevención de intrusiones.

A nivel mecánico A nivel mecánico

Instalación de los enlaces: Similar a las redes dedicadas, con mayor atención a la calidad de los enlaces y las conexiones para garantizar un alto rendimiento.

Etiquetado de los enlaces: igual que en las redes dedicadas.

Racks y gabinetes: Se requiere un sistema de refrigeración adecuado para los routers y switches de alta velocidad.

9
Linea T1 Router TP-LINK Alta Capacidad Configuración IP Sistema de Refrigeración de Rack

DIFERENCIAS ENTRE LAN, DIFERENCIAS ENTRE LAN, MAN Y WAN MAN Y WAN

COBERTURA GEOGRÁFICA COBERTURA GEOGRÁFICA

LAN (Red de Área Local): Cubre un área geográfica pequeña, generalmente un edificio, una oficina o un campus universitario.

MAN (Red de Área Metropolitana): Abarca un área geográfica más extensa que una LAN, usualmente una ciudad o un pueblo.

WAN (Red de Área Amplia): Conecta redes separadas geográficamente a grandes distancias, incluso países o continentes.

PROPÓSITO PROPÓSITO

LAN: Ofrece las velocidades de transmisión más altas, generalmente en el rango de Gigabit Ethernet (1 Gbps) o superior.

MAN: La velocidad es menor que en una LAN, pero sigue siendo considerable, alcanzando velocidades de 10 Gbps o superiores en redes conmutadas.

WAN: Las velocidades son las más bajas debido a la mayor distancia y las tecnologías involucradas, generalmente en el rango de Mbps (Megabits por segundo).

LAN: Conecta dispositivos cercanos para compartir recursos (archivos, impresoras) y facilitar la comunicación.

MAN: Interconecta redes LAN dentro de un área metropolitana, permitiendo el intercambio de información a mayor escala.

WAN: Conecta redes separadas por grandes distancias, permitiendo la comunicación y el intercambio de datos a nivel nacional o global.

10
VELOCIDAD VELOCIDAD

CONCLUSIONES CONCLUSIONES

Las redes LAN, MAN y WAN son los pilares fundamentales de la comunicación y el intercambio de información en la era digital. Cada una de estas tecnologías juega un papel crucial en la conectividad a diferentes niveles, desde un edificio hasta el mundo entero.

Las redes LAN (Redes de Área Local) son la base de la conectividad dentro de un espacio físico limitado, como una oficina o un hogar. Permiten compartir recursos como archivos, impresoras y acceso a internet entre dispositivos cercanos a una velocidad considerable. Su importancia radica en la facilidad de comunicación y colaboración que facilita entre los usuarios, aumentando la eficiencia y productividad.

Las redes WAN (Redes de Área Amplia) son la infraestructura que conecta redes a grandes distancias, incluso a nivel internacional. Permiten la comunicación global y el intercambio de información sin limitaciones geográficas. Su importancia es vital para el funcionamiento de internet, el comercio electrónico, las comunicaciones internacionales y la globalización en general.

Las redes MAN (Redes de Área Metropolitana) extienden la conectividad a un área más amplia, como una ciudad o un campus universitario. Estas redes interconectan diferentes LAN, permitiendo el intercambio de información a mayor escala y facilitando la comunicación entre instituciones y empresas dentro de una misma zona geográfica. Su importancia reside en la integración y el acceso a recursos compartidos a nivel regional, impulsando el desarrollo local y la colaboración entre diferentes entidades.

LAN, MAN y WAN son tecnologías esenciales para la comunicación y el intercambio de información en la sociedad actual. Cada una de ellas aporta un valor fundamental a la conectividad a diferentes niveles, desde el ámbito local hasta el global. La comprensión de sus características y funciones es crucial para aprovechar al máximo las posibilidades que ofrecen en el mundo digital.

11

TECHNOMAGAZINE TECHNOMAGAZINE

Transmisión de Datos Transmisión de Datos

1raedición#0009

Turn static files into dynamic content formats.

Create a flipbook