2023 Water Distribution Master Plan

Page 1

WATER DISTRIBUTION SYSTEM MASTER PLAN

For the City of Tyler

Prepared by:

Halff Associates, Inc.

Firm Registration No. 312

halff.com

June 2023

Executive Summary

The Water Distribution System (WDS) Master Plan for the City of Tyler (City) documents an overview of the existing WDS, development of the Tyler WDS hydraulic model, and provides an inventory of and basis for the 25-year WDS Capital Improvement Plan (CIP). A hydraulic model of the existing Tyler WDS was created and calibrated, then used to develop the 2047 Tyler WDS hydraulic model based on planning assumptions established in this report. The existing and 2047 systems were evaluated against hydraulic performance standards, regulatory capacity requirements, and needed infrastructure within the 25year effective planning window. The Water Master Plan and CIP are tools to provide the City with the ability to effectively manage the current system and plan for the future of their water system.

The Water Master Plan and CIP provide TWU with a system-wide perspective on infrastructure needs. The primary goals of the Master Plan and CIP are to:

◦ Identify existing hydraulic performance or operational issues and establish recommendations to address deficiencies,

◦ Identify infrastructure needs to attain and maintain regulatory compliance and meet projected water demands through 2047,

◦ Increase operational efficiency and resiliency of the Tyler WDS, and

◦ Evaluate alternatives for infrastructure improvements to reduce costs.

The most prominent challenges facing Tyler’s existing WDS include high service pressure variability throughout the system, regulatory elevated storage and pumping capacity deficiencies, and inadequate system monitoring and control capabilities. The 25year WDS CIP (Section 6.3 and Appendix D) was developed to resolve existing system issues and to

ensure regulatory compliance and reliable system performance as the system expands within the 25year planning window. Various combinations of system improvements were evaluated to determine the most beneficial solutions to meet the system’s needs. Overall, the 25-year WDS CIP includes retrofitting the existing system to re-delineate pressure plane boundaries, establishing sufficient capacity within each proposed pressure plane, and adding facilities when needed to accommodate growth. Total project costs were estimated for each recommended project based on actual construction costs for similar projects in North Texas and included contingencies and estimated engineering and survey fees. The total cost of the CIP is approximately $157.6 million in 2022 dollars. The CIP is shown in Table ES.1.

In addition to the CIP, recommendations for immediate or continued application to address some existing issues that can be resolved with minor improvements or modifications to operations (See Section 5 for discussion) include the following:

◦ Install pressure-sustaining valves on the Jan BPS and Terre Haute BPS inlet lines,

◦ Throttle the Charleston Park GST inlet valve,

◦ Modify the Hollytree PP and Thigpen PP pressure regulating stations settings, and

◦ Create the Cascades PP

General recommendations applicable to the entire distribution system (See Section 6.6 for discussion), not included as CIP projects, including the following:

◦ Install remote pressure monitors throughout the system,

◦ Update the Tyler WDS hydraulic model to include all system pipes, and

◦ Apply and utilize the City’s Asset Management Plan

City of Tyler Water Distribution Master Plan 02

Table ES.1. 25-year Water Capital Improvement Plan and Estimated Costs

Connect the Jan Street PP to the Upper PP

Initial Creation of the Lower PP

= 770 ft above MSL)

Expand the Upper PP boundary

Terre Haute BPS and connect the Terre Haute PP to the Upper PP

Jan BPS and connect the Jan Street PP to the Upper PP

PP 8-inch water main

PP 8-inch water mains

to Broadway 30-inch transmission main

Construct 2.0 MG “Cumberland Rd” EST in the Lower PP (Overflow = 681 ft above MSL) and 24-inch transmission mains

the new Lower PP

water main to address high velocities

City of Tyler Water Distribution Master Plan 03
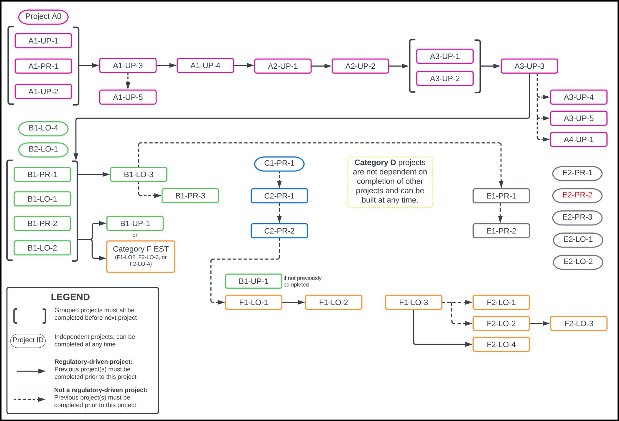
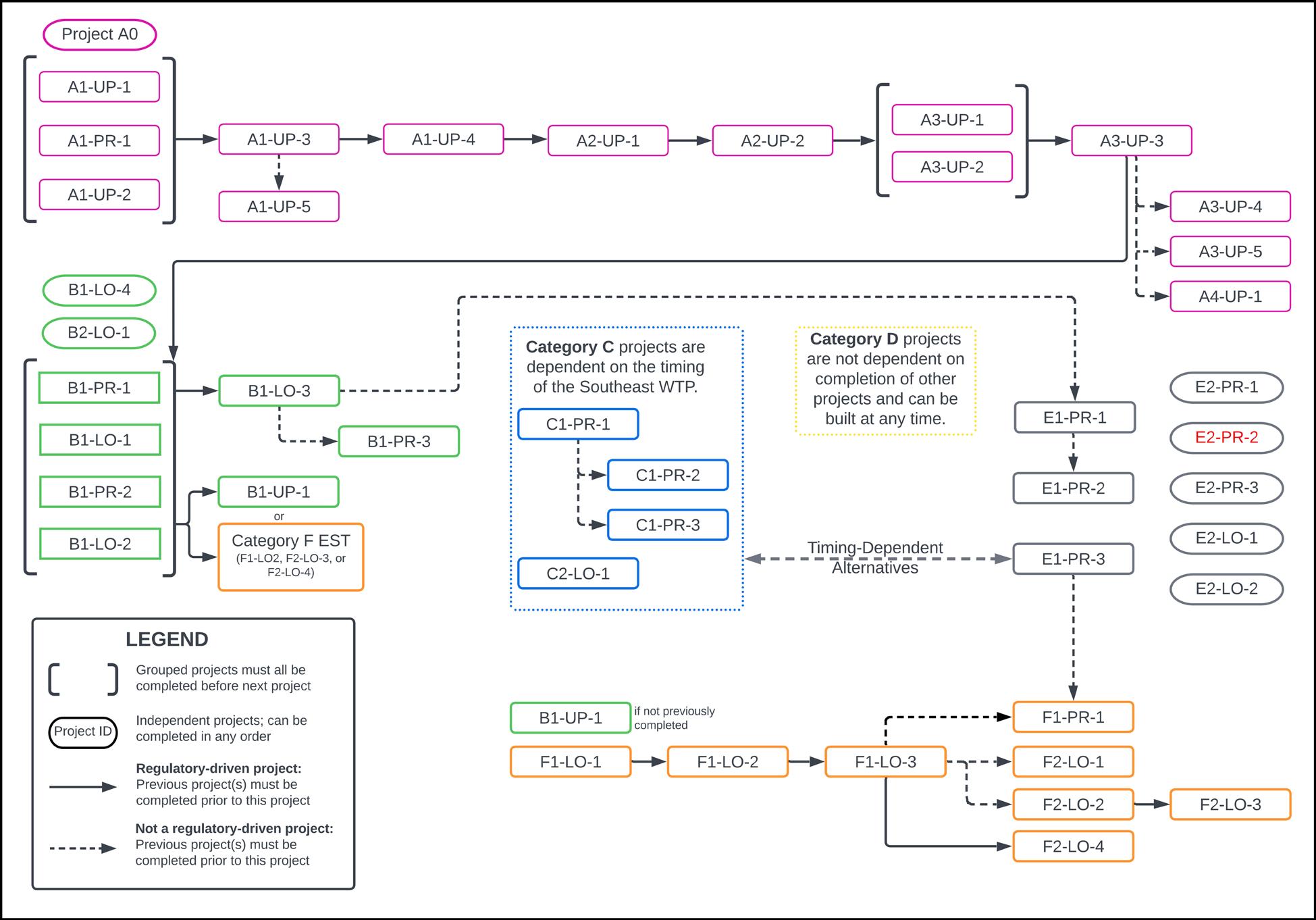
GROUP PROJECT ID PROJECT DESCRIPTION TOTAL PROJECT COST Category A: Establish the Upper PP $13,860,000 A0: SCADA System A0 SCADA System Assessment $65,000 A1: Initial Creation of the Upper PP (Connect the Shiloh Road area to the Troup PP) A1-UP-1 Troup Highway 14-inch water main $671,000 A1-PR-1 Primary PP 12- to 16-inch water mains $1,108,000 A1-UP-2 Construct 1.0 MG “Old Troup Hwy” EST in the Upper PP (Overflow = 770 ft above MSL) $6,520,000 A1-UP-3 Establish the new Upper PP $0 A1-UP-4 Retire Troup BPS hydropneumatic tanks $35,000 A1-UP-5 Miscellaneous 8-inch looping project $9,000 A2: Connect the Charleston Park PP to the Upper PP A2-UP-1 16-inch transmission main $1,232,000 A2-UP-2 Retire Charleston Park BPS hydropneumatic tanks $35,000 A3: Connect the West 2nd Street area to the Upper PP A3-UP-1 Troup BPS 16-inch pump discharge pipe $76,000 A3-UP-2 Construct 0.6 MG “Frankston Hwy” EST in the Upper PP (Overflow
$3,911,000 A3-UP-3
$0 A3-UP-4 Retire
$0 A3-UP-5 Miscellaneous
$198,000 A4:
A4-UP-1 Retire
$0 Category B: Establish
$31,074,000 B1:
B1-PR-1 Primary
$144,000 B1-UP-1 Upper
$620,000 B1-LO-1 Lower
$1,635,000 B1-PR-2 Frankston
$11,862,000 B1-LO-2
$14,474,000 B1-LO-3 Establish
$371,000 B1-PR-3
$184,000 B1-LO-4 16-inch
$448,000 B2:
B2-LO-1 Establish
$1,336,000
PROJECT
8-inch looping project
the Lower PP
PP 8- to 24-inch water mains
8-inch looping project
Create the Cascades PP
the new Cascades PP
Executive Summary City of Tyler Water Distribution Master Plan 04 PROJECT GROUP PROJECT ID PROJECT DESCRIPTION TOTAL PROJECT COST Category C: Primary PP – Southeast Pressure Maintenance $21,700,000 C1: Charleston Park BPS Upstream Improvements C1-PR-1 WTP to address Charleston Park BPS area low pressures $634,000 C2: Primary PP Southeast Capacity Additions C2-PR-1 Golden Road WTP to University Boulevard 30inch transmission main $13,298,000 C2-PR-2 Old Omen Road 30-inch transmission main $7,768,000 Category D: Fireflow Requirements (per Subdivision Guidelines) $8,731,000 D1: FirstTier Fireflow Improvements (to address deficiencies >40% from required flow) D1-PR-1 Primary PP fireflow improvements $4,505,000 D1-UP-1 Upper PP fireflow improvements $547,000 D1-LO-1 Lower PP fireflow improvements $1,626,000 D2: SecondTier Fireflow Improvements (to address deficiencies 15-40% from required flow) D2-PR-1 Primary PP fireflow improvements $1,616,000 D2-UP-1 Upper PP fireflow improvements $252,000 D2-LO-1 Lower PP fireflow improvements $185,000 D3: ThirdTier Fireflow Recommendations (to address deficiencies Within 15% of the required flow) D3-PR-1 Primary PP fireflow recommendations $0 D3-UP-1 Upper PP fireflow recommendations $0 D3-LO-1 Lower PP fireflow recommendations $0 Category E: Hydraulic Performance $11,523,000 E1: Resiliency and Redundancy E1-PR-1 SW Loop 323 and Garden Valley Road 18-to 30inch transmission main $7,531,000 E1-PR-2 Downtown EST to Glenwood EST $1,242,000 E2: Miscellaneous Improvements E2-PR-1 8-inch looping project $76,000 E2-PR-2 To address the existing 16-inch water main underneath homes near West 2nd Street $881,000 E2-PR-3 N Broadway Avenue 12-inch water main $696,000 E2-LO-1 16-inch water main to address high velocities $460,000 E2-LO-2 8-inch looping project $637,000

F1: Lower PP Supply

Category F: Growth-Driven Projects

Mackey Road and Highway 49 - 18- to 30-inch transmission mai

F1-LO-2 Construct 1.75 MG “Oscar Burkett Road” EST in the Lower PP (Overflow = 681 ft above MSL)

Lower PP HSPS at Lake Palestine WTP and 36inch transmission main to Three Lakes Parkway

F2: Growth-Driven Capacity Additions

Construct 0.5 MG “Dixie Drive” EST in the Lower PP (Overflow = 681 ft above MSL)

Construct 1.75 MG “Grande Blvd” EST in the Lower PP (Overflow = 681 ft above MSL)

Executive Summary City of Tyler Water Distribution Master Plan 05
$70,724,000
$20,479,000
$3,886,000
F1-LO-1
$11,409,000 F1-LO-3
F2-LO-1
$5,523,000 F2-LO-2
$14,758,000 F2-LO-3
$3,260,000 F2-LO-4
South System 18-inch transmission loop
Lower PP west system - 12- to 24-inch transmission mains
$11,409,000
Table of Contents City of Tyler Water Distribution Master Plan 06 Table of Contents Executive Summary 02 1. Introduction 08 08 Master Plan Overview 08.................................................................................... System Evaluation Criteria 2. Existing Water Distribution System 10 10................................................................................. ...................System Overview 10........................................................................................................... Water Supply 10.................................................................................................................. Pipelines 12...................................................................................................... Pressure Planes 13 Pump Stations 16.......................................................................................................System Storage 3. Planning Assumptions 19 19 .............................................................................................................. Population 4. Hydraulic Model Development 27 27 ........................................................................................................ Data Received 28 Model Construction 28 ...................................................................................................Model Calibration 29 .................................................................................................. Model Limitations 5. Existing System Evaluation 30 30 ....................................................................Existing System Capacity Analysis 33................................................................MDD Hydraulic Performance Analysis 6. ‘Alternate 4’ 25-Year System Evaluation 39 39....................................................................Pressure Plane Boundary Changes 7. ‘Alternate 1’ 25-Year System Evaluation 59 59 ...................................................................Pressure Plane Boundary Changes 62......................................................................25-Year System Capacity Analysis 65....................................................................................Capital Improvement Plan 73....................................................Golden Road WTP Life Extension Alternative 73................................................................MDD Hydraulic Performance Analysis 77 .......................................................2047 System Recommendations Summary
Table of Contents City of Tyler Water Distribution Master Plan 07
Appendices
Asset Management Plan are
an electronic deliverable. The following items are included: 81............................................................................................................Appendix Calibration Technical Memo Tyler Water Distribution System Mapbook Model Results Exhibits 25-Year Tyler WDS Capital Improvement Plan WDS Hydraulic Model Files And Water System Geodatabase (Electronic Deliverable) List of Figures 11 Figure 2.1. Percent of Total System Pipe Length by Diameter 11 Figure 2.2. Percent of Total System Pipe Length by Material 12 Figure 2.3. Existing Water System Hydraulic Schematic 22 Figure 3.1. Historical and Projected WDS Customer Population and Annual Growth Rate (1950-2047) 23 Figure 3.2. Existing Maximum Day Demand Estimate 24 Figure 3.3. System Demands Diurnal Pattern 24 Figure 3.4. Residential, Commercial, and Industrial Use Diurnal Patterns 40 Figure 6.1. Existing Pressure Plane Boundary Modifications 41 Figure 6.2. Proposed Pressure Plane Boundaries 42 Figure 6.3. Schematic of Proposed Distribution System 43 Figure 6.4. WTP Treatment Capacities 44 Figure 6.5. 25-year Pumping Capacity Requirements 45 Figure 6.6. 25-year Elevated Storage Capacity Requirements 51 Figure 6.7. CIP Project Flow Chart 51 Figure 6.7. CIP Project Flow Chart 56 Figure 6.8. 2047 System Pressure Improvements 57 Figure 6.9. 2047 System Velocity and Head Loss Improvements 60 Figure 7.1. Existing Pressure Plane Boundary Modifications 61 Figure 7.2. Proposed Pressure Plane Boundaries 62 Figure 7.3. Proposed Water System Hydraulic Schematic 63 Figure 7.4. WTP Treatment Capacities 64 Figure 7.5. 25-year Pumping Capacity Requirements 65 Figure 7.6. 25-year Elevated Storage Capacity Requirements 70 Figure 7.7 CIP Project Flow Chart 75 Figure 7.8. 2047 System Pressure Improvements 76 Figure 7.9. 2047 System Velocity and Head Loss Improvements
APPENDICES The
to the
provided as
Table of Contents City of Tyler Water Distribution Master Plan 08 03 Table ES.1. 25-year Water Capital Improvement Plan and Estimated Costs 10 Table 1.1. Regulatory Requirements 10 Table 1.2. Industry Standards 14 Table 2.2. Existing TWU Pump Attributes 16 Table 2.3. Existing Pump Controls for Typical Operation 16 Table 2.4. Golden Road WTP HSPS Pump Combinations 17 Table 2.5. TWU Primary PP Storage Tanks Inventory 18 Table 2.6. TWU Secondary PP’s Storage Tanks Inventory 19 Table 2.7. EST Control Valve Water Level Setpoints 19 Table 2.8. Assumed GST Control Valves Water Level Setpoints 20 Table 3.1. Historical Population and Growth Rate in Tyler, TX 21 Table 3.2. Service Unit Projections 22 Table 3.3. 25-Year Population Projections 24 Table 3.4. Monthly Average Demands 26 Table 3.5. Existing Tyler WDS System Demands 26 Table 3.6. Projected Wholesale Customer 25-Year Obligations 27 Table 3.7. 25-Year Demand Estimates 27 Table 3.8. 2047 Tyler WDS System Demands 31 Table 5.1. Existing Total Storage Capacity Analysis 32 Table 5.2. Existing Elevated and Pressure Tank Storage Capacity Analysis 33 Table 5.3. Regulatory Pumping Capacity Requirements 34 Table 5.4. Existing Pumping Capacity Analysis 38 Table 5.5. Minimum Fireflow Requirements 39 Table 5.6. SCADA Recommendations 49 Table 6.1. 25-Year Water Capital Improvement Plan and Estimated Costs 55 Table 6.3. Lower PP Supply Alternatives 55 Table 6.4. 2047 Maximum Day Demand in Proposed Pressure Planes 69 Table 7.1. 25-Year Water Capital Improvement Plan and Estimated Costs 72 Table 7.2. City of Tyler Current Water CIP 75 Table 7.3. 2047 Maximum Day Demand in Proposed Pressure Planes
of Tables
List
Table of Contents City of Tyler Water Distribution Master Plan 09 Exhibit 2.1. Tyler Water Service Area Exhibit 2.2. Existing Tyler Water Distribution System Exhibit 3.1. Population Projections Exhibit 6.1. 25-year Tyler Water Distribution System Exhibit C.1. Existing System Model Results – Minimum Pressure Exhibit C.2. Existing System Model Results – Maximum Pressure Exhibit C.3. Hollytree and Thigpen PP Near-Term Recommendations Exhibit C.4. Cascades PP Near-Term Recommendations Exhibit C.5. Existing System Model Results – Maximum Velocity Exhibit C.6. Existing System Model Results – Maximum Head Loss Exhibit C.7. Existing System Model Results – Fireflow Deficiency Exhibit C.8. 2047 System Model Results – Alternate 4 - Minimum Pressure Exhibit C.9. 2047 System Model Results – Alternate 4 - Maximum Pressure Exhibit C.10. 2047 System Model Results – Alternate 4 - Maximum Velocity Exhibit C.11. 2047 System Model Results – Alternate 4 - Maximum Head Loss Exhibit C.12. 2047 System Model Results – Alternate 4 - Fireflow Deficiency Exhibit C.13. 2047 System Model Results – Alternate 1 - Minimum Pressure Exhibit C.14. 2047 System Model Results – Alternate 1 - Maximum Pressure Exhibit C.15. 2047 System Model Results – Alternate 1 - Maximum Velocity Exhibit C.16. 2047 System Model Results – Alternate 1 - Maximum Head Loss Exhibit C.17. 2047 System Model Results – Alternate 1 - Fireflow Deficiency
List of Exhibits

List of Abbreviations List

BPS booster pump station

million gallons per day (unit of flow)

CCN Certificate of Convenience and Necessity mi miles

CIP Capital Improvement Plan

City City of Tyler

DFS Data Flow Systems

EPA Environmental Protection Agency

EPP Emergency Preparedness Plan

EPS extended-period simulations

EST elevated storage tank

ETJ extraterritorial jurisdiction

ft above MSL feet above mean sea level (unit of head)

ft/k-ft feet per 1,000 ft (unit of head loss) TAC

fps feet per second (unit of velocity)

gpcd gallons per capita per day

gpm gallons per minute (unit of flow)

GST ground storage tank

HGL hydraulic grade line

HSPS high service pump station

LF linear feet (in Appendix D)

LS lump sum (in Appendix D)

opinions of probable construction cost

Pressure Plane (used for pressure plane names only)

pressure-reducing valve

pounds per square inch (unit of pressure)

pressure sustaining valve

Right of Way

supervisory control and data acquisition

standpipe

Texas Administrative Code

Texas Commission on Environmental Quality

Tyler Water Utilities Department

Texas Water Development Board

variable frequency (speed) drive

water distribution system

Water Supply Corporation

Water Treatment Plant

Table of Contents City of Tyler Water Distribution Master Plan 10
of Abbreviations ADD Average Day Demand MDD Maximum Day Demand
MGD
OPCC
PP
PRV
PSI
PSV
ROW
SCADA
SP
SS steady-state
TCEQ
TWU
TWDB
VFD
WDS
WSC
WTP

The City of Tyler (City) retained Halff to create a dynamic, updateable City-wide water distribution system (WDS) model and to prepare an accompanying Water Master Plan and Capital Improvement Plan (CIP). This study aims to determine improvements for the water distribution system to address existing performance issues and accommodate projected future growth. This report documents the existing WDS, hydraulic model development, and assumptions. It provides an inventory and basis for improvements, including operations and maintenance recommendations and a CIP. The model, master plan, and CIP are focused on the WDS, starting at the water treatment plant’s clearwells and terminating at the wholesale and retail water meters.

1.1 MASTER PLAN OVERVIEW

The scope of services for the Tyler City-wide water system model, master plan, and capital improvement plan (Task 1) include the following summarized tasks:

◦ Build a calibrated water distribution system hydraulic model: Halff developed an existing conditions hydraulic water model from revised GIS system data, consisting of 8-inch diameter pipes and larger, to analyze the current system (2022) performance (6-inch diameter pipes included on an as-needed basis). This model was calibrated hydraulically with hydrant flow tests, hydrant pressure monitoring data, and, to a lesser extent, hourly operator logs.

◦ Establish Land Use Assumptions: Halff projected water demands for the 25-year planning window using future land use assumptions. A 25Year (2047) conditions hydraulic model was built by applying projected 2047 water demands to the calibrated existing system model.

◦ Develop a Water Master Plan: Halff evaluated the WDS to identify deficiencies based on regulatory requirements, hydraulic performance, and needed infrastructure within the 25-year effective planning window. The existing and 2047 distribution system models were analyzed under maximum day demand (MDD) conditions

to identify issues related to standard hydraulic performance criteria and system operations.

◦ Develop a Capital Improvement Plan: The needs identified by the existing system hydraulic model were used to determine appropriate capital improvements to address current deficiencies. Deficiencies identified by the 25-year system analysis were used to determine additional capital improvements to accommodate future growth and improve the future water system.

◦ Develop Opinions of Probable Construction Cost (OPCC): Halff developed an OPCC for the water CIP.

Additionally, the Scope of Services includes the development of a Water Treatment Plants Facility Plan (Task 2) and a WDS Asset Management Plan (Task 3). These components are covered in the separate Water Facilities Master Plan Report and the Water Distribution System Asset Management Plan Report, respectively.

1.2 SYSTEM EVALUATION CRITERIA

The CIP consists of projects identified to address issues of non-compliance with regulatory requirements and inadequate hydraulic performance, in addition to projects required to accommodate future growth. The regulatory and hydraulic performance criteria are documented in this section.

REGULATORY REQUIREMENTS

The Texas Commission on Environmental Quality (TCEQ) is responsible for ensuring the Environmental Protection Agency (EPA) water quality rules are enforced. To communicate these requirements, the TCEQ has published a set of rules and requirements compiled in Chapter 30 of the Texas Administrative Code (TAC)(30 TAC). Chapter 290 Subchapter D within 30 TAC lists the minimum requirements a Public Drinking Water System must meet to remain in compliance. The regulatory capacity and minimum pressure requirements applicable to the Tyler water distribution system are shown in Table 1.1.

City of Tyler Water Distribution Master Plan 11
1.
Introduction

Table 1.1. Regulatory Requirements

REFERENCE SECTION RULE

§290.38 Storage (Elevated)

To be considered ‘elevated storage’, storage must be at least 80 feet above the highest service connection.

Minimum total storage capacity of 200 gallons per connection (Excludes pressure tank capacity).

Storage

Elevated storage capacity of 100 gallons per connection (required for systems with over 2,500 connections) or a pressure tank capacity of 20 gallons per connection, up to 30,000 gallons for up to 2,500 connections. Note: to qualify for lower pumping capacity requirements, 200 gallons per connection of elevated storage must be supplied.

§290.45

Pumps

§290.44 & §290.46 Pressure

Each pump station or pressure plane must have a service pump capacity of two or more pumps that have a total capacity of 2.0 gpm per connection or have a total capacity of at least 1,000 gpm and the ability to meet peak hourly demands with the largest pump out of service, whichever is less. For systems with an elevated storage capacity of 200 gallons per connection, 2 service pumps with a minimum combined capacity of 0.6 gpm per connection are required at each pump station or pressure plane.

The system must be designed to maintain a minimum pressure of 35 pounds per square inch (psi) at all points within the distribution network at flow rates of at least 1.5 gpm per connection.

If the system is intended to provide firefighting capability, it must also be designed to maintain a minimum pressure of 20 psi under combined fire and drinking water flow.

INDUSTRY ACCEPTED STANDARDS

In addition to the regulatory requirements of the TCEQ, there are industry-accepted standards for water distribution system performance, shown in Table 1.2. Table 1.2. Industry Standards

FACILITY SUBTOPIC RULE

Pumps

Piping

Capacity

Minimum high service pumping capacity of 150% of the Maximum Day demand. Emergency Scenarios

Maximum Velocity

Minimum Velocity

Maximum Head Loss

Pressure

All pump stations should be equipped with permanently installed automatic starting generators.

[Domestic demands]: Maximum of 7.0 feet per second (fps) but preferably less than 5.0 fps.

[Fireflow demands]: Maximum of 10.0 fps.

Maximum velocities should reach a minimum of 2.0 fps.

The City of Tyler Design Guidelines for Subdivision Improvements1 identifies a maximum allowable head loss of 10 feet per 1,000 feet (ft/k-ft) of pipe.

Since a typical service meter is designed for a working pressure of 150 psi, it is recommended to install a pressure-reducing valve on the upstream side of the meter when pressures exceed 150 psi. (Uniform Plumbing Code requires pressure regulators on service lines when static pressure in water supply piping exceeds 80 psi. This is a requirement on the customer side of the meter.)

1 City of Tyler Design Guidelines for Subdivision Improvements (Revision Date: May 14, 2021)

1. Introduction City of Tyler Water Distribution Master Plan 12

The criteria identified in this section will be used to evaluate the hydraulic performance and operational capacity of the existing distribution system in Section 5 and the 25-year distribution system in Section 6.

2. Existing Water Distribution System

2.1 SYSTEM OVERVIEW

The Tyler Water Utilities Department (TWU) is the primary finished water supplier for the City of Tyler residents and commercial properties and also provides finished water to three wholesale customer water suppliers: the City of Whitehouse, Walnut Grove Water Supply Corporation, and Community Water Company. The City’s water utility service area, as defined by the water Certificate of Convenience and Necessity (CCN) boundary, covers approximately 228 square miles, including 126 square miles of overlapping area with other water utility companies, as shown in Exhibit 2.1. The service area covered exclusively by the City covers approximately 102 square miles. The City service area overlaps with the following cities and water utility companies:

◦ City of Lindale

◦ Community Water Company

◦ Lindale Rural Water Supply

◦ Southern Utilities Company

◦ Lindale Rural Water Supply

◦ Walnut Grove Water Supply Corporation

The City of Tyler has a population of approximately 106,000 people, according to the United States 2020 Census estimates. The majority of the utility’s finished water distribution system is located within the City limits and is divided into seven pressure planes. This distribution system includes two water treatment plants (WTPs), four elevated storage tanks (ESTs), one standpipe (SP), four booster pump stations (BPSs), and 707 miles of water mains. Note the Shiloh Road EST and BPS have been offline for several years

and are not included in the capacity compliance assessment (per 30 TAC §290.45(a)(5)) or modeling analyses. Exhibit 2.2 shows the existing Tyler system with facility locations and pressure plane boundaries.

2.2 WATER SUPPLY

TWU operates two WTPs that provide the entire drinking water supply to all City customers. Golden Road WTP is located in the central-east region of the distribution system, and treats surface water from Lake Tyler and Lake Tyler East. Lake Palestine WTP is located in the southwest region of the distribution system, and treats surface water from Lake Palestine. The two WTPs have a rated total high service pumping capacity of 88.0 million gallons per day (MGD), with 38.0 MGD from Golden Road WTP and 50.0 MGD from Lake Palestine WTP. The raw water system is not included in this model and report per the Project Scope. The raw water and WTP facilities are considered in the Water Facilities Master Plan Report.

The distribution system includes 15 inactive, plugged, or abandoned groundwater wells. Historically, these wells supplemented the finished water supply but are currently considered inactive by TCEQ and for emergency use only. These groundwater wells are not included in the model and are not considered further in this report.

2.3 PIPELINES

A private water utility first developed the City WDS, Tyler Water Co., in the late 1800s and served by groundwater until 1951, when the Golden Road WTP was built. Piping from the distribution system purchased from Tyler Water Co. by the City in 1916 is still in service today. The existing system consists of almost 710 miles of water mains, serving approximately 34,040 meters. The total pipe length by diameter and material are shown in Figures 2.1 and 2.2, respectively. Data labels identify the pipe length in each category as miles (mi) and percent of total distribution system pipe length (%).

2. Existing Water Distribution System City of Tyler Water Distribution Master Plan 13
2. Existing Water Distribution System City of Tyler Water Distribution Master Plan 14
Figure 2.1. Percent of Total System Pipe Length by Diameter Figure 2.2. Percent of Total System Pipe Length by Material

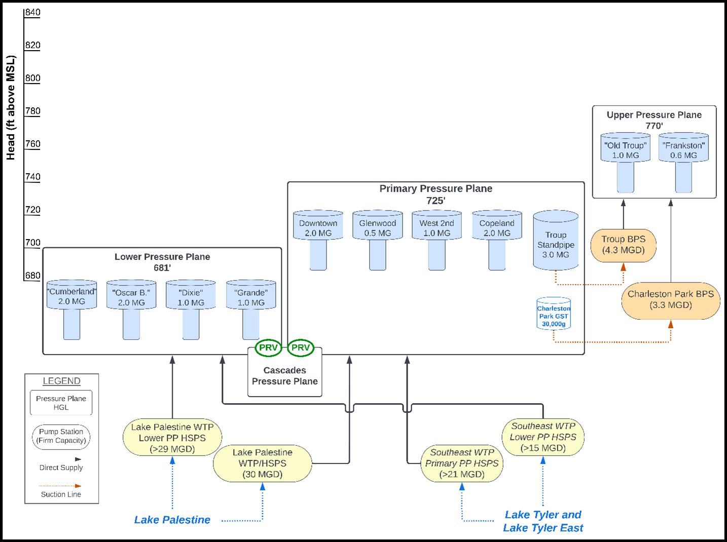
2.4 PRESSURE PLANES

The Tyler WDS consists of seven pressure planes distributed as six secondary pressure planes within a ‘Primary’ pressure plane (PP) (This study terms this pressure plane as the ‘Primary PP’, in lieu of an existing designation). The Primary PP has a hydraulic grade line (HGL) of 725 feet above mean sea level (ft above MSL) set by the overflow level of the ESTs. The secondary pressure planes have HGLs ranging from 650 to 838 ft above MSL. The secondary pressure plane HGLs lower than the Primary PP HGL are established through pressure-reducing valves (PRVs)

that limit incoming pressure from the Primary PP. These areas have been isolated to avoid excessive pressures for service connections at relatively lower elevations in the system. The secondary pressure plane HGLs higher than the Primary PP HGL are established through BPSs that increase pressure from the Primary PP. These areas require additional pressure input to maintain adequate pressure for service connections at relatively higher elevations in the system. The seven pressure planes and defining HGLs are listed in Table 2.1. Figure 2.3 schematically shows the existing WDS and the system’s existing connectivity.

*Primary HGL is defined by the EST overflow

†Boosted secondary pressure plane HGLs defined by downstream pressure setting ‡HGL determined from PRV settings

2.
City of Tyler Water Distribution Master Plan 15
Existing Water Distribution System
PRESSURE PLANE HGL PRESSURE INPUT FACILITIES PRESSURE MAINTENANCE FACILITIES Primary 725* Golden Road HSPS & Lake Palestine HSPS ESTs Troup 801† Troup BPS Hydropneumatic tanks Charleston Park 838† Charleston Park BPS Hydropneumatic tanks Terre Haute 801† Terre Haute BPS Hydropneumatic tank Jan Street 782† Jan Street BPSHollytree 710‡ PRVsThigpen 650‡ PRVs -
Figure 2.3. Existing Water System Hydraulic Schematic

The topography within the City service area ranges from 406 ft above MSL in the southern region of the system near Hill Creek and, separately, West Mud Creek to 672 feet above MSL within the Jan Street PP. Generally, the highest elevations are located in the central and central-southeast regions of the service area. Many higher elevation areas are isolated within the Troup, Charleston Park, Terre Haute, and Jan Street boosted secondary pressure planes. The 100year floodplain of multiple nearby waterways falls within the service area such that the topography is defined by subtle ridges and valleys. The Hollytree and Thigpen PPs constitute the only lower elevation regions within a secondary pressure plane.

2.5 PUMP STATIONS

The Tyler WDS has over 100 MGD of total pumping

capacity at six pump stations housing 20 pumps, including nine variable frequency drives (VFD). The two high-service pump stations (HSPSs) are located at the WTPs and are the initial pressure input to the distribution system. Four BPSs receive finished water from the Primary PP and are the pressure input to their respective secondary pressure planes. The Shiloh Road BPS is currently offline and not included in these analyses. Table 2.2 defines the attributes of all TWU pumps. Firm capacity is defined as the pump station capacity with the largest pump out of service and is used for regulatory capacity compliance evaluation. The values listed in Table 2.2 reflect the information received by the applicable pump manufacturers; modeled pump performance was modified during calibration and may not match the original design points.

Table 2.2. Existing TWU Pump Attributes

City of Tyler Water Distribution Master Plan 16
2. Existing Water Distribution System
PP FACILITY NAME PUMP ID MOTOR SPEED MANUFACTURER YEAR INSTALLED DESIGN HEAD (FT.) RATED FLOW GPM MGD Primary Golden Road High Service Pump Station HSP1 Constant Fairbanks Morse 1982 240 2,800 4.0 HSP2 Constant Fairbanks Morse 1982 240 5,600 8.0 HSP3 Constant Fairbanks Morse 1982 240 5,600 8.0 HSP4 Constant Fairbanks Morse 1982 240 5,600 8.0 HSP5 Constant Worthington 1982 250 15,300 22.0 HSP6 Constant Worthington 1982 250 15,300 22.0 Total Pumping Capacity 26,400* 38.0* Firm Pumping Capacity 26,400* 38.0* Lake Palestine High Service Pump Station HSP#1 Variable Johnston Pump 2003 300 8,680 12.5 HSP#2 Variable Johnston Pump 2003 300 8,680 12.5 HSP#3 Variable Johnston Pump 2003 300 8,680 12.5 HSP#4 Variable Johnston Pump 2003 300 8,680 12.5 Total Pumping Capacity 34,720 50.0 Firm Pumping Capacity 26,040 37.5 Total Pumping Capacity 61,120 88.0 Firm Pumping Capacity 52,440 75.5 Troup Troup Booster Pump Station Pump1 Variable Patterson 2018 130 1,500 2.2 Pump2 Variable Patterson 2018 130 1,500 2.2 Pump3 Variable Patterson 2018 130 1,500 2.2 Total Pumping Capacity 4,500 6.6 Firm Pumping Capacity 3,000 4.4

*Pumping capacities consider existing physical and electrical limitations at Golden Road HSPS that inhibit the utilization of all pump combinations, as described further in this section; see Table 2.4.

The HSPS at Golden Road WTP houses six centrifugal pumps that pump finished water from the clearwells and a pump suction tank to the Primary PP. Finished water from the clearwells is delivered to a pump suction tank via a 30-inch pipe and directly to Pumps 5 and 6 via a separate 36- to 24-inch suction pipe. Pumps 1-4 receive water from the pump suction tank via two 20to 16-inch suction headers. Pumps 1-4 discharge to a 30-inch pipe that splits at Golden Road and Pumps 5 and 6 discharge to a 36-inch pipe that follows Clubview Drive once out of the WTP property. The two discharge pipes are interconnected within the WTP property by a 30-inch pipe.

The HSPS at Lake Palestine WTP houses four vertical turbine pumps that pump finished water from a pump suction tank to the Primary PP. Finished water is delivered via a 48-inch outlet pipe from each clearwell to a 54-inch pipe that fills the pump suction tank. All four pumps discharge to a 48-inch pipe that follows Old Noonday Road to connect with the finished water distribution system.

The Troup, Charleston Park, and Terre Haute BPSs are configured such that the pumps receive finished water

from an upstream storage tank that is supplied from the Primary PP and pump to their respective secondary pressure planes. The hydropneumatic tanks on the downstream side of these pumps serve to control pressures within the secondary pressure plane through pump control setpoints. The Jan Street BPS does not have any upstream storage tanks and pulls water directly from the Primary PP that is then pumped to the Jan Street PP without downstream hydropneumatic tanks. Note the Shiloh Road BPS is “offline”; the configuration and controls have not been defined and are not included in these analyses.

The HSPS at both WTPs and the Jan Street pumps are operated manually, while the Troup, Charleston Park, and Terre Haute BPS pumps are automatically controlled based on discharge pressure. Data Flow Systems (DFS) Supervisory Control and Data Acquisition (SCADA) systems control the automated BPS operations. Pump operations were determined from operator knowledge, field visits, and available pressure data, then further refined during model calibration. Pump controls for each pump station are described in Table 2.3.

2. Existing Water Distribution System City of Tyler Water Distribution Master Plan 17 Charleston Park Charleston Park Booster Pump Station Pump1 Constant Patterson 2013 210 1,150 1.6 Pump2 Constant Patterson 2013 210 1,150 1.6 Pump3 Constant Patterson 2013 210 1,150 1.6 Total Pumping Capacity 3,450 4.8 Firm Pumping Capacity 2,300 3.2 Jan Street Jan Street Booster Pump Station Pump1 Variable Pentair 1975 141.1 700 1.0 Pump2 Variable Pentair 1975 141.1 700 1.0 Total Pumping Capacity 1,400 2.0 Firm Pumping Capacity 700 1.0 Terre Haute Terre Haute Booster Pump Station Pump1 Constant Pentair 2011 84.6 149 0.2 Pump2 Constant Pentair 2011 84.6 149 0.2 Total Pumping Capacity 298 0.4 Firm Pumping Capacity 149 0.2

Table 2.3. Existing Pump Controls for Typical Operation

The system's demands are met exclusively by production at the two WTPs. The operators aim to supply approximately 40% of daily system demands from Golden Road WTP and the remaining 60% of daily demands from Lake Palestine WTP. The manual controls at Golden Road WTP intend to discharge a certain flow while working within the limitations of the pump station deficiencies. Particular pumps on the same discharge header are not operated together due to physical and electrical limitations at the WTP. Each pump has a typical flow rate determined from historical performance, and these flows are used to determine pump combinations to achieve a desired total discharge from the HSPS. Table 2.4 summarizes the pump combinations used at Golden Road WTP to achieve the approximate total discharge flow shown in the right column.

2. Existing
City of Tyler Water Distribution Master Plan 18 PUMP STATION PUMP CONTROL TYPICAL PUMP CONTROLS DISCHARGE PRESSURE DISCHARGE HEAD RANGE (FT) Golden Road WTP HSPS Manual Manual control to achieve specific discharge flows 65 - 85 psi 710 - 760 Lake Palestine WTP HSPS Manual Manual control to achieve daily EST turnover 80 - 120 psi 690 - 780 Troup BPS Auto Motor speed and pump status automatically varied to maintain constant discharge pressure 75 psi 801 Charleston Park BPS Auto Pumps automatically alternated On/Off to maintain a specific discharge pressure range 90 -125 psi 756 - 838 Jan Street BPS Manual One pump is always running 75 psi* 782* Terre Haute BPS Auto Pumps automatically alternated On/Off to maintain a specific discharge pressure range 70 - 80 psi 778 - 801
Water Distribution System
PUMP COMBINATION HSP1 (MGD) HSP2 (MGD) HSP3 OR HSP4 (MGD) HSP5 OR HSP6 (MGD) DISCHARGE FLOW (MGD A OFF 8 8 22 38 B 4 8 OFF 22 34 C OFF 8 OFF 22 30 D 4 OFF OFF 22 26 E OFF OFF OFF 22 22 F 4 8 8 OFF 20 G OFF 8 8 OFF 16 H 4 8 8 OFF 12 I OFF 8 8 OFF 8 J 4 OFF OFF OFF 4
OR OR
Table 2.4. Golden Road WTP HSPS Pump Combinations

The manual controls at Lake Palestine WTP intend to achieve a daily 5- to 10-foot drop in the Copeland EST during morning hours, then maintain a fairly constant level for the remainder of the day. Operator knowledge and seasonal demand patterns decide the number of pumps in operation and motor speeds. Generally, fewer pumps in operation and lower motor speeds are sufficient to maintain desired water levels in the winter, while more pumps and higher motor speeds are used in the summer.

2.6 SYSTEM STORAGE STORAGE VOLUME

TWU’s existing ground storage volume of 11.8 MG is distributed between four clear wells, two HSPS suction tanks, one SP, and two ground storage tanks (GSTs). The clearwells and HSPS suction tanks are located at the two WTPs and receive finished water from their respective WTP to be pumped to the Primary PP. The two GSTs receive finished water from the Primary PP (at a lower HGL) and provide the source water for the booster pumps at the Charleston Park BPS and Terre Haute BPS. The SP receives finished water from the Primary PP and dually provides the source water for the Troup BPS pumps and acts as elevated storage for the Primary PP. TWU’s existing elevated storage volume of 6.7 MG is distributed between four ESTs and one SP (SP elevated volume is calculated as the

volume above 686 ft above MSL, corresponding to the lowest EST low water level in the system). A portion of this volume can qualify as elevated storage capacity depending on the highest service connection elevation. All elevated storage is located within the Primary PP with an overflow elevation of 725 ft above MSL.

Additionally, five hydropneumatic tanks are distributed between three secondary pressure planes. The hydropneumatic tanks receive finished water from their respective BPSs to maintain a specific pressure within their secondary pressure plane. The five hydropneumatic tanks are not included in the total storage capacity, per state regulations.

The offline Shiloh Road EST has an estimated overflow elevation of 762 ft above MSL and is configured to receive flow from its upstream BPS. The Shiloh Road EST is not isolated within a secondary pressure plane, so filling this tank has historically been challenging, given its overflow elevation in excess of the Primary PP HGL. However, the Shiloh Road facilities are currently offline and have been out of service for several years. This EST and BPS are not considered in the existing system model.

An inventory of the water storage tanks in the Primary PP is shown in Table 2.5, and the secondary pressure planes in Table 2.6. Facility locations are shown in Exhibit 2.2.

Bold volumes indicate tanks that are within and receive water from the Primary PP

Underlined volumes indicate tanks that serve as suction storage for their respective pump station

2.
City of Tyler Water Distribution Master Plan 19
Existing Water Distribution System
TANK FACILITY LOCATION STORAGE TYPE OVERFLOW LEVEL (FT.) YEAR INSTALLED VOLUME (MG) Golden Road WTP Clearwell 550.0 1951 2.0 Clearwell 550.0 1965 2.0 Suction Well 552.0 1951 0.5 Lake Palestine WTP Clearwell 541.0 2003 2.0 Clearwell 541.0 2003 2.0 Suction Well 542.0 2003 0.015 Downtown EST Elevated 725 1951 - 1956 2.0 West 2nd EST Elevated 725 1979 1.0 Copeland EST Elevated 725 1990 2.0 Glenwood EST Elevated 725 1951 - 1956 0.5 Troup SP Ground/ Elevated 725 1951 - 1956 3.0 Primary PP Total Storage Capacity 17.0
Table 2.5. TWU Primary PP Storage Tanks Inventory

Table 2.6. TWU Secondary PP’s Storage Tanks Inventory

Bold volumes indicate tanks within and receiving water from the Primary PP. Terre Haute GST is a top-fill tank and is not hydraulically connected to the Primary PP. Underlined volumes indicate tanks that serve as suction storage for their respective pump station *Troup and Charleston Park BPSs each have two-15,000-gallon hydropneumatic tanks installed in 2018 and 2013, respectively. Terre Haute BPS has one 2,000-gallon hydropneumatic tank installed in 2011. Hydropneumatic tanks do not count as storage capacity, per state regulations.

The GSTs at the Golden Road HSPS are not included in the total storage capacity since this facility is not equipped with emergency power, as indicated in the City of Tyler Emergency Preparedness Plan (EPP). Consequently, the 4.5 MG volume from the Golden Road clearwells and suction well would not be accessible to the system during an emergency. Similarly, the ground storage at Terre Haute BPS does not qualify towards the Terre Haute PP total storage capacity as this pump station is not equipped with emergency power. Instead, the Terre Haute and Jan Street PPs have redundant interconnections to the Primary PP through check valves that allow the storage requirements of these pressure planes to be met from the Primary PP storage capacity. The Troup and Charleston Park PPs also have redundant interconnections to the Primary PP through check valves. However, Tyler’s EPP2 indicates that these interconnects are not the intended source of

emergency supply to these PPs, as their respective pump stations are equipped with emergency power.

Water Level Maintenance

GST and elevated tank water levels are maintained within a specified range by upstream control valves. These control valves have parallel equal-diameter bypass check valves. This valve configuration allows flow into the tank through the control valve and out of the tank through the control valve and check valve. The control valve will close when the water level reaches a tank-specific high setpoint, and flow will exit the tank through the check valve once system pressures allow. The control valve will reopen at the tank-specific low setpoint to refill the tank. The control valve setpoints and associated head ranges at each elevated tank are shown in Table 2.7, and the controls assumed for modeling purposes at each GST are shown in Table 2.8.

2. Existing Water Distribution System City of Tyler Water Distribution Master Plan 20 TANK FACILITY LOCATION STORAGE TYPE OVERFLOW LEVEL (FT.) YEAR INSTALLED VOLUME (MG) Troup SP* Ground/ Elevated 725 1951 - 1956 3.0 Troup PP Total Storage Capacity 3.0 Charleston Park BPS* Ground 581.5 2013 0.3 Charleston Park PP Total Storage Capacity 0.3 Terre Haute BPS Ground 626.0 2011 0.016 Terre Haute PP Total Storage Capacity (storage capacity requirements to be met from Primary PP capacity) 0.0 Jan Street BPS none - -Jan Street PP Total Storage Capacity (storage capacity requirements to be met from Primary PP capacity) 0.0
2 City of Tyler Public Drinking Water System Emergency Preparedness Plan (Revision Date: March 01, 2022)

Table 2.7. EST Control Valve Water Level Setpoints

All elevated tank overflow levels are 725 ft above MSL

Table 2.8. Assumed GST Control Valves Water Level Setpoints

The EST and SP setpoints vary between 706 to 724.4 feet above MSL (with the system HGL being defined as 725 ft above MSL) attributed to the Troup SP and West 2nd EST, respectively. The percent of bowl height utilized by each head range varies between 5.2% and 23.7%, also attributed to the Troup SP and West 2nd EST, respectively. The two GSTs maintain a significantly lower head range and are not intended to maintain pressure in their respective secondary pressure planes but to provide a supply for the booster pumps.

Currently, no system tanks are equipped with tank mixers. However, the Glenwood EST will be equipped with a submersible mixer per the Glenwood Elevated Storage Tank Rehabilitation plan set (2021).

2.7 OPERATIONAL ISSUES

Discussions with Operators revealed the following existing WDS operational issues:

◦ The operational capacity of Lake Palestine HSPS is limited by high pressures in the south and west sections of the system, such that full utilization of

the HSPS would result in excessive pressures for a significant portion of the system. The current workaround is to utilize fewer pumps and lower VFD speeds.

◦ Operators suspect a short circuit between the Troup PP and Primary PP but have not been able to successfully locate the open point of connection.

◦ The Jan Street BPS is set to have one pump continually running, as previous attempts to allow the pump to rest have resulted in significant drops in pressure for the Jan Street PP.

◦ Low-pressure fluctuations are frequently reported in the UT Tyler area of the Primary PP.

◦ High pressures are frequently reported in the Hollytree development area.

◦ Existing 2-inch diameter water mains require a significant degree of flushing, resulting in localized low-pressure issues (the Azalea District has a high concentration of 2-inch diameter mains).

◦ Water age is a concern for the Primary PP ESTs.

Existing issues identified by the hydraulic model analyses are identified and discussed in Section 5.

2. Existing Water Distribution System City of Tyler Water Distribution Master Plan 21 FACILITY OPEN LEVEL FT (FT ABOVE MSL) CLOSE LEVEL FT (FT ABOVE MSL) HEAD RANGE FT TANK HEIGHT UTILIZATION West 2nd EST 22 (717.4) 29 (724.4) 7 23.7% Glenwood EST 20 (714.5) 25 (719.5) 5 16.4% Copeland EST 24 (714.2) 27 (717.2) 3 8.6% Downtown EST 29 (715.4) 32 (718.4) 3 7.8% Troup SP 78 (706) 93 (711) 5 5.2%
FACILITY OPEN LEVEL FT (FT ABOVE MSL) CLOSE LEVEL FT (FT ABOVE MSL) HEAD RANGE FT TANK HEIGHT UTILIZATION Terre Haute GST 6 (622) 9 (625) 3 30.0% Charleston Park GST 25 (574.5) 30 (579.5) 5 15.6%

3. Planning Assumptions

The existing population and future service connections within the City WDS service area are defined to identify the required system capacities to meet future demands. Current population and system demands are evaluated to identify water usage trends and to estimate future system demands in relation to the projected population. The calculations in this section provide the basis for increased demand allocation in the 25-year horizon for the Tyler WDS and for identifying capital improvement needs.

3.1. POPULATION

According to the U.S. 2020 Census estimate, the City of Tyler’s population was recorded as 105,995. Dating back to 1880, the City of Tyler has grown at an average rate of 2.8% per year, or approximately 35.8% per decade. The average household in Tyler has 2.72 people per dwelling, according to the US Census 2020 estimates. The historical population and corresponding growth rates are shown in Table 3.1. The decennial populations are sourced from the US Census Bureau.

Table 3.1. Historical Population and Growth Rate in Tyler, TX

Population growth is expected within existing City limits in the city center and through infill development, but the majority of future growth is anticipated in the surrounding Extraterritorial Jurisdiction (ETJ), which is primarily rural currently and can accommodate significant growth. Significant growth is expected in the ETJ, generally to the south and west of existing city limits. Twenty-two (22) growth areas were identified to account for population growth within city limits and areas in the ETJ that could be incorporated into the city through annexation or be serviced by TWU via a current or new wholesale customer entity. The growth areas were determined by examining land available and/or suitable for development and/or redevelopment based on 2021 GIS parcel maps from the Smith County Appraisal District. The land area in major floodplains was not identified for future development and was excluded from the calculations. Exhibit 3.1 shows the location of each growth area.

The number of additional service connections in the growth areas at buildout was determined by identifying a units per acre factor specific to each growth area based on the availability of sanitary sewer service

and anticipated development trends. This factor was applied to the growth area acreage and scaled by 75% to account for undevelopable land, including the right of way (ROW), steep slopes, easements, and minor floodplains to obtain the total number of buildout units in each growth area.

The service connection estimates in 2047 are needed to estimate demands through the 25-year planning period identified for the Water Master Plan and CIP. To obtain 25-year service connection estimates, the buildout service connection estimates were scaled by a factor representing the percentage of a total ultimate buildout expected after 25 years. The percent buildout factor was determined for each growth area based on existing and anticipated development trends, which reflect more accelerated development in the south and central growth areas that are either closer to central Tyler or adjacent to current growth areas where it is anticipated growth will happen the quickest. An additional 15,090 service connections are projected as potential customers of the water distribution system by 2047. Table 3.2 summarizes the service connection projections for each growth area.

City of Tyler Water Distribution Master Plan 22
YEAR 1880 1890 1900 1910 1920 1930 1940 1950 1960 1970 1980 1990 2000 2010 2020 Population 2,423 6,908 8,069 10,400 12,085 17,113 28,279 38,968 51,230 57,770 70,508 75,450 83,650 96,900 105,995 Annual Growth Rate - 11.0% 1.6% 2.6% 1.5% 3.5% 5.2% 3.3% 2.8% 1.2% 2.0% 0.7% 1.0% 1.5% 0.9%

Table 3.2. Service Unit Projections

*The documented buildout values for the identified growth areas represent a likely 75-80 year period.

**Growth Area 24 accounts for service to be provided to the John Soules Foods, Inc. property. No residential population is included in this growth area.

To facilitate demand projection, the total number of service connections for each growth area was converted to a population estimate by applying a persons per unit factor of 3.0, except in areas of anticipated multi-family land use where a factor of

1.5 is more appropriate. An additional population of 43,064 is projected in the identified growth areas by 2047. Table 3.3 summarizes the population projection calculations in each growth area, correlating with map units in Exhibit 3.1.

3. Planning Assumptions City of Tyler Water Distribution Master Plan 23 ID LAND AREA (ACRES) CONNECTIONS PER ACRE SERVICE CONNECTIONS AT BUILDOUT* % BUILTOUT IN 2047 2047 SERVICE CONNECTIONS West Tyler 1 1,450 2 2,175 10% 217.5 2 400 3 900 20% 180 3 275 3 625 30% 187.5 4 250 2 375 20% 75 5 700 4 2,100 20% 420 6 370 3 830 15% 124.5 7 3,575 2.5 4,825 5% 241.25 Southwest Tyler 8 825 2 1,240 30% 372 9 1,125 3 2,525 30% 757.5 10 678 4 2,000 45% 900 11 1,850 2 2,775 20% 555 12 750 3 1,690 40% 676 13 550 2 825 30% 247.5 Southeast Tyler 14 166 8 1,000 45% 450 15 4,150 3 9,325 40% 3730 16 1,400 4 4,200 45% 1890 17 342 4 1,025 45% 461.25 18 3,630 2 5,450 25% 1362.5 19 1,275 2 1,900 25% 475 22 1,325 1.5 1,490 30% 540 Downtown and Midtown 20 300 10 900 60% 480 21 425 10 800 60% 447 North Tyler 23 600 2.5 1,500 20% 300 24** 70 - 1 100% 1 Totals: - 26,481 - + 50,476 - + 15,090

Table 3.3. 25-Year Population Projections

3. Planning Assumptions City of Tyler Water Distribution Master Plan 24 ID 2047 SERVICE UNITS 25-YEAR POPULATION TOTAL 25-YEAR POPULATION West Tyler 1 217.5 652.5 4,337 2 180 540.0 3 187.5 562.5 4 75 225.0 5 420 1,260.0 6 124.5 373.5 7 241.25 723.75 Southwest Tyler 8 372 1,116.0 10,524 9 757.5 2,272.5 10 900 2,700.0 11 555 1,665.0 12 676 2,028.0 13 247.5 742.5 Southeast Tyler 14 450 675.0 25,772 15 3730 11,190.0 16 1890 5,670.0 17 461.25 1,383.75 18 1362.5 4,087.5 19 475 1,425.0 22 540 1,341.0 Downtown and Midtown 20 480 810.0 1,530 21 447 720.0 North Tyler 23 600 2.5 900 24** 70Totals: - + 1,090 + 43,064

Historical and projected population estimates are shown in Figure 3.1.

The projected population in Figure 3.1 assumes that all growth areas are incorporated into the City through annexation or will still exert demand on the Tyler system via a current or future wholesale customer. This should be considered a maximum estimate considering the extensive CCN overlap with Southern Utilities and Walnut Grove Water Supply Corporation (WSC). In areas of CCN overlap, future customers may choose which utility to request service from, and therefore, a smaller population than projected may become direct customers of the Tyler WDS, dependent on existing infrastructure at the time of development. However, the demands from the population that will become Southern Utilities and Walnut Grove WSC customers are accounted for through increased wholesale demands and demands at existing Southern Utilities master meters in the 25-year system model, as described in Section 3.4.

3.2. CONNECTION COUNT ESTIMATES

Regulatory capacity requirements depend on customer connection count rather than the population served.

The connection count must include the individual living units associated with residential complexes (i.e., apartments, condos, assisted living). The existing meter count (34,040) does not account for individual living units, as these properties typically have a single meter serving the entire property. Halff accounted for these additional connections by estimating ‘equivalent units’ for residential meters. To estimate residential connections, the average demand associated with residential use was divided by an equivalent unit of 0.2 gpm per meter (representing typical single-family residential use). This method resulted in a connection count estimate of 50,537 for the existing Tyler WDS. The 2047 system connection count estimate is 65,627, which accounts for the additional 15,090 service units projected for the system by 2047 (Table 3.3).

The connection count estimate of 50,537 is used in Section 5.0 to evaluate existing regulatory capacity requirements. The connection count estimate of 65,627 is used in Section 6.0 to evaluate 25-year regulatory capacity requirements. These estimates do not impact the existing and projected water demands discussed below.

3. Planning Assumptions City of Tyler Water Distribution Master Plan 25
Figure 3.1. Historical and Projected WDS Customer Population and Annual Growth Rate (19502047)

3.3. EXISTING WATER DEMANDS

According to provided data, the existing Tyler WDS serves approximately 34,040 water billing accounts. TWU maintains a record of monthly water consumption data for each meter in the system, and this recorded data was provided from October 2019 to September 2020. The monthly water consumption data was used to develop average monthly demands for each meter and, consequently, the overall system. The system ADD is 20.3 MGD based on the provided consumption data from October 2019 to September 2020. Table 3.4 displays the monthly average demands based on this metered water consumption data.

Table 3.4. Monthly Average Demands

generally increases by 12% annually. To account for possible drought conditions and the higher associated demands with the current population, the 12% yearly increase in MDD was projected from the record day demand in 2015. This results in an existing MDD estimate of 50.7 MGD. A graphical representation of the MDD estimate is shown in Figure 3.2.

TWU also maintains historical daily pumping reports that record pumping contributions from the HSPS and the groundwater wells; the groundwater wells were taken out of service in May 2018. The pumping reports from 1998 to 2021 were used to estimate a current MDD based on historical trends and the system record day. This estimate assumes that daily flow into the system is a sufficient estimate for customer demands as deviations resulting from net system storage are relatively minor. The historical records indicate a maximum total pumping output record of 49.79 MGD that occurred on 11 August 2015. Golden Road HSPS discharged 21.34 MG, and Lake Palestine HSPS discharged 27.28 MG for a total HSPS output of 48.62 MGD and a total groundwater discharge of 1.172 MGD on this day. The pumping reports show that the MDD

TWU also maintains historical daily pumping reports that record pumping contributions from the HSPS and the groundwater wells; the groundwater wells were taken out of service in May 2018. The pumping reports from 1998 to 2021 were used to estimate a current MDD based on historical trends and the system record day. This estimate assumes that daily flow into the system is a sufficient estimate for customer demands as deviations resulting from net system storage are relatively minor. The historical records indicate a maximum total pumping output record of 49.79 MGD that occurred on 11 August 2015. Golden Road HSPS discharged 21.34 MG, and Lake Palestine HSPS discharged 27.28 MG for a total HSPS output of 48.62 MGD and a total groundwater discharge of 1.172 MGD on this day. The pumping reports show that the MDD generally increases by 12% annually. To account for possible drought conditions and the higher associated demands with the current population, the 12% yearly increase in MDD was projected from the record day demand in 2015. This results in an existing MDD estimate of 50.7 MGD. A graphical representation of the MDD estimate is shown in Figure 3.2.

3. Planning Assumptions City of Tyler Water Distribution Master Plan 26
YEAR MONTH SYSTEM AVERAGE DAY DEMAND (MGD) 2019 October 29.3 November 12.2 December 14.7 2020 January 13.7 February 12.1 March 13.1 April 11.9 May 10.4 June 22.4 July 26.7 August 23.8 September 28.4
Figure 3.2. Existing Maximum Day Demand Estimate

Figure 3.3. System Demands Diurnal Pattern

The highest water users in the system are industrial facilities, wholesale water customers, and commercial properties, including a zoo, hospital, and university. The majority of these categories of use are limited to certain hours for consumption related to their set hours of operation. Additionally, many of these categories are not subject to wide variations in hourly use. The overall diurnal pattern was separated into residential (RES), commercial (BUS), and industrial (IND) use to account for these categories of use with different hourly demand habits. Each meter was assigned one of these three diurnal patterns based on the meter account owner. The three diurnal patterns applied in the model are shown in Figure 3.4.

3. Planning Assumptions City of Tyler Water Distribution Master Plan 27
Figure 3.4. Residential, Commercial, and Industrial Use Diurnal Patterns

The system demands and conversion factors described in this section are summarized in Table 3.5.

3.4. PROJECTED WATER DEMANDS

Water demands are expected to increase each year in correlation with additional service connections; service connection projections are defined in Section 3.1. Record day intensity is also expected to increase due to the increased frequency of extreme weather conditions. Anticipated water management strategies and efforts to reduce per capita water usage include city-wide conservation efforts, reduced water loss from the proactive inception of the City’s Asset Management Plan, and installation of low flow fixtures in future developments and retrofitting in existing homes. To represent the changes in water use trends and the projected accelerated increase in new customers, the historical MDD trend is not used to project the 25-year MDD. Trends in per capita water use and ADD to MDD factors with estimated wholesale obligation increases are used to project the 25-year MDD.

The average day per capita water use (in gallons per capita per day (gpcd)) has been decreasing for the City of Tyler over the last few decades, from a maximum of 280 gpcd to a minimum of 184 gpcd. An average day per capita water use of 200 gpcd has been selected for the demand projection calculations to reflect water use trends and anticipated water management strategies. Average day gpcd values were adjusted to account for the City of Tyler retail customers only for the 25-year MDD calculations.

The ADD to MDD factor was determined from the linear average trendline projected to the Record Day, as described in Section 3.3 and shown in Figure 3.2. This method accounts for potential drought conditions and results in a conservative MDD estimate. An ADD to MDD factor of 2.1 has been selected for the demand projection calculations as a conservative estimate that considers inherent assumptions while also reflecting anticipated increases in record day intensity. Increases in wholesale contractual obligations were estimated

by applying gpcd estimates from current wholesale customer populations to 2047 population estimates, where information was available, or using demand projections from the 2021 Region I Water Plan approved by the Texas Water Development Board (TWDB). The Town of Bullard is the only new potential wholesale customer identified by the Region I Water Plan to require service from the Tyler WDS by 2047. Projected wholesale customer obligations for the 25year system analysis are presented in Table 3.6.

25-year water demands were calculated by applying the 200 gpcd estimates to existing and projected populations and increasing demands to wholesale customer meters, as estimated in Table 3.6. The 2.1 ADD to MDD factor was applied to retail customer demands for MDD system evaluation. Growth Area 24, the John Soules Foods property, is anticipated to have an MDD of 1.25 MGD from provided historical water use estimates. In areas of CCN overlap with Southern Utilities, a small percentage of projected service connections, determined from Region I Water Plan demand projections, were assumed to be served from the Southern Utilities distribution system, and the associated demands were applied at the existing Southern Utilities master meters in the Tyler WDS. Table 3.7 summarizes the increases in demand from the existing system to the 25-year system. As actual

3. Planning Assumptions City of Tyler Water Distribution Master Plan 28
ADD (GPM) ADD TO MDD FACTOR MDD (GPM) PEAK HOUR FACTOR MD PEAK HOUR DEMAND (GPM) 14,110 gpm [20.3 MGD] 2.50 35,208 gpm [50.7 MGD] 1.73 60,910 gpm [87.7 MGD]
Table 3.5. Existing Tyler WDS System Demands
WHOLESALE CUSTOMER CONTRACTED DAILY FLOW RATE EXISTING (MGD) 2047 (MGD) Walnut Grove WSC 2.0 3.0 City of Whitehouse 1.0 1.5 Community Water Company 0.32 0.32 Town of Bullard - 0.6 Total 3.32 5.42
Table 3.6. Projected Wholesale Customer 25Year Obligations

development occurs over the next 25 years, the demand split between Wholesale Customers and Growth Areas with Tyler may deviate from the assumptions in Table 3.7. Subsequent updates of this master plan should evaluate the most recent population and growth trends and revise these estimates accordingly

All additional demands from the identified growth areas are assigned the overall system diurnal pattern, shown in Figure 3.3. The usage classes can be refined in future model updates to more accurately reflect the proper zoning as the zoning is created. The 2047 system demands and conversion factors described in this section are summarized in Table 3.8.

3. Planning Assumptions City of Tyler Water Distribution Master Plan 29
DEMAND SOURCE MDD (MGD) Existing Customers 44.5 Wholesale Customers 5.4 Growth Areas 17.4 System MDD 67.3
Table 3.7. 25-Year Demand Estimates
ADD (GPM) ADD TO MDD FACTOR MDD (GPM) PEAK HOUR FACTOR MD PEAK HOUR DEMAND (GPM) 22,255 gpm [32.0 MGD] 2.10 46,736 gpm [67.3 MGD] 1.73 80,853 gpm [116.4 MGD]
Table 3.8. 2047 Tyler WDS System Demands

4. Hydraulic Model Development

A hydraulic model of the Tyler WDS was developed to provide a basis for this Water Master Plan and additionally to deliver a tool that TWU can utilize for system planning and operational evaluation. The hydraulic model was developed using Innovyze’s water distribution modeling software, InfoWater Pro Version 3.5 Update #3, but can be exported to EPANET-compatible files. The overall objective for the WDS model is to produce a computerized hydraulic model of the existing system, including each pressure plane, that accurately reflects the existing hydraulic conditions and to provide a tool to predict future system conditions for planning purposes. The model will help guide revisions to system operating procedures and identify locations in need of capital improvements to reduce the occurrence of existing and future hydraulic and operational issues. This section describes the development of the model and the calibration process.

4.1. DATA RECEIVED

TWU provided a significant amount of information to Halff, covering the physical attributes of the system and its facilities, customer consumption data, and operations information. The following data was provided for the model-building and calibration process:

◦ Operator Logs from both WTPs were provided for the historical maximum day with groundwater wells in service (August 11, 2015), the historical maximum day without groundwater wells in service (August 12, 2016), and various dates in 2019 and 2021 corresponding with fire hydrant flow and pressure test dates, respectively. The daily Operator Logs included the following data:

◦ Pump Status for all high-service pumps (ON/ OFF)

◦ Clearwell levels at both WTPs (feet, to the nearest tenth)

◦ Effluent flow from both WTPs (MGD to the nearest integer)

◦ Discharge pressure at both WTPs (psi to the nearest integer)

◦ EST water levels (feet above tank floor to the nearest tenth) for Copeland EST, West 2nd EST, Downtown EST, Glenwood EST, Troup SP, and Shiloh Road EST

◦ Monthly consumption data, including:

◦ Total monthly demand at each meter from October 2019 to September 2020.

◦ Operator discussions and site visits, including:

◦ Typical VFD speeds for Lake Palestine HSPs

◦ Operating pressure ranges for BPSs

◦ Normal tank levels for pump controls

◦ Miscellaneous data received from TWU:

◦ Open and close setpoints for control valves at ESTs (open and close setpoints for control valves at BPS GSTs are assumed)

◦ PRV settings at the Hollytree and Thigpen PP’s pressure regulating stations from the December 2019 Pressure Regulating Station Assessments completed by Brannon Corporation.

◦ Pressure plane boundaries and associated isolation and check valve locations from system maps, engineering plan sets, and City GIS data.

◦ Daily pump flow data for Golden Road and Lake Palestine HSPSs for the dates corresponding to provided Operator Logs.

There is a considerable lack of detail associated with using the Operator Logs for comparison to model results during calibration. The HSPS flow rate and discharge pressure are recorded to the nearest integer, with recordings taken at one-hour intervals. One-hour intervals are adequate for regulatory reporting but do not capture enough detail to accurately calibrate a hydraulic model of this system’s magnitude. Also, Operator Log records occasionally show HSP status adjustments without corresponding changes in effluent flow and discharge pressure. Additionally, the motor speeds of LP HSP VFDs are not recorded. The EST levels are recorded to the nearest tenth of a foot, with recordings taken at onehour intervals in both WTP Operator Logs. These water level recordings can vary by at least two feet between the two WTP Operator Logs. The accuracy of the Operator Log recordings is subject to user inconsistencies and various degrees of calibration accuracies of the recording and telemetry equipment used at the two plants. Improved equipment accuracy and finer data recording intervals will allow higher calibration levels to be attained. The Operator logs were used to set up calibration event simulations and for comparison of model results in the calibration step described in Section 4.3. However, it is recommended

City of Tyler Water Distribution Master Plan 30

that a secondary calibration effort is completed once an acceptable SCADA system is in place to increase the accuracy and reliability of model results.

4.2. MODEL CONSTRUCTION

Halff built a new hydraulic model for the 8-inch and above system, with smaller diameter pipes included as needed to maintain relevant system looping. The hydraulic model is defined by the physical attributes of pipes and facilities, water consumption magnitude and patterns, and operational data. Geometric and other physical attributes for the elements were supplied by the revised GIS system data and engineering plan sets provided to Halff as part of the Water System Inventory GIS project completed by Halff on behalf of the City. To construct the hydraulic model, the following physical attributes were required at each identified element:

◦ Supply: supply was modeled as constant-head reservoirs based on clearwell-level data

◦ Storage tanks: bottom of tank elevation, diameter, minimum and maximum level

◦ Pipe: start/end elevation, diameter, length, roughness

◦ Elevation data outside of facilities such as pump stations and water storage tanks were estimated from 2017 Lidar data using the ground elevation as a conservative estimate of pipe depth.

◦ Friction losses were estimated with a HazenWilliams coefficient (C) estimated from the pipe material and age; roughness coefficients were further adjusted during calibration.

◦ Pumps: elevation, diameter, pump flow/head performance curves

◦ Pump performance data was provided by the applicable manufacturers and used as pump curve starting points; pump curves were adjusted during calibration to more closely match reported values. Pump curve adjustment is admissible to account for reduced output relative to manufacturer data caused by apparent wear on the impellers over time.

◦ Junction: demand and diurnal pattern

◦ Historical monthly TWU billing account information was used to calculate existing demands.

◦ Each meter was geocoded using the billing address, and the associated ADD values were distributed to model junctions using the Demand

Allocation Manager within InfoWater Pro. Demands were applied such that the demand from each meter was distributed between the two model junctions connected to the closest pipe to that meter.

◦ Valves: type, elevation, diameter

Extended duration modeling requires operational logic to control automated and manual system operations, including water level control valve setpoints and pump operations. The water level control valves are set to open and close based on setpoints provided by TWU at the ESTs, and assumed levels are used at the BPS GSTs. The HSPs are operated following the operation goals described in Section 2.5. The remote BPS pump operation setpoints are based on information gathered during field visits and operator discussions. Unvarying system conditions, including the settings and status of pressure valves, isolation, and check valves enclosing pressure plane boundaries, were initially set based on data provided by the City and modified in calibration when deemed necessary.

The limits of the modeled system are the WTP clearwells or pump suction tanks, where applicable, to the end-user junctions. The scope of work for this effort is limited to the distribution system itself; it is assumed that sufficient water supply is transmitted to the clearwells, which are modeled as constant-head reservoirs.

4.3. MODEL CALIBRATION

The Tyler WDS hydraulic model is a mathematical representation of the water distribution system that predicts actual water system performance. Calibration is necessary to verify that model predictions closely match actual system performance so that decisions made from model results are accurate. Calibration is the iterative process of comparing model results to actual field data under identical system conditions and adjusting appropriate system parameters to better match field data. This step serves to identify whether the physical, consumption, and operational parameters described in this section are correct and guides any modifications made to these attributes. The Tyler WDS hydraulic model was calibrated under steadystate (SS) and 24-hour extended-period simulations (EPS) with fire hydrant flow tests and pressure logger hydrant tests. The fire hydrant flow tests were

City of Tyler Water Distribution Master Plan 31
4. Hydraulic Model Development

conducted in 2019 for multiple hydrants throughout the entire distribution system. The flow tests provide static pressure at the tested hydrants and associated residual pressure when a high flow is induced from a nearby open hydrant. The pressure logger hydrant tests were conducted in 2021 for several hydrants located in specific areas selected by the modeling team to capture boundary conditions, including near pump stations, elevated storage tanks, pressure plane boundaries, and remote areas of the system. The hydrant pressure tests provide pressure readings at the selected hydrants over several days to capture the HGL fluctuations in that area over time.

A detailed summary of the steady-state and extended-period calibration can be found in Appendix A (Calibration Technical Memo). The goal of the calibration was to achieve modeled results within 10% of measured values for at least 90 percent of the collected data. Higher calibration levels should be pursued once the appropriate SCADA system upgrades are completed. The SS calibration results indicate that the static head and head losses are accurately simulated by the model within this established criteria. The EPS calibration results indicate that existing variable hydraulic conditions are accurately simulated by the model within the established criteria.

The following efforts are recommended to improve the quality of data to be used for future model calibration updates and to improve the accuracy of model predictions:

◦ Install a SCADA system as recommended in Section 5.3 to provide more reliable data for model calibration and diurnal pattern development.

◦ Recalibrate all flow meters, pressure recorders, and water level indicators systemwide.

◦ Survey all ESTs to confirm the physical attributes of the bowls. Current estimates are typically based on plan sets not confirmed as record drawings.

◦ Update model junction elevations once new Lidar data is available for the Tyler area to account for developments and associated earthworks since 2017.

◦ Flow test major transmission pipes to verify roughness factors.

◦ Conduct a water audit based on TWDB guidelines to identify system leaks or other non-revenue water.

The model could not be calibrated within the defined criteria in two distinct areas, the Troup PP boundary west of South Broadway Avenue and the Southeast quadrant of the distribution system where a high number of water mains previously owned by the water utility company, Southern Utilities, are assumed to have been tied-in to the Tyler WDS. Appendix B (Tyler Water Distribution System Mapbook) documents the assumed tie-in configuration of water mains purchased from Southern Utilities instead of actual records. The following additional efforts are recommended to improve model accuracy in these areas:

◦ Investigate potential open/closed valves for the Troup PP boundary to confirm the delineation of this high-pressure zone (this recommendation is included with Project A1-UP-3 of the CIP).

◦ Investigate how water mains previously owned by Southern Utilities were tied into the existing system or replaced to serve the purchased water meters.

4.4. MODEL LIMITATIONS

The purpose of the model is to identify basic infrastructure needs so that TWU can plan and budget for the construction of the projects. The alignments and sizes presented in the model are based on the assumptions established as part of this report. The information generated from the model runs does not preclude TWU or a developer from utilizing proper engineering practices and design before constructing any capital projects or development plans. Care should be taken when using specific data from model results, such as pressures at junctions or velocities in pipes. These are estimated values subject to the inherent inaccuracies of the various assumptions necessary to build the model.

4. Hydraulic Model Development City of Tyler Water Distribution Master Plan 32

5. Existing System Evaluation

A finished water distribution system should be able to meet customer demands while maintaining adequate pressures and without operating in such a way as to degrade system facilities beyond normal wear and tear. This section evaluates the Tyler WDS against regulatory requirements and industry standards intended to ensure acceptable hydraulic performance. The evaluation criteria are defined in Section 1.2 and are used to identify deficiencies in the Tyler WDS throughout this section. The junctions and pipes under evaluation do not include pump stations and other facilities in the distribution system designed to withstand velocities and pressures outside the ranges considered acceptable for the distribution system.

5.1. EXISTING SYSTEM CAPACITY ANALYSIS

The minimum water system capacity requirements are based on the number of retail customers and the total amount of water contractually obligated to wholesale customers, per TAC §290.45(e)(1). The capacities associated with the Shiloh Road EST and BPS are excluded from the regulatory capacity analysis per TAC §290.45(a)(5) as the facilities have not been operating for several years.

TOTAL STORAGE CAPACITY

The Tyler WDS must provide a minimum total storage capacity of 200 gallons per connection, which equates to 10.1 MG. The existing system has a total applicable storage capacity of 15.8 MG; an inventory of system storage can be found in Section 2.6. The existing system has a surplus of 5.7 MG total storage and meets the total storage capacity requirement. Table 5.1 summarizes the existing system’s total storage capacity evaluation for each pressure plane.

Notes:

1 The total storage requirement for connections within Hollytree, Thigpen, Terre Haute, and Jan Street PPs is accounted for in the Primary PP capacity given their hydraulic connectivity to the Primary PP through PRVs or check valves and the lack of emergency power at the Jan Street and Terre Haute BPS’s.

2 Existing system storage is cataloged in Tables 2.5 and 2.6.

3 The total qualifying storage in the Primary PP is limited by the lack of emergency power at the Golden Road WTP and HSPS. Consequently, the 4.5 MG volume from the Golden Road clearwells and suction well would not be accessible to the system during an emergency, per Tyler’s EPP2

5. Existing System Evaluation City of Tyler Water Distribution Master Plan 33
TOTAL STORAGE: 200 GALLONS PER CONNECTION PRESSURE PLANE EXISTING CONNECTION COUNT ESTIMATE EXISTING TOTAL STORAGE 2 (MG) REQUIRED TOTAL STORAGE (MG) SURPLUS / (DEFICIT) (MG) REQUIREMENT SATISFIED? Primary 40,843 12.53 9.4 3.1 Yes Hollytree1 5,823 0 - -Thigpen1 354 0 - -Jan Street1 98 0 - -Terre Haute1 58 0 - -Troup 2,268 3.0 0.5 2.5 Yes Charleston Park 1,093 0.3 0.2 0.1 Yes TOTAL 50,537 15.8 10.1 5.7
Table 5.1. Existing Total Storage Capacity Analysis

ELEVATED STORAGE AND PRESSURE TANK CAPACITY

The Tyler WDS pressure planes must meet elevated or pressure tank minimum capacities based on the connection count within each pressure plane. Pressure planes with less than 2,500 connections must provide 20 gallons per connection of pressure tank capacity, up to 30,000 gallons. Pressure planes with more than 2,500 connections must provide at least 100 gallons per connection of elevated storage. This elevated storage requirement is paired with a higher pumping capacity requirement. The lower pumping capacity requirement is paired with an elevated storage requirement of 200 gallons per connection. This existing system capacity analysis uses the higher pumping capacity option associated with the lower elevated storage requirement, as the existing system does not provide 200 gallons of elevated storage. The pumping capacity requirements are covered in the pumping capacity analysis later in this section.

The Primary PP HGL typically influences the HGLs of the Hollytree and Thigpen PPs through the PRVs that supply these secondary pressure planes from the Primary PP. Given this hydraulic connectivity, the elevated storage requirement of the Primary PP includes all connections in the Hollytree and Thigpen PPs. Connections within the boosted secondary pressure planes are not included, as their HGLs are not typically dependent on the Primary PP. Therefore, all boosted secondary pressure planes are subject to elevated or pressure tank capacity requirements. The regulatory definition of elevated storage limits the qualifying elevated storage in the Primary PP as the volume above 712 ft above MSL. The Primary PP has a 2.3 MG elevated storage deficit and currently does not meet this regulatory requirement. The Troup, Charleston Park, and Terre Haute PPs meet their pressure tank capacity requirements. The Jan Street PP has a pressure tank capacity deficit of 1,960 gallons and currently does not meet this regulatory requirement. Table 5.2 summarizes each pressure plane’s existing system elevated and pressure tank storage capacity evaluation.

Notes:

1 The Hollytree and Thigpen PPs do not require pressure tank capacity, given their hydraulic connectivity to the Primary PP through PRVs.

2 Existing system storage is cataloged in Tables 2.5 and 2.6.

3 The qualifying elevated storage in the Primary PP is limited by the highest service connection in the Primary PP on Rhones Quarter Road with an elevation of ~632 ft above MSL. Only storage 80 feet above this meter can qualify towards the elevated storage requirement, per TAC §290.38(25).

5.
Evaluation City of Tyler Water Distribution Master Plan 34
Existing System
ELEVATED STORAGE: IF >2,500 CONNECTIONS, 100 GALLONS PER CONNECTION PRESSURE TANK STORAGE: IF <2,500 CONNECTIONS, 20 GALLONS PER CONNECTION (UP TO 30,000 GAL) PRESSURE PLANE EXISTING CONNECTION COUNT ESTIMATE EXISTING ELEVATED OR PRESSURE TANK STORAGE 2 REQUIRED ELEVATED OR PRESSURE TANK STORAGE SURPLUS / (DEFICIT) (MG) REQUIREMENT SATISFIED? Primary 40,843 2.4 MG3 EST 4.7 MG -(2.3 MG) No Hollytree1 5,823 0 - -Thigpen1 354 0 - -Troup 2,268 30,000 gal PT 30,000 gal - Yes Charleston Park 1,093 30,000 gal PT 21,860 gal 8,140 gal Yes Jan Street 98 0 gal 1,960 gal -(1,960) gal No Terre Haute 58 2,000 gal PT 1,160 gal 840 gal Yes TOTAL 50,537 2.4 MG EST 62,000 gal PT 4.7 MG 54,980 gal -(2.3 MG) 7,020 gal
Table 5.2. Existing Elevated and Pressure Tank Storage Capacity Analysis

PUMPING CAPACITY

Each pressure plane or pump station must meet a minimum pumping capacity requirement based on the connection count and/or the elevated storage capacity of that pressure plane. Generally, the pumping

capacity requirement is higher when less elevated storage has been provided and lower when more elevated storage has been provided. A decision tree to identify the applicable pumping capacity requirement for a pump station or pressure plane is provided in Table 5.3.

PROVIDED BY THE SYSTEM:

1. 100 gallons per connection

(a) <1,000 gpm

(i) Two or more pumps with a total pumping capacity of 2.0 gpm per connection

The lesser of (i) or (ii):

A. >2,500 connections

B. <2,500 connections

(b) >1,000 gpm

2. 200 gallons per connection -

The system must provide 20 gallons per connection of pressure tank capacity, up to 30,000 gallons

(a) <1,000 gpm

(ii) The ability to meet peak hourly demands with firm capacity.

Two service pumps with a minimum combined capacity of 0.6 gpm per connection

(i) Two or more pumps with a total pumping capacity of 2.0 gpm per connection

The lesser of (i) or (ii):

(b) >1,000 gpm

(ii) The ability to meet peak hourly demands with firm capacity.

5.
Evaluation City of Tyler Water Distribution Master Plan 35
Existing System
Table
5.3. Regulatory Pumping Capacity Requirements
SYSTEM CONNECTION COUNT ELEVATED STORAGE CAPACITY
SERVICE PUMP CAPACITY PUMPING CAPACITY REQUIREMENT

PUMPING CAPACITY

Each pressure plane or pump station must meet a minimum pumping capacity requirement based on the connection count and/or the elevated storage capacity of that pressure plane. Generally, the pumping

capacity requirement is higher when less elevated storage has been provided and lower when more elevated storage has been provided. A decision tree to identify the applicable pumping capacity requirement for a pump station or pressure plane is provided in Table 5.3.

Notes:

1 The pump capacity requirement for the Primary PP accounts for all TWU customers since all secondary pressure planes receive water from the Primary PP.

2 Existing system pump capacities are cataloged in Table 2.2.

3 For TCEQ rules ending in (i), the listed required pumping capacity is 2.0 gpm per connection; for TCEQ rules ending in (ii), the listed required pumping capacity is peak hour demand. Contractual wholesale obligations are added to the Primary PP required capacity.

4 The Primary PP pump capacity is the total firm capacity from the Lake Palestine HSPS and the Golden Road HSPS. The qualifying pump capacities in the Primary PP are limited by the physical and electrical limitations at the Golden Road HSPS, as described in Section 2.5.

5 There are no additional pumping requirements for the Hollytree and Thigpen PPs since they are connected to the Primary PP through PRVs and, consequently, do not require supplemental pressure input.

5.2. MDD HYDRAULIC PERFORMANCE ANALYSIS

The Tyler WDS model was evaluated under maximum day and fireflow demand scenarios in extended periods and steady-state simulations. Demand development for the existing system is described in Section 3. The time-variable inputs required for the EPS model runs are listed below and defined by the following parameters:

◦ Flow into the system: HSPS operations replicate the goals of manual pump operation as described in Section 2.5. BPS operations are as defined in Table 2.3.

◦ System HGL: Open and close setpoints for EST and GST water level control valves are defined in Table 2.7 and 2.8, respectively.

◦ Flow out of the system: Diurnal usage patterns are defined in Section 3.3 and Figure 3.4.

Model results and analysis of system performance are summarized in this section with associated exhibits in Appendix C (Model Results Exhibits).

5. Existing System Evaluation City of Tyler Water Distribution Master Plan 36
PRESSURE PLANE EXISTING CONNECTION COUNT ESTIMATE EXISTING FIRM PUMPING CAPACITY 2 (MGD) APPLICABLE TCEQ RULE FROM TABLE 5.3 REQUIRED PUMPING CAPACITY 3 (MGD) SURPLUS /(DEFICIT) REQUIREMENT SATISFIED? Primary1 40,843 75.54 A1(b)(ii) 91.2 -(15.7) No Troup 2,268 4.3 B(b)(ii) 2.5 1.8 Yes Charleston Park 1,093 3.3 B(b)(ii) 2.0 1.3 Yes Jan Street 98 1.0 B(a)(i) 0.3 0.7 Yes Terre Haute 58 0.2 B(a)(i) 0.2 - Yes Hollytree5 5,823 0 - -Thigpen5 354 0 - -TOTAL 50,537 84.3 - 96.2 -(11.9)
Table
5.4. Existing Pumping Capacity Analysis

REGULATORY MINIMUM PRESSURE REQUIREMENT

The range of pressures experienced in the distribution system was reviewed for an MDD 24-hour simulation. High-demand periods typically result in low system pressure related to dropping EST water levels and high velocities, and head loss through system pipes. The minimum pressures experienced at each junction during the 24-hour simulation were documented to help identify areas prone to insufficient pressures during low-pressure system conditions.

Model results indicate five distinct areas prone to insufficient pressures, shown in Exhibit C.1. These areas are located within the Primary PP. Approximately 3.4% of modeled distribution system junctions experienced pressures below the regulatory requirement of 35 psi in a maximum-day demand scenario. Therefore, the minimum pressure regulatory requirement is not currently satisfied.

Low-Pressure Areas 1 and 2:

Low-Pressure Areas 1 and 2 are located near Charleston Park BPS and Terre Haute BPS, respectively. Both BPSs have a GST that receives water from the Primary PP to provide source water for the BPS pumps. These are the only GSTs in the Primary PP and have overflow levels at least 100 feet below the pressure plane HGL of 725 ft above MSL. Refilling the BPS GSTs causes non-compliant low pressures in the nearby distribution pipes by introducing a boundary condition that is substantially lower than the HGL of the Primary PP. The new boundary condition, dictated by the fill line for each GST, causes a steep slope in the HGL with the lowest point at the GSTs. This translates to low pressures for the distribution pipes in the vicinity of the two BPSs when the GSTs are filling. The following nearterm recommendations are proposed to reduce the occurrence of low pressures in Low-Pressure Areas 1 and 2:

◦ Low-Pressure Area 1 - The flow rate into the Charleston Park GST should be reduced by throttling the existing valve on the GST inlet. Utilizing a partially opened valve downstream of the existing backpressure sustaining valve (PSV) results in sufficient upstream pressure to allow the filling of the Charleston Park GST while

protecting the WDS from a significant reduction in boundary conditions dictating the Primary PP HGL in this area. The operation status of this control valve should be communicated into the SCADA system to ensure staff can control and monitor its status. Project C1-PR-1 of the CIP (Section 6.3) includes long-term recommendations to increase capacity to the Charleston Park GST and address associated low pressure issues.

◦ Low-Pressure Area 2 - Install a temporary PSV on the Terre Haute GST inlet to maintain at least 35 psi upstream in the Primary PP during GST refill periods. This PSV will be retired once the Terre Haute BPS is retired, as detailed in the CIP (Appendix D). The operation status of this PSV should be communicated into the SCADA system to ensure staff can control and monitor its status.

Low-Pressure Areas 3, 4, and 5:

Low-Pressure Areas 3 and 4 encompass a significant area in the southeast quadrant of the distribution system, near the Shiloh Road and Copeland ESTs, respectively. Low-Pressure Area 5 includes a small area in the central section of the distribution system near West 2nd Street. Areas 3, 4, and 5 include the highest elevated areas in the Primary PP and experience the lowest pressures of this pressure plane during peak hour demands. During peak hours, flow demanded from the system exceeds flow into the system resulting in a minimum system HGL. Still, average pressures in these areas for MDD conditions are less than 35 psi.

Given the high elevation range served by the Primary PP, areas of typical-high and typical-low pressure are expected. As more connections are added to the Primary PP, minimum pressure regulatory violation frequency will increase. The CIP (Section 6.3) includes the creation of an ‘Upper Pressure Plane’, which would encompass Low-Pressure Areas 3, 4, and 5 to maintain a higher HGL for these high-elevation areas. This recommendation eliminates existing low-pressure issues. Remote pressure monitors should be installed at high and low elevations in each pressure plane and communicated into the SCADA system to allow sufficient monitoring of system conditions.

5. Existing System Evaluation City of Tyler Water Distribution Master Plan 37

HIGH PRESSURE

There are no regulations imposing maximum allowable pressures in a finished water distribution system at the time of this report. However, plumbing codes may require PRVs for meters that experience static pressures above 80 psi. This is a requirement on the customer side of the meter, not an obligation of the water service provider. The 80 psi static pressure limit is in reference to year-round static pressures, but as a reference point, the MDD 24-hour simulation identified that 53% of modeled distribution system junctions had average pressures above 80 psi. High pressures are generally experienced in the southwest and northwest sections of the system, as shown in Exhibit C.2.

Given the wide elevation range served by the Primary PP, areas of typical-high and typical-low pressure are expected. The CIP (Section 6.3) includes the creation of a ‘Lower Pressure Plane’, which would encompass much of the western and southwestern high-pressure areas to maintain a lower HGL for these lower elevation areas. This recommendation significantly improves existing high-pressure issues. Remote pressure monitors should be installed at high and low elevations in each pressure plane and communicated into the SCADA system to allow sufficient monitoring of system conditions.

High pressures can also occur from automated or unmonitored BPS operations. There is currently not a centralized SCADA system in place to allow monitoring or control of operations at remote facilities. Data recording and remote control capabilities for all remote facilities (including BPSs, ESTs, pressure plane boundary facilities, etc.) are needed so that operators are equipped with the tools required to sufficiently monitor and operate the water distribution system.

Hollytree PP:

Some high pressures can be alleviated in the near term by changing the Hollytree PP PRV settings. It is recommended that the Hollytree PRVs be modified to maintain an HGL of 625 ft above MSL, which results in a pressure range of 45-80 psi. However, according to the data collected in the December 2019 Pressure Regulating Station Assessments3 completed by The Brannon Corporation, it is likely that many of these PRVs are not operating as intended. It is recommended that the number of pressure regulating stations required

to enclose this pressure plane be limited to three PRVs. By limiting the number of PRVs in operation, this pressure plane will require less maintenance to maintain and have a lower risk associated with PRV failures. The setting of these PRVs and upstream/ downstream pressures should be communicated into the SCADA system to ensure staff can monitor and control system conditions.

Additionally, a blowoff valve is recommended in the Hollytree PP at a setting 12 feet higher than the recommended HGL to protect the pressure plane in the event of PRV failure. The blowoff valve should be located so that the water spray generated by the valve activation is visible and will discharge to a nearby creek or storm drain. The operation status of this blowoff valve should be communicated into the SCADA system to ensure staff is notified if this valve is releasing water from the system. The configuration in Exhibit C.3 shows the recommended modifications to enclose the Hollytree PP until the interim Lower PP is established.

Thigpen PP:

It is also recommended that the Thigpen HGL is reduced to 635 ft above MSL, which results in a pressure range of 65-80 psi, to account for moderately high pressures in this pressure plane. The setting of these PRVs and upstream/downstream pressures should be communicated into the SCADA system to ensure staff can monitor and control system conditions. Additionally, a blowoff valve is recommended in the Thigpen PP at a setting 12 feet higher than the recommended HGL to protect the pressure plane in the event of PRV failure. The blowoff valve should be located so that the water spray generated by the valve activation is visible and will discharge to a nearby creek or storm drain. The operation status of this blowoff valve should be communicated into the SCADA system to ensure staff is notified if this valve is releasing water from the system. The configuration in Exhibit C.3 shows the recommended modifications to enclose the Thigpen PP until the interim Lower PP is established.

Cascades PP:

Lastly, it is recommended that a new secondary pressure plane is created to enclose the Cascades development within its own lower-head pressure plane. The connections in the Cascades development can experience pressures in excess of 110 psi. It

5. Existing System Evaluation City of Tyler Water Distribution Master Plan 38
3 City of Tyler Pressure Regulating Station Assessments, The Brannon Corporation (December 2019)

is recommended that a PRV be installed on the water main in Briarwood Road, near Loop 323, to establish an HGL of 634 ft above MSL, which results in a pressure range of 40-85 psi. The setting of this PRV and upstream/downstream pressures should be communicated into the SCADA system to ensure staff can monitor and control system conditions. The parallel 6-inch water main in Briarwood Road should be tied in downstream of the PRV and closed at its connection to Loop 323 to complete the pressure plane boundary.

Additionally, a blowoff valve is recommended in the Cascades PP at a setting 12 feet higher than the recommended HGL to protect the pressure plane in the event of PRV failure. The blowoff valve should be located so that the water spray generated by the valve activation is visible and will discharge to a nearby creek or storm drain. The operation status of this blowoff valve should be communicated into the SCADA system to ensure staff is notified if this valve is releasing water from the system. The configuration in Exhibit C.4 shows the recommended modifications to create the Cascades PP. This recommendation is included with Group B2 of the CIP (Project B2-LO-1; Appendix D).

High Velocity:

At the time of this report, there are no regulations imposing maximum velocities for distribution system piping. However, the industry-accepted standard is to maintain velocities below 7.0 fps during typical customer demands, preferably below 5.0 fps, to reduce the likelihood of facility degradation.

High velocities are indicated near some pump stations and pressure plane boundaries. The percentage, by length, of distribution system pipes with maximum velocities above 5 and 7 fps is approximately 1.9% and 0.2%, respectively. Most high velocities occur in the Primary PP, with minor occurrences in the Troup PP. Distribution system piping with high velocities is shown in Exhibit C.5. The categories of high velocities in the system with recommended improvements are listed below:

a. Troup BPS discharge pipes

i. High velocities will be addressed with the creation of the Upper PP, detailed in the CIP (Appendix D).

b. Terre Haute GST fill line along Terre Haute Drive

i. The PSV recommendation to address LowPressure Area 2 (recommendation above) will also reduce velocities during GST fill periods.

c. Hollytree PP west boundary PRV [TYL183]

i. The Hollytree PP boundary recommendations (Exhibit C.3) include the retirement of the pressure regulating station on the west boundary of the Hollytree PP, which will address the high velocities in this area.

d. Interconnects between large-diameter transmission pipes to smaller-diameter distribution pipes

i. Interconnects should be upsized to at least one nominal diameter greater than the connecting distribution piping. This can be completed during any repair/rehabilitation work as determined by the City’s Asset Management Plan or any upsizing projects as determined by the CIP (Appendix D).

Capital improvements are not recommended to reduce velocities in pipes with reported values between 5 and 7 fps. These velocities are within the industry standard and, in reality, are likely attenuated by the smalldiameter pipes not included in the model.

High Head Loss:

There are no regulations imposing maximum head loss for distribution system piping at the time of this report. However, the City of Tyler Design Guidelines for Subdivision Improvements1 identifies a maximum allowable head loss of 10 ft/k-ft of pipe. Pipes with a maximum head loss greater than 10 ft/k-ft are identified in Exhibit C.6. High head loss indicates pipes in need of upsizing due to diameter bottlenecks and undersized pipes along the main system flow paths or pipes in need of renewal or rehabilitation due to high friction factors. However, the CIP (Section 6.3) involves significant changes to the main flow paths in the system to accommodate the creation of new pressure planes. The 25-year system, as outlined in the CIP, alleviates a significant portion of the system’s high head loss. Therefore, no near-term improvements are recommended to alleviate high head loss.

5. Existing System Evaluation City of Tyler Water Distribution Master Plan 39

Fireflow:

Per regulatory requirements, the distribution system must maintain a minimum pressure of 20 psi under combined fire and finished water flow. The City of Tyler Design Guidelines for Subdivision Improvements1 identifies minimum fireflows defined for multiple property types. Fireflow duration is assumed to be three hours for this analysis. The minimum fireflows for different zoning categories used for this analysis are defined in Table 5.5.

suction directly from the public water system to be equipped with PSVs that maintain upstream pressure above 35 psi.

◦ On the Terre Haute GST fill line, at a setting of at least 35 psi.

◦ Throttle the Charleston Park GST inlet valve setting to protect the upstream distribution pipes from low pressures.

◦ Hollytree PP reconfiguration includes the retirement and closure of four existing pressure regulating stations and setting modifications to three existing pressure regulating stations (to remain in service until Category B capital improvements are complete).

◦ Thigpen PP PRV setting changes at the two existing pressure regulating stations (to remain in service until Category B capital improvements are complete).

The available fireflow ranges from 100 gpm to greater than 10,000 gpm. Lower available fireflows are primarily seen in areas on the outer edge of the system and/or not looped into the main distribution system, undersized pipes or areas with upstream diameter bottlenecks, and areas already identified for capital improvements to address existing low-pressure issues. Exhibit C.7 identifies model junctions with existing fireflow deficiencies based on nearby zoning requiring the highest fireflow. This analysis identified multiple areas that do not currently meet their fireflow requirements while maintaining a minimum pressure of 20 psi. Category D of the CIP (Section 6.3) includes recommendations to address fireflow deficiencies not already addressed by Categories A–C.

5.3. EXISTING SYSTEM RECOMMENDATIONS SUMMARY

The following recommendations are intended for near-term or continued application to address existing issues that can be resolved with relatively minor standalone projects or modifications to operations. These recommendations will not solve all existing system issues; these are primarily resolved through implementing the CIP.

◦ Install the following PSVs:

◦ Regulatory requirement: On the Jan Street BPS suction pipe to comply with TAC §290.44(d) (3). This rule requires all booster pumps taking

◦ Cascades PP creation. This recommendation is also included with Group B2 of the CIP (Project B2-LO-1; Appendix D) if this pressure plane is not created before Group B2.

Other general recommendations for the system include the following:

◦ Upgrade control systems to a centralized SCADA network to monitor and control systemwide conditions remotely. It is recommended that a supplemental study is conducted to determine existing equipment conditions so that recommendations can be made for upgrades to SCADA/control equipment, electrical, and electronic security. This recommendation is included as Project A0 in the CIP (Section 6.3). Table 5.6 lists data categories that should be recorded and the recommended remote-control capabilities for each facility category. Data should be recorded at a minimum 10-minute interval and include export functionality to support review of past operations, system conditions, and to aid future model calibration efforts.

◦ Include the recommended CIP in the next cycle of the TWDB Region I Water Plan.

◦ Update the Master Plan and CIP every 5 years to update system recommendations in accordance with actual development trends, improved data for model input, system facility modifications, and any other assumptions or system parameters that could impact CIP recommendations.

5.
City of Tyler Water Distribution Master Plan 40
Existing System Evaluation
PROPERTY TYPE MINIMUM FIREFLOW (GPM) Single-Family Residential 750 Commercial1 / Institutional 1,500 / Light Industrial 3,000 General Industrial 67.3 1 Includes Multi-family residential properties
Table
5.5. Minimum Fireflow Requirements

Table 5.6. SCADA Recommendations

FACILITY DATA RECORDING

High Service and Booster Pump Stations

Elevated and Ground Storage Tanks

• Pump status, setting, and flow

• Suction and discharge pressures

• Water Level

REMOTE CONTROL CAPABILITY

• Pump status and setting

• Control valve setting

• PSV setting, if applicable Pressure Regulating Stations

Wholesale Delivery Points

• Upstream and downstream pressure

• Flow

• Delivered flow

• Pressure

• Check valve status at secondary pressure plane boundaries

• Valve setting

• Control Valve Setting

Miscellaneous

• Blowoff valve operation status for Hollytree, Thigpen, and Cascades PP’s

• Remote pressure monitoring at high and low elevations in each pressure plane.

• Continue looping projects for existing dead-end water mains. To avoid creating unnecessary looping, looping projects near proposed pressure plane boundaries should be reviewed to ensure efficacy in the future system geometry.

• Continue removing or upsizing all existing 2- to 4-inch water mains to a minimum 6-inch diameter. To avoid installing redundant pipelines, upsizing projects that overlap CIP pipelines should be reviewed to determine if the proposed CIP pipeline is intended to replace the pipelines along its alignment. This item is already included in Tyler’s current Water System CIP as Project 0743-003 (Table 6.2). It is recommended that this project is continued at least through the 25-year planning window (Fiscal Year 2047).

• Continue the repair and replacement of existing water meters or boxes. This item is already included

in Tyler’s current Water System CIP as Project 0743005B (Table 6.2). It is recommended that this project is continued at least through the 25-year planning window (Fiscal Year 2047).

• Interconnects between large-diameter transmission pipes to smaller-diameter distribution pipes should be upsized to at least one nominal diameter greater than the connecting distribution system piping in coordination with the City’s Asset Management Plan.

• A unidirectional flushing program is recommended to address potential tuberculation and associated high head loss along major conveyance paths in the system.

• Tank mixers should be considered for ESTs with water quality concerns related to water age. The need for tank mixers should be reevaluated throughout implementation of the CIP.

5. Existing System Evaluation City of Tyler Water Distribution Master Plan 41

6. ‘Alternate 4’ 25-Year System Evaluation

Sections 6 and 7 of this report are intended to be interchangeable dependent on whether a new WTP is built in the Southeast quadrant of Tyler’s water service area. The recommended CIP and system hydraulic performance vary significantly between these two options as the WTP service areas and transmission paths are heavily impacted. These two options are named to align with the options identified in the Water Facilities Master Plan Report. There is NO NEED to implement both alternates – only implement the alternative for the distribution system that correlates with the future water treatment plant alternative selected.

The WDS CIP was developed in coordination with the Water Facilities Master Plan Report with the initial assumption that Golden Road WTP would be phased out and abandoned in favor of a new WTP (“Southeast WTP”) located along the existing raw water line easement. The resulting CIP and system analysis for this alternative (‘Alternate 1’) are included in Section 7. With consideration for the financial realities related to significant expenditures on the City’s wastewater system, City staff were interested in an alternative to keep the Golden Road WTP in service indefinitely, without the recommendation of a new WTP. The resulting CIP and system analysis for this alternative (‘Alternate 4’) are included in this section.

Halff developed a CIP to address existing system deficiencies identified in the existing system evaluation (Section 5) and to accommodate projected growth in the 25-year planning window. The goals of the CIP include but are not limited to optimizing the existing system to meet regulatory capacity requirements, reducing system operations and maintenance needs, meeting required fireflows, and maintaining future regulatory compliance. The water system’s most significant challenges include meeting regulatory capacity requirements and addressing areas with typical high or low pressures.

Various combinations of system improvements were evaluated in the 25-year system model to determine the optimal solutions to meet the system’s needs. System improvements include the creation of new pressure planes, modification of existing pressure

plane boundaries, retirement of existing system facilities, new system facilities and transmission mains, and upsizing of existing water mains. This section details the basis for the CIP recommendations for ‘Alternate 4’ that does not include a new Southeast WTP.

6.1 PRESSURE PLANE BOUNDARY CHANGES

To further comply with existing regulatory capacities in the Primary PP and address existing pressure issues in the distribution system, this study recommends that four pressure planes are established over time to service the wide-ranging elevations of City customer connections. The CIP recommends the establishment of four pressure planes (Upper, Primary, Lower, and Cascades PP’s) through the expansion and combination of existing pressure planes (Troup, Charleston Park, Jan Street, and Terre Haute PPs), the retirement of other existing pressure planes (Hollytree and Thigpen PP’s), and the redelineation of Primary PP boundaries. Overflow elevations for each of the proposed pressure planes are included in Figures 6.2 and 6.3.

The proposed modifications to existing pressure plane boundaries are shown in Figure 6.1, with areas of the distribution system symbolized by their original and proposed pressure plane designation. [Secondary pressure planes are the Troup, Charleston Park, Jan Street, Terre Haute, Hollytree, and Thigpen PPs. The “West 2nd Street area” and “Shiloh Road area” are used in the CIP summary sheets (Appendix D) to describe the general areas shown in Figure 6.1 to be included in the Upper PP.] Figure 6.2 shows the proposed pressure plane boundaries, including expansion to accommodate projected growth in the 25-year planning window.

The proposed pressure plane boundary modifications are conceptual for hydraulic analysis and are based on information available at a master-planning study level. Further analysis should be completed for each project using proper engineering practices and design to determine specific pressure plane boundary modifications considering the location

6.
City of Tyler Water Distribution Master Plan 42
‘Alternate 4’ 25-Year System Evaluation

of existing isolation valves, actual meter elevations, existing water main geometry, and connectivity, etc. Any new development near the proposed pressure plane boundaries should be carefully reviewed to ensure the connections are included in the appropriate pressure plane and will not result in a reduction of qualifying elevated storage for the applicable pressure plane.

City of Tyler Water Distribution Master Plan 43
6. ‘Alternate 4’ 25-Year System Evaluation Figure 6.1. Existing Pressure Plane Boundary Modifications
6.
City of Tyler Water Distribution Master Plan 44
‘Alternate 4’ 25-Year System Evaluation
Figure 6.2. Proposed Pressure Plane Boundaries

The proposed restructuring of Tyler’s WDS pressure planes reduces operations and maintenance needs by eliminating two booster pump stations, ten pressure regulating stations, and at least 50 check valves enclosing existing pressure planes. The high number of interconnects between existing pressure planes (i.e., pressure regulating stations and check valves) increases the risk for short-circuiting between pressure planes should any of the interconnected facilities fail. The CIP recommends a few interconnects between pressure planes for emergency use and the strategic placement of blow-off valves and remote pressure monitors tied to SCADA to notify operators of sudden changes in pressure that would result from a facility failure and short-circuit between pressure planes.

The option to include the existing Shiloh Road EST in the proposed system is not recommended as its approximate overflow of 762 ft above MSL is insufficient to maintain acceptable pressures in the Upper PP and is significantly higher than the Primary PP HGL. Keeping this EST in service would require the establishment of another secondary pressure plane for the “Shiloh Road area”, not connected to the Upper PP, and a new BPS to serve these connections. The capacity requirements of the Upper PP would be significantly reduced if the “Shiloh Road area” is not included in the Upper PP. Capacity requirements should be reevaluated in preliminary design of all proposed tanks to reflect any changes to system conditions assumed at the time of this study.

6. ‘Alternate 4’ 25-Year System Evaluation City of Tyler Water Distribution Master Plan 45
Figure 6.3 schematically shows the proposed distribution system, as recommended by the CIP Figure 6.3. Schematic of Proposed Distribution System

6.2 25-Year System Capacity Analysis

The 2047 system is projected to serve 65,627 connections (Section 3.0). The connection count estimates and contractual wholesale obligations per proposed pressure plane in 2047 are as follows:

• Primary: 28,530 connections and 0.32 MGD contractual wholesale obligations

• Upper: 6,590 connections

• Lower: 29,599 connections and 5.1 MGD contractual wholesale obligations

• Cascades: 908 connections

To meet regulatory elevated storage and pumping capacity requirements, the CIP establishes an elevated

storage volume of 200 gallons per connection for each pressure plane to significantly reduce the associated pumping capacity requirements of those pressure planes. Pressure planes with more than 2,500 connections must provide at least 100 gallons of elevated storage per connection. This elevated storage requirement is paired with a pumping capacity requirement of 2.0 gpm per connection. If a pressure plane provides at least 200 gallons of qualifying elevated storage per connection, the associated pumping capacity requirement is reduced to 0.6 gpm per connection. The lower pumping capacity requirement is significantly more attainable relative to the WTP treatment capacities, shown in Figure 6.4.

The projected 25-year required high-service pumping capacity (excluding booster station capacity) associated with the 100 gallons of elevated storage per connection requirement is 195 MGD, which significantly outpaces WTP production and is not possible without excessive clearwell storage to supplement volume during peak hour demands. The projected 25-year required high-service pumping capacity (excluding booster station capacity) associated with the 200 gallons of elevated storage requirement is 68 MGD, which does not exceed the anticipated WTP production in 2047.

This CIP recommends a minimum 87 MGD highservice pumping capacity to meet demands through 2047. This recommendation includes additional capacity to account for the system’s anticipated peak

hour demands in high-demand months. The industry standard for high-service pumping capacity is 150% of the MDD (67.3 MGD), which equates to 100 MGD for this system in 2047. The recommended pumping capacity outpaces WTP production to the extent that can be accounted for with clearwell storage volume. Model results indicate that a minimum 3.0 MG of clearwell storage would be sufficient to maintain pumping supply during 2047 peak demand hours at Lake Palestine WTP for both the Primary PP and Lower PP HSPSs. A minimum of 1.5 MG of clearwell storage would be sufficient to maintain pumping supply for 2047 peak demand hours at Golden Road WTP.

6.
Evaluation City of Tyler Water Distribution Master Plan 46
‘Alternate 4’ 25-Year System
Figure 6.4. WTP Treatment Capacities Figure 6.5 shows the existing and projected pumping capacity requirements with the capacities proposed by the CIP (Section 6.3) for the proposed pressure planes.

Figure 6.5. 25-year Pumping Capacity Requirements

Notes:

• The high service pump capacity requirement includes all connections and wholesale obligations since all pressure planes receive water from the high service pump stations.

• The booster pump capacity requirement only includes connections within the Upper PP as this is the only pressure plane supplied through a BPS.

• The booster pump capacity is the combined firm capacity of the existing Troup BPS and Charleston Park BPS.

The proposed pressure plane redelineation optimizes the qualifying elevated storage volume in the Primary PP by redistributing connections currently in the Primary PP. The regulatory definition of elevated storage only allows the volume 80 feet above the highest service connection to qualify for capacity requirements. Rather than adding multiple ESTs with limited capacity benefits, the CIP optimizes elevated storage by limiting the highest service connections in each pressure plane. Additionally, this approach improves service pressures for the wide elevation range served by the system.

The existing highest service connection in the Primary PP limits the qualifying elevated storage to 2.4 MG.

Creating the Upper PP allows existing connections above 607 ft above MSL to be removed from the Primary PP and enclosed in the Upper PP. This increases the qualifying elevated storage capacity of the Primary PP to 6.7 MG. Creating the Lower PP decreases the elevated storage capacity requirement of the Primary PP by removing a significant number of low-elevation connections from the Primary PP and enclosing them in the Lower PP.

The existing and proposed elevated storage capacities are shown in Figure 6.6. Additional elevated storage is only recommended in the Upper and Lower PPs; no additional elevated storage facilities are recommended in the Primary PP.

6. ‘Alternate 4’ 25-Year System Evaluation City of Tyler Water Distribution Master Plan 47

Figure 6.6. 25-year Elevated Storage Capacity Requirements

Notes:

• The Cascades PP does not require pressure tank capacity, given its hydraulic connectivity to the Primary and Lower PPs through PRVs.

• The total storage capacity requirement of 200 gallons per connection is met through the 200 gallons of elevated storage capacity.

• Primary PP qualifying elevated storage consists of existing elevated storage that previously did not qualify due to the highest service connection elevation in this pressure plane. Lower and Upper PP qualifying elevated storage consists of new elevated storage from proposed ESTs.

6.3 Capital Improvement Plan

The 25-year (2022-2047) water distribution system CIP includes infrastructure to ensure that the City can reliably meet existing and future water demands while achieving and maintaining regulatory compliance and minimizing system complexity. The recommended improvements are intended to provide the anticipated capacity for water demands through 2047. The capital improvements were modeled to verify that the infrastructure meets minimum design standards (see Section 6.5). Exhibit 6.1 shows the City’s proposed 25-year water distribution system CIP, organized by categories. An overview of the improvements and outcomes of the six categories are summarized below:

• Category A is the first step towards compliance with regulatory capacity requirements and addresses existing low-pressure issues with the following outcomes:

◦ The qualifying existing elevated storage volume in the Primary PP is increased to 4.7 MG by isolating all meters above 620 feet above MSL into a new boosted pressure plane (Upper PP).

◦ The required capacities for the Upper PP are established through existing BPS capacity (7.6 MGD) and two new ESTs (1.6 MG) with overflows at the recommended HGL of the Upper PP (770 feet above MSL).

◦ Existing low-pressure issues are resolved by containing high elevation meters into the new boosted pressure plane (Upper PP) with a higher HGL (770 feet above MSL).

◦ O&M needs are reduced through the retirement of the Terre Haute and Jan Street BPS’s and the removal of check valves enclosing the existing boosted secondary pressure planes.

• Category B allows the system to further comply with regulatory capacity requirements and addresses a significant portion of the south and southwestern sections of the system’s high-pressure issues with the following outcomes:

◦ The elevated storage capacity requirement of the Primary PP is decreased by 2.0 MG by removing a significant number of meters from the Primary PP into a secondary pressure plane (Lower PP)

6. ‘Alternate 4’ 25-Year System Evaluation City of Tyler Water Distribution Master Plan 48

that receives supply from the Primary PP and establishing elevated storage within this secondary pressure plane.

◦ The elevated storage capacity of the Primary PP is increased to 6.7 MG through the transfer of any remaining meters above 607 feet above MSL into the Upper PP.

◦ The elevated storage requirement of the Lower PP is established through a new 2.0 MG EST with an overflow at the recommended HGL of the Lower PP (681 feet above MSL) and surplus capacity from the Primary PP. This configuration is sufficient until the connection count within the Primary, Lower, and Cascades PPs exceeds 43,500. At this point, additional elevated storage will be required in the Lower PP (Category F projects).

◦ Existing high pressure issues in the south and southwest sections of the system are resolved by containing low elevation meters in these areas into two new pressure planes (Lower and Cascades PPs), supplied through PRVs or throttle control valves, with a lower HGL (681 and 634 feet above MSL, respectively). This has the additional benefit of increasing operational capacity of the Lake Palestine HSPS, currently limited by highpressures in these areas.

◦ O&M needs are reduced through the retirement of nine existing pressure regulating stations.

• Category C increases distribution system capacity to convey flow to the southeast section of the Primary PP once the Lower PP is established with the following outcomes:

◦ Existing low pressure issues in the Primary PP exacerbated by the new pressure plane boundaries are resolved by increasing the volume of flow that can be conveyed to this section of the system. Additionally, existing infrastructure at high points in the Primary PP are transferred to a more appropriate pressure plane.

◦ Infrastructure to accommodate a future second supply point to the Lower PP is installed.

• Category D addresses fireflow deficiencies per the City of Tyler Subdivision Guidelines and TCEQ minimum pressure requirements with the following outcomes:

◦ The minimum fireflows specified by property type in the City of Tyler Design Guidelines for Subdivision Improvements1 are met within model calibration error for the 2047 WDS.

• Category E improves hydraulic performance, resiliency, and redundancy with the following outcomes:

◦ Flow paths obstructed by the new pressure plane boundaries are restored.

◦ Flow distribution is improved and excessive headlosses and velocities are reduced by addressing significant bottlenecks along major system flow paths.

◦ The high-risk associated with the existing water line underneath homes near West 2nd Street is resolved.

• Category F increases system capacity to serve new growth and maintain regulatory capacity requirements by adding new transmission mains and facilities with the following outcomes:

◦ Dedicated and redundant supply to the Lower PP is established such that capacity requirements of the Lower PP are primarily met by its own capacities and surplus Primary PP capacity, when needed.

◦ The required pumping capacity for the Lower PP through 2047 is established through an expansion of Lake Palestine WTP with a dedicated Lower PP HSPS (minimum 25 MGD) and two supply points from the Primary PP. The supply point near Old Omen Road is intended to service the significant growth areas south and east of the existing distribution system.

◦ The required elevated storage capacity for the Lower PP through 2047 (6.0 MG) is established through three new ESTs (4.0 MG) with overflows at the recommended HGL of the Lower PP (681 feet above MSL) and Category B projects (2.0 MG).

◦ New transmission mains are sized to accommodate projected growth.

The category order generally indicates priority, with Category A as the highest priority to complete (to address existing regulatory deficiencies) and Category F as the lowest priority (to accommodate future growth through 2047). The projects within each Category are organized into Groups to achieve a common overall outcome. Most projects within each Group should likely be implemented at or near the same time, perhaps as part of one overall construction contract per Group. Appendix D (25-Year Tyler WDS Capital Improvement Plan) includes summary sheets for each Category, Group, and proposed project.

6. ‘Alternate 4’ 25-Year System Evaluation City of Tyler Water Distribution Master Plan 49

6. ‘Alternate 4’ 25-Year System Evaluation

The summary sheets identify triggers that identify when specific projects will be needed relative to other system conditions and the identified system needs. However, the following additional factors will influence the actual timing for CIP project completion:

• The City’s priority is to achieve full TCEQ compliance (either internally or by potential TCEQ enforcement action).

• The City’s priority is to comply with stated fireflows from The City of Tyler Design Guidelines for Subdivision Improvements1.

• The need to improve system operations.

• Timing with regard to replacement of assets nearing the end of their service life.

• The actual timing and location of growth.

• The City’s ability to fund projects within the confines of existing and future rate structures, possible impact fees, loan and grant availability, and ongoing expenditures with the wastewater system.

Estimated total project costs were developed based on actual construction costs for similar projects in North Texas. The Total Project Cost includes the following items in 2022 dollars (inflation not included):

• Construction costs, complete in place.

• A 30% contingency factor for water line projects; a 35% contingency factor for all other facilities

• Engineering and surveying fee estimates

Water line projects assume that all alignments are within existing or future City ROW or existing City easements. Land acquisition costs are not included for proposed facilities. The total cost of the CIP is approximately $157.6 million in 2022 dollars.

Table 6.1 lists the water projects with each project’s estimated planning-level capital cost. Project ID labels were generated to indicate the following:

City of Tyler Water Distribution Master Plan 50
X# YY X Project Group PR = Primary PP UP = Upper PP LO = Lower P Project Order (within the Project group)

Table 6.1. 25-Year Water Capital Improvement Plan and Estimated Costs

0.6 MG “Frankston Hwy” EST in the Upper PP (Overflow = 770 ft above MSL)

Terre Haute BPS and connect the Terre Haute PP to the Upper PP

Jan BPS and connect the Jan Street PP to the Upper PP

2.0 MG “Cumberland Rd” EST in the Lower PP (Overflow = 681 ft above MSL) and 24-inch transmission mains

6. ‘Alternate 4’ 25-Year System Evaluation City of Tyler Water Distribution Master Plan 51
PROJECT GROUP PROJECT ID PROJECT DESCRIPTION TOTAL PROJECT COST Category A: Establish the Upper PP $13,860,000 A0: SCADA System A0 SCADA System Assessment $65,000 A1: Initial Creation of the Upper PP (Connect the Shiloh Road area to the Troup PP) A1-UP-1 Troup Highway 14-inch water main $671,000 A1-PR-1 Primary PP 12- to 16-inch water mains $1,108,000 A1-UP-2 Construct 1.0 MG “Old Troup Hwy” EST in the Upper PP (Overflow = 770 ft above MSL) $6,520,000 A1-UP-3 Establish the new Upper PP $0 A1-UP-4 Retire Troup BPS hydropneumatic tanks $35,000 A1-UP-5 Miscellaneous 8-inch looping project $9,000 A2: Connect the Charleston Park PP to the Upper PP A2-UP-1 16-inch transmission main $1,232,000 A2-UP-2 Retire Charleston Park BPS hydropneumatic tanks $35,000 A3: Connect the West 2nd Street area to the Upper PP A3-UP-1 Troup BPS 16-inch pump discharge pipe $76,000 A3-UP-2 Construct
$3,911,000 A3-UP-3
$0 A3-UP-4 Retire
$634,000 A3-UP-5 Miscellaneous
$198,000 A4:
Upper PP A4-UP-1 Retire
$0 Category B: Establish the
$31,074,000 B1:
B1-PR-1 Primary PP 8-inch water main $144,000 B1-UP-1 Upper PP 8-inch water mains $620,000 B1-LO-1 Lower PP 8- to 24-inch water mains $1,635,000 B1-PR-2 Frankston to Broadway 30-inch transmission main $11,862,000 B1-LO-2 Construct
$14,474,000 B1-LO-3 Establish
$371,000 B1-PR-3 8-inch looping project $184,000 B1-LO-4 16-inch water main to
velocities $448,000 B2: Create the Cascades PP B2-LO-1 Establish the new Cascades PP $1,336,000
Expand the Upper PP boundary
8-inch looping project
Connect the Jan Street PP to the
Lower PP
Initial Creation of the Lower PP
the new Lower PP
address high
6. ‘Alternate 4’ 25-Year System Evaluation City of Tyler Water Distribution Master Plan 52 PROJECT GROUP PROJECT ID PROJECT DESCRIPTION TOTAL PROJECT COST Category C: Primary PP – Southeast Pressure Maintenance $21,700,000 C1: Charleston Park BPS Upstream Improvements C1-PR-1 WTP to address Charleston Park BPS area low pressures $634,000 C2: Primary PP Southeast Capacity Additions C2-PR-1 Golden Road WTP to University Boulevard 30inch transmission main $13,298,000 C2-PR-2 Old Omen Road 30-inch transmission main $7,768,000 Category D: Fireflow Requirements (per Subdivision Guidelines) $8,731,000 D1: FirstTier Fireflow Improvements (to address deficiencies >40% from required flow) D1-PR-1 Primary PP fireflow improvements $4,505,000 D1-UP-1 Upper PP fireflow improvements $547,000 D1-LO-1 Lower PP fireflow improvements $1,626,000 D2: SecondTier Fireflow Improvements (to address deficiencies 15-40% from required flow) D2-PR-1 Primary PP fireflow improvements $1,616,000 D2-UP-1 Upper PP fireflow improvements $252,000 D2-LO-1 Lower PP fireflow improvements $185,000 D3: ThirdTier Fireflow Recommendations (to address deficiencies Within 15% of the required flow) D3-PR-1 Primary PP fireflow recommendations $0 D3-UP-1 Upper PP fireflow recommendations $0 D3-LO-1 Lower PP fireflow recommendations $0 Category E: Hydraulic Performance $11,523,000 E1: Resiliency and Redundancy E1-PR-1 SW Loop 323 and Garden Valley Road 18-to 30inch transmission main $7,531,000 E1-PR-2 Downtown EST to Glenwood EST $1,242,000 E2: Miscellaneous Improvements E2-PR-1 8-inch looping project $76,000 E2-PR-2 To address the existing 16-inch water main underneath homes near West 2nd Street $881,000 E2-PR-3 N Broadway Avenue 12-inch water main $696,000 E2-LO-1 16-inch water main to address high velocities $460,000 E2-LO-2 8-inch looping project $637,000

F1-LO-1 Mackey Road and Highway 49 - 18- to 30-inch transmission mai

$11,409,000

F1-LO-3 Lower PP HSPS at Lake Palestine WTP and 36inch transmission main to Three Lakes Parkway $3,886,000

$5,523,000 F2-LO-2

Lower PP west system - 12- to 24-inch transmission mains

F2: Growth-Driven Capacity Additions $14,758,000

$11,409,000

Notes: Water treatment plant and raw water transmission CIP information are NOT included here. Please refer to the Water Facilities Master Plan Report.

6.
City of Tyler Water Distribution Master Plan 53
‘Alternate 4’ 25-Year System Evaluation
Category F:
Projects $70,724,000
Growth-Driven
F1: Lower PP Supply $20,479,000
F1-LO-2 Construct 1.75 MG “Oscar Burkett Road” EST in the Lower PP (Overflow = 681 ft above MSL)
F2-LO-1 South System 18-inch transmission loop
F2-LO-3 Construct 0.5 MG “Dixie Drive” EST in the Lower PP (Overflow = 681 ft above MSL) $3,260,000 F2-LO-4 Construct 1.75 MG “Grande Blvd” EST in the Lower PP (Overflow = 681 ft above MSL)

In addition to the CIP developed through this study, the City of Tyler has a current water system CIP. Current CIP projects relating to the WDS are shown in Table 6.2 below.

City of Tyler Water Distribution Master Plan 54
6.
‘Alternate 4’ 25-Year System Evaluation Figure 6.7 schematically shows the intended project order and specifies regulatory-driven projects by line style. Figure 6.7. CIP Project Flow Chart
DEPARTMENT NAME CATEGORY PROJECT NUMBER PROJECT DESCRIPTION PROJECT COST THROUGH FY37 FISCAL YEAR 503-0743 – Water Distribution Yearly Expense 0743-003 2” Water Line Replacement $4,000,0000743-005B Water Meters/Meter Boxes – Repair/Replacement $10,655,544 -
Figure 6.7. CIP Project Flow Chart

*Categories were created by this study for table organization. Highlighted projects overlap or conflict with recommendations in this report, as discussed below

City of Tyler Water Distribution Master Plan 55 503-0744 –Water Treatment Storage Tank Repair/Rehab Repaint/ Cleaning Storage Tank Cleaning 0744-066 N Glenwood EST –Internal and External Repair/Repaint $209,979 FY23 0744-075 Shiloh Road EST Rehab $2,135,675 FY23 0744-051 West 2nd EST – Internal and External Repair/ Repaint $1,701,480 FY24FY25CPBS GST Interior Cleaning $11,000 FY25 0744-068 Downtown Tank – Internal and External Repair/ Repaint $2,500,000 FY26FY27 0744-076 Copeland EST Rehab $1,800,000 FY27FY28THBS GST Interior Cleaning $11,000 FY28 John Soules Foods Water Line 0744-074 ARPA FUND – John Soules Food Waterline Extension $5,930,720 FY23FY24 Studies 0744-063 Water System Hydraulic Model $75,000 FY23 - Water Master Plan Study $1,000,000 FY29 Addressing Retired FacilitiesDemolition of S. Glenwood GST $120,000 FY24 - Well Plugging: 2, 4, 5 $300,000 FY24 - Well Plugging: 7, 8, 10 $300,000 FY25 - Well Plugging: 11, 12, 14 $300,000 FY26 - Well Plugging: 15, 17 $200,000 FY27 New System Facilities 0744-065 New Elevated Storage / Booster Pump Stations $6,000,000 FY25FY26 0744-077 New 2 MG EST (Additional Site) $6,000,000 FY29FY30 Water Master PlanConstruct 2 MG Elevated Storage Tank $8,600,000 FY24FY25 Asset Management Plan - Asset Management $46,000,000 -
6. ‘Alternate 4’ 25-Year System Evaluation

To align with the CIP developed from this study (Table 6.1 and Appendix D), the following modifications to the City’s current water system CIP are recommended:

Remove Project 0744-075: The Shiloh Road EST does not benefit the system as laid out by this study’s CIP, since its current overflow (~760 feet above MSL) does not match that of any proposed pressure plane. Keeping this EST in service would require the establishment of another secondary pressure plane for the “Shiloh Road area”, not connected to the Upper PP, and a new BPS to serve these connections.

Replace Project 0744-065 with Project A1UP-2: This study’s CIP does not recommend a new BPS. The first EST recommended for the system is a 1.0 MG EST in the Upper PP (overflow = 770 feet above MSL). [A1-UP-2 cannot be brought into service without A1-UP-1, A1-PR-1, and A1-UP-3 - see Figure 6.7 – these projects should be budgeted accordingly]

Replace Project 0744-077 with Project A3UP-2: The second EST recommended for the system is a 0.6 MG EST in the Upper PP (overflow = 770 feet above MSL). [A3-UP-2 cannot be brought into service without all previous regulatory driven projects and A3UP-3 - see Figure 6.7 – these projects should be budgeted accordingly]

Replace the new 2 MG EST project under the Water Master Plan Department with Project B1-LO-2: The third EST recommended for the system is a 2.0 MG EST in the Lower PP (overflow = 681 feet above MSL). [B1-LO-2 cannot be brought into service without B1-PR-1, B1-LO-1, B1-PR-2, and B1-LO-3 - see Figure 6.7 – these projects should be budgeted accordingly]

6.4 LOWER PP SUPPLY ALTERNATIVES

The WDS CIP recommends that the proposed Lower PP be supplied from a dedicated HSPS at the Lake Palestine WTP and through connections to the Primary PP with flow regulated by throttled control valves or PRVs. Supplying the Lower PP solely from Lake Palestine WTP is not possible with the existing capacities of the distribution system transmission

mains. The transmission capacity from Lake Palestine to the southeast section of the proposed Lower PP is insufficient to meet demands anticipated in these growth areas and significant parallel piping or upsizing of existing pipe would be required. This option is not evaluated further as it would be the most expensive option and involves the highest level of construction distrubance through developed areas. This study evaluated three options to supply the southeast section of the Lower PP:

Booster Pump Station: This option requires a GST, supplied from the Primary PP, to supply a BPS serving the Lower PP. The BPS would ideally be locatedat the Primary/Lower PP boundary near Old Omen Road.

Transfer valves from the Primary PP: This option requires either a motor-operated throttle control valve or PRV from the Primary PP to the Lower PP. The transfer valve would supply the Lower PP by either throttling based on Lower PP EST water levels or maintaining a constant downstream pressure. The transfer valve would ideally be located at the Primary/ Lower PP boundary near Old Omen Road.

Elevated Storage Tank: This option consists of an EST in the southeast section of the Lower PP that receives supply from the Primary PP through a check valve. Flow would be unidirectional such that flow is not conveyed from the Lower PP to the Primary PP. The ideal location for this EST would be near a Primary/ Lower PP boundary in the southeast section of the Lower PP.

City of Tyler Water Distribution Master Plan 56
6. ‘Alternate 4’ 25-Year System Evaluation

A comparison of the three options is included in Table 6.3 below.

Table 6.3. Lower PP Supply Alternatives SUPPLY OPTION PROS CONS

• Provides highest level of control over flow conveyed to the Lower PP

GST and BPS

• Provides reserve supply in case of supply interruption from Primary PP

• Most expensive option

• Highest O&M requirements

recommendations in place. The model evaluated the proposed system under maximum day and fireflow demand scenarios in extended period and steady-state simulations. Demand development for the 2047 system is described in Section 3.4. 2047 MDD estimates per pressure plane are shown in Table 6.4.

Table

2047 Maximum Day Demand in Proposed Pressure Planes

Transfer Valve

• Can operate similar to the BPS option, assuming sufficient suppy

• Provides no reserve supply

• Least expensive option

The time-variable inputs required for the EPS model runs are listed below and defined by the following parameters:

• Lowest O&M requirements

• Resiliency and redundancy concerns (i.e. valve failure) EST

• Provides reserve supply in case of supply interruption from Primary PP

• Second most expensive option

• Insufficient flow is supplied from the tank during peak hour demands

• Provides lowest level of control over flow conveyed to the Lower PP

The transfer valve option was ultimately selected due to its similar performance to the GST and BPS option and its relatively lower cost. To protect the Lower PP in the event of a transfer valve failure it is recommended that the status and flow through this valve is communicated into the SCADA system with a downstream blowoff valve at an HGL setting above the Lower PP HGL.

6.5 MDD HYDRAULIC PERFORMANCE ANALYSIS

The Tyler 2047 WDS model was used to determine the CIP recommendations described in the previous section. This section documents the hydraulic performance determined by the model with the CIP

Flow into the system: Pump operations were updated such that each pump station is controlled relative to EST water level setpoints. The controlling EST for each pump station is listed below (recommended ESTs from CIP are listed in red):

◦ Lake Palestine WTP

◦ Primary PP HSPS – Copeland EST

◦ Lower PP HSPS - Cumberland EST

◦ Golden Road WTP

◦ Primary PP HSPS – Glenwood EST

◦ Upper PP BPSs

◦ Troup BPS – Frankston EST

◦ Charleston Park BPS – Old Troup EST

Flow into the Lower PP is also controlled by throttle control valves at two connections to the Primary PP. Each valve is controlled by EST water level setpoints in the Lower PP. The controlling EST for each supply valve is listed below: (recommended ESTs from CIP are listed in red):

◦ Southeast connection (Project F1-LO-1) – Oscar Burkett EST

◦ North connection (Project B1-LO-3) – Grande EST

System HGL: EST water levels (ESTs are allowed to “float” off the system).

6.
City of Tyler Water Distribution Master Plan 57
‘Alternate 4’ 25-Year System Evaluation
PRESSURE PLANE MAXIMUM DAY DEMAND (MGD) Upper 5.4 Primary 29.9 Lower 31.3 Cascades 0.7 System Total 67.3
6.4.

Flow out of the system: Diurnal usage patterns are defined in Section 3.3 and Figure 3.4.

Model results and analysis of system performance are summarized in this section with associated exhibits in Appendix C (Model Results Exhibits).

System Pressures

The range of pressures experienced in the distribution system was reviewed for the 2047 MDD 24-hour simulation with all improvements recommended by the CIP (pipelines, facilities, operational changes).

The number of model junctions with MDD minimum pressures below 35 psi is reduced by 100% from the existing system to the 2047 system. Model results, shown in Exhibit C.8, indicate that no WDS model junctions experience minimum pressure violations. Regulatory minimum pressure violations are not anticipated in the 2047 Tyler WDS with the recommended improvement plan.

Areas with potential for low-pressure occurrences are limited to the high points of two large-diameter transmission mains at relatively high elevations in the Lower PP. These two mains should be equipped with remote pressure monitors tied into SCADA in the following general areas once the Lower PP is established, (Categories A-B of the CIP):

a) The 24-inch Lower PP (Primary PP in the existing system) transmission main near New Copeland Road and E Grande Boulevard.

b) The 18-inch Lower PP transmission main loop (Project F2-LO-1) at relative high points along the preliminary alignment.

There are no regulations imposing maximum allowable pressures in a finished water distribution system at the time of this report. However, plumbing codes may require PRVs for meters that experience static pressures above 80 psi. This is a requirement on the customer side of the meter, not an obligation of the water service provider. The 80 psi static pressure limit is in reference to year-round static pressures, but as a reference point, the number of model junctions with MDD average pressures above 80 psi are reduced to from 53% to 43% in the 2047 system. Additionally, the magnitude of MDD maximum pressures are reduced by an average of 12%, up to 61% for areas that experienced excessive high pressures in the existing system. In the 2047 system, high pressures are generally limited to major large-diameter transmission mains and low-elevation areas near existing creeks throughout the WDS, as shown in Exhibit C.9. Connections to the WDS in areas prone to high pressures during peak demand season should be equipped with PRVs. System PRVs are not required since working pressures do not exceed 150 psi.

Overall, the CIP reduces the wide range of pressures experienced in the WDS to a more narrow, acceptable range. The CIP resolves regulatory minimum pressure issues and improves high system pressures with a 20% reduction in maximum pressure magnitude and a 62% reduction in the number of model junctions with maximum pressures above 100 psi. Figure 6.8 graphically displays the improvements to system pressures by comparing the existing and 2047 modeled system pressure results.

6. ‘Alternate 4’ 25-Year System Evaluation City of Tyler Water Distribution Master Plan 58

Notes:

The 80 psi static pressure limit is in reference to year-round static pressures, not pressures experienced during MDD conditions. This information is included as a reference point. However, this is a requirement on the customer side of the meter, not an obligation of the water service provider, and the identification of meters requiring PRVs on the customer side is not included in this analysis.

Distribution Velocity and Head loss

At the time of this report, there are no regulations imposing maximum velocities for distribution system piping. However, the industry-accepted standard is to maintain velocities below 7.0 fps during typical customer demands, preferably below 5.0 fps, to reduce the likelihood of facility degradation.

The length of model pipes with MDD maximum velocities above 5 fps is reduced to less than 1% of the modeleld distribution system, by length. The percentage, by length, of distribution system pipes with maximum velocities above 5 and 7 fps is approximately 0.7% and 0%, respectively. Distribution system piping with high velocities is shown in Exhibit C.10. Capital improvements are not recommended to reduce velocities in pipes with reported values between 5 and 7 fps. These velocities are within the industry standard

and, in reality, are likely attenuated by the smalldiameter pipes not included in the model.

There are no regulations imposing maximum head loss for distribution system piping at the time of this report. However, the City of Tyler Design Guidelines for Subdivision Improvements1 identifies a maximum allowable head loss of 10 ft/k-ft of pipe.

The length of pipe with maximum head loss greater than 10 ft/k-ft is reduced to less than 1% of the modelled distribution system, by length; these pipes are identified in Exhibit C.11. High head loss indicates pipes in need of upsizing due to diameter bottlenecks and undersized pipes along the main system flow paths or pipes in need of renewal or rehabilitation due to high friction factors. Actual head loss is likely less than the modeled head loss in the 2047 system due to a few factors:

6. ‘Alternate 4’ 25-Year System Evaluation City of Tyler Water Distribution Master Plan 59
Figure 6.8. 2047 System Pressure Improvements

1) A significant length of 6-inch diameter and smaller pipes are not included in the model. Including these pipes would result in lower flows conveyed by each model pipe and a reduction in incurred head loss.

2) Modeled friction factors may be inflated to account for the reduced system pipe surface area.

An all-pipes model is recommended to identify specific system pipes with head loss greater than 10 ft/k-ft. Additionally, high head loss related to high friction factors will be addressed by the City’s Asset Management Plan through pipe renewal and rehabilitation. Therefore, no capital improvements are needed to address high head loss in the 2047 distribution system. Figure 6.9 graphically displays the improvements to system velocities and head loss by comparing the existing and 2047 model results.

Fireflow

Per regulatory requirements, a minimum pressure of 20 psi must be maintained in the distribution system under combined fire and finished water flow. The City of Tyler Design Guidelines for Subdivision Improvements1 identifies minimum fireflows defined for multiple property types. Fireflow duration is assumed to be three hours for this analysis. The minimum fireflows for different zoning categories used for this analysis are previously defined in Table 5.5.

The available fireflow ranges from 500 gpm to greater than 10,000 gpm. Exhibit C.12 identifies model junctions with fireflow deficiencies in the 2047 system.

Actual fireflows may be higher than modeled fireflows in the 2047 system due to the same factors resulting in high modeled head loss, discussed previously. An all-pipes model and recalibration with data from the SCADA system improvements would result in higher accuracy in identifying fireflow deficiencies. However, the modeled deficiencies help identify areas for inspection and general recommendations for the entire system to improve fireflows, as follows:

a) Based on calibration, the existing 14-inch water main along Old Troup Highway (from Golden Road to County Road 2121) is potentially in poor condition and may have a reduced

City of Tyler Water Distribution Master Plan 60
6. ‘Alternate 4’ 25-Year System Evaluation Figure 6.9. 2047 System Velocity and Head Loss Improvements

capacity to convey flow related to assumed high friction factors. Project A1-UP-1 (Category A of the CIP) recommends prioritizing nearterm inspection of these assets in the City’s Asset Management Plan to discern the extent of pipe degradation. Assuming a smooth pipe (due to rehabilitation or updated friction factor assumptions from field inspection) and an equal diameter, the industrial fireflow demands dependent on this water main can be met, and all fireflow deficiencies greater than 40% from the required fireflow in the 2047 system are resolved.

b) Dead-end water mains throughout the system should be looped into the system.

c) All water mains less than 6 inches in diameter should be replaced with diameters of at least 6 inches.

d) The methodology established in the Asset Management Plan should be used to develop plans for pipeline condition assessments and water distribution infrastructure renewal and rehabilitation projects. Addressing poor pipeline conditions results in improved system performance and capacities.

6.6 2047 SYSTEM RECOMMENDATIONS SUMMARY

In addition to the CIP, the following general improvements are recommended:

◦ Remote pressure monitors should be installed and tied into SCADA at high- and low-elevation points in each pressure plane of the distribution system so that water system operators can monitor

system pressures and be notified of any significant deviations or potential regulatory violations.

◦ The Tyler WDS hydraulic model should be updated to include all pipes and be recalibrated once a sufficient SCADA system has been installed. The hydraulic model can be used as a digital twin of the distribution system to evaluate current system conditions, review capacity needs to serve proposed developments, identify operational improvements, and locate specific deficiencies in the system not already identified by the current model.

◦ The methodology established in the Asset Management Plan should be used to develop plans for pipeline condition assessments and water distribution infrastructure renewal and rehabilitation projects. Addressing poor pipeline conditions results in improved system performance and capacities. Coordination with the City’s Asset Management Plan includes the following:

◦ Any notes under ‘Coordination with Asset Management Plan’ in the project summary sheets (Appendix D). The project summary sheets identify specific assets recommended for prioritization due to system needs.

◦ Water pipeline assets with diameters less than 6 inches should be replaced with diameters of at least 6 inches upon renewal.

◦ Data collected from pipeline condition assessment can be used to improve data inputs for the hydraulic model.

The provided Tyler WDS Mapbook [Appendix D] can be used to aid the development of the Asset Registry (Step 1 of the Asset Management Implementation –Table 5.1 of the Asset Management Plan).

City of Tyler Water Distribution Master Plan 61
6. ‘Alternate 4’ 25-Year System Evaluation

7. ‘Alternate 1’ 25-Year System Evaluation

Sections 6 and 7 of this report are intended to be interchangeable dependent on whether a new WTP is built in the Southeast quadrant of Tyler’s water service area. The recommended CIP and system hydraulic performance vary significantly between these two options as the WTP service areas and transmission paths are heavily impacted. These two options are named to align with the options identified in the Water Facilities Master Plan Report. There is NO NEED to implement both alternates – only implement the alternative for the distribution system that correlates with the future water treatment plant alternative selected.

The WDS CIP was developed in coordination with the Water Facilities Master Plan Report with the initial assumption that Golden Road WTP would be phased out and abandoned in favor of a new WTP (“Southeast WTP”) located along the existing raw water line easement. The resulting CIP and system analysis for this alternative (‘Alternate 1’) are included in this section. With consideration for the financial realities related to significant expenditures on the City’s wastewater system, City staff were interested in an alternative to keep the Golden Road WTP in service indefinitely, without the recommendation of a new WTP. The resulting CIP and system analysis for this alternative (‘Alternate 4’) are included in Section 6.

Halff developed a CIP to address existing system deficiencies identified in the existing system evaluation (Section 5) and to accommodate projected growth in the 25-year planning window. The goals of the CIP include but are not limited to optimizing the existing system to meet regulatory capacity requirements, reducing system operations and maintenance needs, meeting required fireflows, and maintaining future regulatory compliance. The water system’s most significant challenges include meeting regulatory capacity requirements and addressing areas with typical high or low pressures.

Various combinations of system improvements were evaluated in the 25-year system model to determine the optimal solutions to meet the system’s needs. System improvements include the creation of new pressure planes, modification of existing pressure

plane boundaries, retirement of existing system facilities, new system facilities and transmission mains, and upsizing of existing water mains. This section details the basis for the CIP recommendations for ‘Alternate 1’ that includes a new Southeast WTP.

7.1 PRESSURE PLANE BOUNDARY CHANGES

To further comply existing regulatory capacities in the Primary PP and address existing pressure issues in the distribution system, this study recommends that four pressure planes are established over time to service the wide-ranging elevations of City customer connections. The CIP recommends the establishment of four pressure planes (Upper, Primary, Lower, and Cascades PP’s) through the expansion and combination of existing pressure planes (Troup, Charleston Park, Jan Street, and Terre Haute PPs), the retirement of other existing pressure planes (Hollytree and Thigpen PP’s), and the redelination of Primary PP boundaries. Overflow elevations for each of the proposed pressure planes are included in Figures 7.2 and 7.3.

The proposed modifications to existing pressure plane boundaries are shown in Figure 7.1, with areas of the distribution system symbolized by their original and proposed pressure plane designation. [Secondary pressure planes are the Troup, Charleston Park, Jan Street, Terre Haute, Hollytree, and Thigpen PPs. The “West 2nd Street area” and “Shiloh Road area” are used in the CIP summary sheets (Appendix D) to describe the general areas shown in Figure 7.1 to be included in the Upper PP.] Figure 7.2 shows the proposed pressure plane boundaries, including expansion to accommodate projected growth in the 25-year planning window.

The proposed pressure plane boundary modifications are conceptual for hydraulic analysis and are based on information available at a master-planning study level. Further analysis should be completed for each project using proper engineering practices and design to determine specific pressure plane boundary modifications considering the location of existing isolation valves, actual meter elevations, existing

7. ‘Alternate 1’ 25-Year System Evaluation City of Tyler Water Distribution Master Plan 62

water main geometry, and connectivity, etc. Any new development near the proposed pressure plane boundaries should be carefully reviewed to ensure the

connections are included in the appropriate pressure plane and will not result in a reduction of qualifying elevated storage for the applicable pressure plane.

City of Tyler Water Distribution Master Plan 63
7. ‘Alternate 1’ 25-Year System Evaluation Figure 7.1. Existing Pressure Plane Boundary Modifications
7.
City
Distribution Master Plan 64
‘Alternate 1’ 25-Year System Evaluation
of Tyler Water
Figure 7.2. Proposed Pressure Plane Boundaries

The proposed restructuring of Tyler’s WDS pressure planes reduces operations and maintenance needs by eliminating two booster pump stations, ten pressure regulating stations, and at least 50 check valves enclosing existing pressure planes. The high number of interconnects between existing pressure planes (i.e., pressure regulating stations and check valves) increases the risk for short-circuiting between pressure planes should any of the interconnected facilities fail. The CIP recommends a few interconnects between pressure planes for emergency use and the strategic placement of blow-off valves and remote pressure monitors tied to SCADA to notify operators of sudden changes in pressure that would result from a facility failure and short-circuit between pressure planes.

The option to include the existing Shiloh Road EST in the proposed system is not recommended as its approximate overflow of 762 ft above MSL is insufficient to maintain acceptable pressures in the

Upper PP and is significantly higher than the Primary PP HGL. Keeping this EST in service would require the establishment of another secondary pressure plane for the “Shiloh Road area”, not connected to the Upper PP, and a new BPS to serve these connections. The capacity requirements of the Upper PP would be significantly reduced if the “Shiloh Road area” is not included in the Upper PP. Capacity requirements should be reevaluated in preliminary design of all proposed tanks to reflect any changes to system conditions assumed at the time of this study.

7.2 25-YEAR SYSTEM CAPACITY ANALYSIS

The 2047 system is projected to serve 65,627 connections (Section 3.0). The connection count estimates and contractual wholesale obligations per proposed pressure plane in 2047 are as follows:

7. ‘Alternate 1’ 25-Year System Evaluation City of Tyler Water Distribution Master Plan 65
Figure 7.3 schematically shows the proposed distribution system, as recommended by the CIP Figure 7.3. Proposed Water System Hydraulic Schematic

• Primary: 28,530 connections and 4.8 MGD contractual wholesale obligations

• Upper: 6,590 connections

• Lower: 29,599 connections and 0.6 MGD contractual wholesale obligations

• Cascades: 908 connections

To meet regulatory elevated storage and pumping capacity requirements, the CIP establishes an elevated storage volume of 200 gallons per connection for each pressure plane to significantly reduce the associated pumping capacity requirements of those

pressure planes. Pressure planes with more than 2,500 connections must provide at least 100 gallons of elevated storage per connection. This elevated storage requirement is paired with a pumping capacity requirement of 2.0 gpm per connection. If a pressure plane provides at least 200 gallons of qualifying elevated storage per connection, the associated pumping capacity requirement is reduced to 0.6 gpm per connection. The lower pumping capacity requirement is significantly more attainable relative to the WTP treatment capacities, shown in Figure 7.4.

The projected 25-year required high-service pumping capacity (excluding booster station capacity) associated with the 100 gallons of elevated storage per connection requirement is 208 MGD, which significantly outpaces WTP production and is not possible without excessive clearwell storage to supplement volume during peak hour demands. The projected 25-year required high-service pumping capacity (excluding booster station capacity) associated with the 200 gallons of elevated storage requirement is 63 MGD, which does not exceed the anticipated WTP production in 2047.

This CIP recommends a minimum 94 MGD highservice pumping capacity to meet demands through

2047. This recommendation includes additional capacity to account for the system’s anticipated peak hour demands in high-demand months. The industry standard for high-service pumping capacity is 150% of the MDD (67.3 MGD), which equates to 100 MGD for this system in 2047. The recommended pumping capacity outpaces WTP production to the extent that can be accounted for with clearwell storage volume. Model results indicate that a minimum 4.0 MG of clearwell storage would be sufficient to maintain pumping supply during 2047 peak demand hours at Lake Palestine WTP for both the Primary PP and Lower PP HSPSs. A minimum of 1.5 MG of clearwell storage would be sufficient to maintain pumping supply for 2047 peak demand hours at the new Southeast

City of Tyler Water Distribution Master Plan 66
7. ‘Alternate 1’ 25-Year System Evaluation Figure 7.4. WTP Treatment Capacities

WTP for both the Primary PP and Lower PP HSPSs. Figure 7.5 shows the existing and projected pumping

capacity requirements with the capacities proposed by the CIP (Section 7.3) for the proposed pressure planes.

Notes:

• The pump capacity requirement for the Primary PP includes connections in the Primary, Upper, and Cascades PPs since these secondary pressure planes receive water from the Primary PP

• Contractual wholesale obligations are added to the Primary PP required capacity.

• There are no additional pumping requirements for the Cascades PP since it is connected to the Primary and Lower PPs through PRVs and, consequently, does not require supplemental pressure input.

• The Upper PP pumping capacities are the firm capacities of the existing Troup BPS and Charleston Park BPS.

The proposed pressure plane redelineation optimizes the qualifying elevated storage volume in the Primary PP by redistributing connections currently in the Primary PP. The regulatory definition of elevated storage only allows the volume 80 feet above the highest service connection to qualify for capacity requirements. Rather than adding multiple ESTs with limited capacity benefits, the CIP optimizes elevated storage by addressing the highest service connections in each pressure plane. Additionally, this approach improves service pressures for the wide elevation range served by the system.

The existing highest service connection in the Primary PP limits the qualifying elevated storage to 2.4 MG.

Creating the Upper PP allows existing connections above 607 ft above MSL to be removed from the Primary PP and enclosed in the Upper PP. This increases the qualifying elevated storage capacity of the Primary PP to 6.7 MG. Creating the Lower PP decreases the elevated storage capacity requirement of the Primary PP by removing a significant number of low-elevation connections from the Primary PP and enclosing them in the Lower PP. The existing and proposed elevated storage capacities are shown in Figure 7.6. Additional elevated storage is only recommended in the Upper and Lower PPs; no additional elevated storage facilities are recommended in the Primary PP.

7. ‘Alternate 1’ 25-Year System Evaluation City of Tyler Water Distribution Master Plan 67
Figure 7.5. 25-year Pumping Capacity Requirements

Notes:

• The Cascades PP does not require pressure tank capacity, given its hydraulic connectivity to the Primary and Lower PPs through PRVs.

• The total storage capacity requirement of 200 gallons per connection is met through the 200 gallons of elevated storage capacity.

• Primary PP qualifying elevated storage consists of existing elevated storage that previously did not qualify due to the highest service connection elevation in this pressure plane. Lower and Upper PP qualifying elevated storage consists of new elevated storage from proposed ESTs.

7.3 CAPITAL IMPROVEMENT PLAN

The 25-year (2022-2047) water distribution system CIP includes infrastructure to ensure that the City can reliably meet existing and future water demands while achieving and maintaining regulatory compliance and minimizing system complexity. The recommended improvements are intended to provide the anticipated capacity for water demands through 2047. The capital improvements were modeled to verify that the infrastructure meets minimum design standards (see Section 7.5). Exhibit 7.1 shows the City’s proposed 25-year water distribution system CIP, organized by categories. An overview of the improvements and outcomes of the six categories are summarized below:

Category A is the first step towards compliance with regulatory capacity requirements and addresses existing low-pressure issues with the following outcomes:

◦ The qualifying existing elevated storage volume in the Primary PP is increased to 4.7 MG by isolating all meters above 620 feet above MSL into a new boosted pressure plane (Upper PP).

◦ The required capacities for the Upper PP are established through existing BPS capacity (7.6 MGD) and two new ESTs (1.6 MG) with overflows at the recommended HGL of the Upper PP (770 feet above MSL).

◦ Existing low-pressure issues are resolved by containing high elevation meters into the new boosted pressure plane (Upper PP) with a higher

7. ‘Alternate 1’ 25-Year System Evaluation City of Tyler Water Distribution Master Plan 68
Figure 7.6. 25-year Elevated Storage Capacity Requirements

HGL (770 feet above MSL).

◦ O&M needs are reduced through the retirement of the Terre Haute and Jan Street BPS’s and the removal of check valves enclosing the existing boosted secondary pressure planes.

Category B allows the system to further comply with regulatory capacity requirements and addresses a significant portion of the south and southwestern sections of the system’s high-pressure issues with the following outcomes:

◦ The elevated storage capacity requirement of the Primary PP is decreased by 2.0 MG by removing a significant number of meters from the Primary PP into a secondary pressure plane (Lower PP) that receives supply from the Primary PP and establishing elevated storage within this secondary pressure plane.

◦ The required elevated storage capacity of the Primary PP is established through the transfer of any remaining meters above 607 feet above MSL into the Upper PP, further increasing the qualifying elevated storage to 6.7 MG.

◦ The elevated storage requirement of the Lower PP is established through a new 2.0 MG EST with an overflow at the recommended HGL of the Lower PP (681 feet above MSL) and surplus capacity from the Primary PP. This configuration is sufficient until the connection count within the Primary, Lower, and Cascades PPs exceeds 43,500. At this point, additional elevated storage will be required in the Lower PP (Category F projects).

◦ Existing high pressure issues in the south and southwest sections of the system are resolved by containing low elevation meters in these areas into two new pressure planes (Lower and Cascades PPs), supplied through PRVs or throttle control valves, with a lower HGL (681 and 634 feet above MSL, respectively). This has the additional benefit of increasing operational capacity of the Lake Palestine HSPS, currently limited by highpressures in these areas.

◦ O&M needs are reduced through the retirement of nine existing pressure regulating stations.

Category C increases the reliability and resiliency of the HSPSs and ensures future compliance with regulatory capacity requirements as the system expands with the following outcomes:

• The pumping capacity requirement of the Lower PP through 2047 is established through the proposed minimum HSPS capacity at the Lower PP HSPS at Southeast WTP (15 MGD) and the Lake Palestine expansion in Category F (28 MGD). The pumping capacity requirement of the Primary PP through 2047 is established through the proposed minimum HSPS capacity at the Primary PP HSPS at Southeast WTP (21 MGD) and existing capacity at Lake Palestine WTP (30 MGD – assumes a capacity transfer from Primary to Lower PP HSPSs). The proposed highservice pumping capacities assume the following WTP treatment capacities:

◦ 45 MGD at Lake Palestine WTP

◦ 30 MGD at Southeast WTP

• Flow from the new Primary PP HSPS and Lower PP HSPS at Southeast WTP can be conveyed to efficient delivery points in the distribution system to ensure flow is effectively distributed throughout the WDS from the new WTP location. The new Lower PP HSPS at Southeast WTP is intended to service the significant growth areas south of the existing distribution system.

Category D addresses fireflow deficiencies per the City of Tyler Subdivision Guidelines and TCEQ minimum pressure requirements with the following outcomes:

• The minimum fireflows specified by property type in the City of Tyler Design Guidelines for Subdivision Improvements1 are met within model calibration error for the 2047 WDS.

Category E improves hydraulic performance, resiliency, and redundancy with the following outcomes:

• Flow paths obstructed by the new pressure plane boundaries are restored.

• Flow distribution is improved and excessive headlosses and velocities are reduced by addressing significant bottlenecks along major system flow paths.

• The high-risk associated with the existing water line underneath homes near West 2nd Street is resolved.

Category F increases system capacity to serve new growth and maintain regulatory capacity requirements by adding new transmission mains and facilities with the following outcomes:

• The Lower PP is hydraulically disconnected from the

7. ‘Alternate 1’ 25-Year System Evaluation City of Tyler Water Distribution Master Plan 69

Primary PP such that all capacity requirements of the Lower PP are met by its own capacities.

• The required pumping capacity for the Lower PP through 2047 is established through an expansion of Lake Palestine WTP with a dedicated Lower PP HSPS (28 MGD) and HSPS capacity from Category C projects (15 MGD). The required elevated storage capacity for the Lower PP through 2047 is established through three new ESTs (4.0 MG) with overflows at the recommended HGL of the Lower PP (681 feet above MSL) and Category B projects (2.0 MG).

• New transmission mains are sized to accommodate projected growth.

The category order generally indicates priority, with Category A as the highest priority to complete (to address existing regulatory deficiencies) and Category F as the lowest priority (to accommodate future growth through 2047). The projects within each Category are organized into Groups to achieve a common overall outcome. Most projects within each Group should likely be implemented at or near the same time, perhaps as part of one overall construction contract per Group. Appendix D (25-Year Tyler WDS Capital Improvement Plan) includes summary sheets for each Category, Group, and proposed project.

The summary sheets identify triggers that identify when specific projects will be needed relative to other system conditions and the identified system needs. However, the following additional factors will influence the actual timing for CIP project completion:

• The City’s priority is to achieve full TCEQ compliance (either internally or by potential TCEQ enforcement action).

• The City’s priority is to comply with stated fireflows from The City of Tyler Design Guidelines for Subdivision Improvements1.

• The need to improve system operations.

• Timing with regard to replacement of assets nearing the end of their service life.

• The actual timing and location of growth.

• The City’s ability to fund projects within the confines of existing and future rate structures, possible impact fees, loan and grant availability, and ongoing expenditures with the wastewater system.

Estimated total project costs were developed based on actual construction costs for similar projects in North Texas. The Total Project Cost includes the following items in 2022 dollars (inflation not included):

• Construction costs, complete in place.

• A 30% contingency factor for water line projects; a 35% contingency factor for all other facilities

• Engineering and surveying fee estimates

Water line projects assume that all alignments are within existing or future City ROW or existing City easements. Land acquisition costs are not included for proposed facilities. The total cost of the CIP is approximately $172.3 million in 2022 dollars.

Table 7.1 lists the water projects with each project’s estimated planning-level capital cost. Project ID labels were generated to indicate the following:

7. ‘Alternate 1’ 25-Year System Evaluation City of Tyler Water Distribution Master Plan 70
X# YY # Project Group PR = Primary PP UP = Upper PP LO = Lower P Project Order (within the Project group)

Table 7.1. 25-Year Water Capital Improvement Plan and Estimated Costs

7. ‘Alternate 1’ 25-Year System Evaluation City of Tyler Water Distribution Master Plan 71 PROJECT GROUP PROJECT ID PROJECT DESCRIPTION TOTAL PROJECT COST Category A: Establish the Upper PP $13,860,000 A0: SCADA System A0 SCADA System Assessment $65,000 A1: Initial Creation of the Upper PP (Connect the Shiloh Road area to the Troup PP) A1-UP-1 Troup Highway 14-inch water main $671,000 A1-PR-1 Primary PP 12- to 16-inch water mains $1,108,000 A1-UP-2 Construct 1.0 MG “Old Troup Hwy” EST in the Upper PP (Overflow = 770 ft above MSL) $6,520,000 A1-UP-3 Establish the new Upper PP $0 A1-UP-4 Retire Troup BPS hydropneumatic tanks $35,000 A1-UP-5 Miscellaneous 8-inch looping project $9,000 A2: Connect the Charleston Park PP to the Upper PP A2-UP-1 16-inch transmission main $1,232,000 A2-UP-2 Retire Charleston Park BPS hydropneumatic tanks $35,000 A3: Connect the West 2nd Street area to the Upper PP A3-UP-1 Troup BPS 16-inch pump discharge pipe $76,000 A3-UP-2 Construct 0.6 MG “Frankston Hwy” EST in the Upper PP (Overflow = 770 ft above MSL) $3,911,000 A3-UP-3 Expand the Upper PP boundary $0 A3-UP-4 Retire Terre Haute BPS and connect the Terre Haute PP to the Upper PP $0 A3-UP-5 Miscellaneous 8-inch looping project $198,000 A4: Connect the Jan Street PP to the Upper PP A4-UP-1 Retire Jan BPS and connect the Jan Street PP to the Upper PP $0 Category B: Establish the Lower PP $31,074,000 B1: Initial Creation of the Lower PP B1-PR-1 Primary PP 8-inch water main $144,000 B1-UP-1 Upper PP 8-inch water mains $620,000 B1-LO-1 Lower PP 8- to 24-inch water mains $1,635,000 B1-PR-2 Frankston to Broadway 30-inch transmission main $11,862,000 B1-LO-2 Construct 2.0 MG “Cumberland Rd” EST in the Lower PP (Overflow = 681 ft above MSL) and 24inch transmission mains $14,474,000 B1-LO-3 Establish the new Lower PP $371,000 B1-PR-3 8-inch looping project $184,000 B1-LO-4 16-inch water main to address high velocities $448,000 B2: Create the Cascades PP B2-LO-1 Establish the new Cascades PP $1,336,000
7. ‘Alternate 1’ 25-Year System Evaluation City of Tyler Water Distribution Master Plan 72 Category C: Primary PP – New Southeast WTP $44,028,000 C1: Initial Phaseout of Golden Road WTP/HSPS C1-PR-1 Primary PP HSPS at Southeast WTP and 36- to 42inch transmission mains to Golden Road $19,693,000 C1-PR-2 24-inch transmission main to Old Omen Road $841,000 C1-PR-3 12- to 24-inch transmission mains to Paluxy Drive $5,454,000 C2: Full Phase-out of Golden Road WTP/HSPS C2-LO-1 Lower PP HSPS at Southeast WTP and 30-inch transmission main to Rhones Quarter Road $18,040,000 Category D: Fireflow Requirements (per Subdivision Guidelines) $8,731,000 D1: FirstTier Fireflow Improvements (to address deficiencies >40% from required flow) D1-PR-1 Primary PP fireflow improvements $4,505,000 D1-UP-1 Upper PP fireflow improvements $547,000 D1-LO-1 Lower PP fireflow improvements $1,626,000 D2: SecondTier Fireflow Improvements (to address deficiencies 1540% from required flow) D2-PR-1 Primary PP fireflow improvements $1,616,000 D2-UP-1 Upper PP fireflow improvements $252,000 D2-LO-1 Lower PP fireflow improvements $185,000 D3: ThirdTier Fireflow Recommendations (to address deficiencies Within 15% of the required flow) D3-PR-1 Primary PP fireflow recommendations $0 D3-UP-1 Upper PP fireflow recommendations $0 D3-LO-1 Lower PP fireflow recommendations $0 Category E: Hydraulic Performance $19,345,000 E1: Resiliency and Redundancy E1-PR-1 SW Loop 323 and Garden Valley Road 24-to 30inch transmission main $11,449,000 E1-PR-2 Downtown EST to Glenwood EST 18-inch transmission main $1,242,000 E1-PR-3 New Copeland Road 24-inch transmission main $3,270,000 E2: Miscellaneous Improvements E2-PR-1 8-inch looping project $76,000 E2-PR-2 To address the existing 16-inch water main underneath homes near West 2nd Street $881,000 E2-PR-3 N Broadway Avenue 12-inch water main $696,000 E2-PR-4 To address Charleston Park BPS area low pressures $852,000 E2-LO-1 16-inch water main to address high velocities $460,000 E2-LO-2 8-inch looping project $637,000

Notes: Water treatment plant and raw water transmission CIP information are NOT included here. Please refer to the Water Facilities Master Plan Report.

shows the intended project order and specifies regulatory-driven projects by line style.

City of Tyler Water Distribution Master Plan 73 PROJECT GROUP PROJECT ID PROJECT DESCRIPTION TOTAL PROJECT COST Category F: Growth-Driven Projects $55,274,000
7. ‘Alternate 1’ 25-Year System Evaluation
Disconnection of
Lower PP from the Primary PP F1-LO-1 Rhones Quarter Road and Highway 49 24-inch transmission main $20,479,000 F1-LO-2 Construct 2.0 MG “Oscar Burkett Road” EST in the Lower PP (Overflow = 681 feet above MSL) $13,039,000 F1-LO-3 Lower PP HSPS at
Palestine WTP and 36inch transmission main to Three Lakes Parkway $3,886,000 F1-PR-1 Primary PP 18-inch connection $363,000
F1: Hydraulic
the
Lake
Capacity Additions F2-LO-1 South System 18-inch transmission loop $5,523,000 F2-LO-2 Lower PP west system - 12- to 24-inch transmission mains $14,758,000 F2-LO-3 Construct 0.5 MG “Dixie Drive” EST in the Lower PP (Overflow = 681 ft above MSL) $6,520,000 F2-LO-4 Construct 1.75 MG “Grande Blvd” EST in the Lower PP (Overflow = 681 ft above MSL) $6,520,000
F2: Growth-Driven
Figure 7.7 schematically Figure 7.7 CIP Project Flow Chart

In addition to the CIP developed through this study, the City of Tyler has a current water system CIP. Current CIP projects relating to the WDS are shown in Table 7.2 below.

City of Tyler Water Distribution Master Plan 74
7. ‘Alternate 1’ 25-Year System Evaluation
DEPARTMENT NAME CATEGORY PROJECT NUMBER PROJECT DESCRIPTION PROJECT COST THROUGH FY37 FISCAL YEAR 503-0743 – Water Distribution Yearly Expense 0743-003 2” Water Line Replacement $4,000,0000743-005B Water Meters/Meter Boxes – Repair/Replacement $10,655,544503-0744 –Water Treatment Storage Tank Repair/Rehab Repaint/ Cleaning Storage Tank Cleaning 0744-066 N Glenwood EST –Internal and External Repair/Repaint $209,979 FY23 0744-075 Shiloh Road EST Rehab $2,135,675 FY23 0744-051 West 2nd EST – Internal and External Repair/ Repaint $1,701,480 FY24FY25CPBS GST Interior Cleaning $11,000 FY25 0744-068 Downtown Tank – Internal and External Repair/ Repaint $2,500,000 FY26FY27 0744-076 Copeland EST Rehab $1,800,000 FY27FY28THBS GST Interior Cleaning $11,000 FY28 John Soules Foods Water Line 0744-074 ARPA FUND – John Soules Food Waterline Extension $5,930,720 FY23FY24 Studies 0744-063 Water System Hydraulic Model $75,000 FY23 - Water Master Plan Study $1,000,000 FY29
Table 7.2. City of Tyler Current Water CIP

*Categories were created by this study for table organization. Highlighted projects overlap or conflict with recommendations in this report, as discussed below.

To align with the CIP developed from this study (Table 7.1 and Appendix D), the following modifications to the City’s current water system CIP are recommended:

◦ Remove Project 0744-075: The Shiloh Road EST does not benefit the system as laid out by this study’s CIP, since its current overflow (~760 feet above MSL) does not match that of any proposed pressure plane. Keeping this EST in service would require the establishment of another secondary pressure plane for the “Shiloh Road area”, not connected to the Upper PP, and a new BPS to serve these connections.

◦ Replace Project 0744-065 with Project A1-UP-2: This study’s CIP does not recommend a new BPS. The first EST recommended for the system is a 1.0 MG EST in the Upper PP (overflow = 770 feet above MSL). [A1-UP-2 cannot be brought into

service without A1-UP-1, A1-PR-1, and A1-UP-3see Figure 7.7 – these projects should be budgeted accordingly]

◦ Replace Project 0744-077 with Project A3-UP-2: The second EST recommended for the system is a 0.6 MG EST in the Upper PP (overflow = 770 feet above MSL). [A3-UP-2 cannot be brought into service without all previous regulatory driven projects and A3-UP-3 - see Figure 7.7 – these projects should be budgeted accordingly]

◦ Replace the new 2 MG EST project under the Water Master Plan Department with Project B1LO-2: The third EST recommended for the system is a 2.0 MG EST in the Lower PP (overflow = 681 feet above MSL). [B1-LO-2 cannot be brought into service without B1-PR-1, B1-LO-1, B1-PR-2, and B1-LO-3 - see Figure 7.7 – these projects should be budgeted accordingly]

7. ‘Alternate 1’ 25-Year System Evaluation City of Tyler Water Distribution Master Plan 75 DEPARTMENT NAME CATEGORY PROJECT NUMBER PROJECT DESCRIPTION PROJECT COST THROUGH FY37 FISCAL YEAR 503-0744 – Water Treatment Addressing Retired FacilitiesDemolition of S. Glenwood GST $120,000 FY24 - Well Plugging: 2, 4, 5 $300,000 FY24 - Well Plugging: 7, 8, 10 $300,000 FY25 - Well Plugging: 11, 12, 14 $300,000 FY26 - Well Plugging: 15, 17 $200,000 FY27 New System Facilities 0744-065 New Elevated Storage / Booster Pump Stations $6,000,000 FY25FY26 0744-077 New 2 MG EST (Additional Site) $6,000,000 FY29FY30 Water Master PlanConstruct 2 MG Elevated Storage Tank $8,600,000 FY24FY25 Asset Management Plan - Asset Management $46,000,000 -

7.4 GOLDEN ROAD WTP LIFE EXTENSION ALTERNATIVE

The WDS CIP was developed with the assumption that Golden Road WTP will be phased out and abandoned in favor of a new WTP (“Southeast WTP”) located along the existing raw water line easement. Category C includes transmission mains sized to convey the anticipated flows needed at the specified delivery points into the distribution system. Category C transmission mains are designed for the new Southeast WTP and HSPSs to generally service the southeast growth areas, Upper PP, and northeast section of the system. Additionally, it is assumed that the new Southeast WTP will eventually have a treatment capacity of 30 MGD and minimum HSPS capacity of 36 MGD.

With consideration for the financial realities related to significant expenditures on the City’s wastewater system, staff was interested in alternatives to extend the life of Golden Road WTP and delay expenditures on a new WTP. In relation to the WDS CIP, Categories A, B, and D are independent of any changes to the Golden Road WTP and can be implemented without consideration for Golden Road and Southeast WTPs status. Some Category E projects are moderately dependent on the service areas identified for each WTP. Categories C and F are heavily dependent on the new Southeast WTP location and assumed HSPS capacities at the Lake Palestine and Southeast WTPs. However, Category F recommendations are related to growth and not anticipated in the near-term. All proposed facilities are sized with respect to the location of anticipated major flow paths in the system.

Extending the life of Golden Road WTP primarily impacts the WDS by removing the transmission mains from the assumed Southeast WTP site. This primarily impacts how the southeast growth areas will be served, as the Upper PP and northeast section of the system are generally intended to be served from the proposed delivery point at the Golden Road WTP site (Project C1-PR-1). Without Projects C1PR-3 or C2-LO-1, the southeast growth areas could be served by increasing the diameters of the existing large-diameter transmission mains from either Lake Palestine WTP or Golden Road WTP to the southeast growth areas. However, these larger conveyance paths may not benefit the system once the Southeast WTP

is eventually in service. Without retrofitting the WDS to accommodate temporary major conveyance path needs, Project E1-PR-3 can be prioritized to convey additional flow from Lake Palestine WTP to this area. An interconnect from the proposed Primary PP 24inch (Project E1-PR-3) to the proposed Lower PP 24-inch (Project B1-LO-1) (south of the intersection of E Grande Boulevard and Paluxy Drive) with a PRV or throttle control valve will be needed to convey flow from the Primary PP to the Lower PP. This configuration is not an indefinite solution but can be used to serve initial growth until the Southeast WTP can be built.

Additionally, the treatment capacity limitation at Golden Road WTP (approximately 22-24 MGD) is not sufficient to cover projected demands through 2047 unless the second Lake Palestine WTP expansion is expedited (originally scheduled outside the 25-year planning window – see Figure 6.4) or a smaller initial version of the Southeast WTP is constructed (both options assume additional capacity would be directed to a Lower PP HSPS). Significant growth in the southeast growth areas should be considered as a trigger for the Southeast WTP. See the Water Facilities Master Plan for detailed discussion on recommended alternatives to extend the life of Golden Road WTP. This report only covers how flow can be conveyed, on an interim basis, to areas intended to be served by the Southeast WTP.

7.5 MDD HYDRAULIC PERFORMANCE ANALYSIS

The Tyler 2047 WDS model was used to determine the CIP recommendations described in the previous section. This section documents the hydraulic performance determined by the model with the CIP recommendations in place. The model evaluated the proposed system under maximum day and fireflow demand scenarios in extended period and steady-state simulations. Demand development for the 2047 system is described in Section 3.4. 2047 MDD estimates per pressure plane are shown in Table 7.3.

7. ‘Alternate 1’ 25-Year System Evaluation City of Tyler Water Distribution Master Plan 76

Table 7.3. 2047 Maximum Day Demand in Proposed Pressure Planes

occurrences, shown in Exhibit C.13. However, the minimum pressures are within model calibration error, and regulatory minimum pressure violations are not anticipated in the 2047 Tyler WDS with the recommended improvement plan.

The time-variable inputs required for the EPS model runs are listed below and defined by the following parameters:

Flow into the system: Pump operations were updated such that each pump station is controlled relative to EST water level setpoints. The controlling EST for each pump station is listed below (recommended ESTs from CIP are listed in red):

• Lake Palestine WTP

◦ Primary PP HSPS – Copeland EST

◦ Lower PP HSPS - Oscar Burkett EST

• Southeast WTP

◦ Primary PP HSPS – Glenwood EST

◦ Lower PP HSPS – Oscar Burkett EST

• Upper PP BPSs

◦ Troup BPS – Frankston EST

◦ Charleston Park BPS – Old Troup EST

System HGL: EST water levels (ESTs are allowed to “float” off the system).

Flow out of the system: Diurnal usage patterns are defined in Section 3.3 and Figure 3.4.

Model results and analysis of system performance are summarized in this section with associated exhibits in Appendix C (Model Results Exhibits).

SYSTEM PRESSURES

The range of pressures experienced in the distribution system was reviewed for the 2047 MDD 24-hour simulation with all improvements recommended by the CIP (pipelines, facilities, operational changes).

The number of model junctions with MDD minimum pressures below 35 psi is reduced by 98% from the existing system to the 2047 system. Model results indicate two minor areas with potential for low-pressure

Areas with potential for low-pressure occurrences are limited to the high points of two large-diameter transmission mains at relatively high elevations in their respective pressure planes. These two mains should be equipped with remote pressure monitors tied into SCADA in the following general areas once the new pressure planes are established, and Golden Road WTP is retired (Categories A-C of the CIP):

c) The 16-inch Primary PP transmission main in Old Omen Road between Varsity Drive and Campus Drive

d) The 24-inch Lower PP transmission main near Grande EST between New Copeland Road and Paluxy Drive.

There are no regulations imposing maximum allowable pressures in a finished water distribution system at the time of this report. However, plumbing codes may require PRVs for meters that experience static pressures above 80 psi. This is a requirement on the customer side of the meter, not an obligation of the water service provider. The 80 psi static pressure limit is in reference to year-round static pressures, but as a reference point, the number of model junctions with MDD average pressures above 80 psi are reduced to 41% in the 2047 system . Additionally, the magnitude of MDD maximum pressures are reduced by an average of 12%, up to 61% for areas that experienced excessive high pressures in the existing system. In the 2047 system, high pressures are generally limited to major large-diameter transmission mains and lowelevation areas near existing creeks throughout the WDS, as shown in Exhibit C.14. Connections to the WDS in areas prone to high pressures during peak demand season should be equipped with PRVs. System PRVs are not required since working pressures do not exceed 150 psi.

Overall, the CIP reduces the wide range of pressures experienced in the WDS to a more narrow, acceptable range. The CIP resolves regulatory minimum pressure issues within model calibration errors. The CIP also improves high system pressures with a 20% reduction

7. ‘Alternate 1’ 25-Year System Evaluation City of Tyler Water Distribution Master Plan 77
PRESSURE PLANE MAXIMUM DAY DEMAND (MGD) Upper 5.4 Primary 34.1 Lower 27.1 Cascades 0.7 System Total 67.3

in maximum pressure magnitude and a 64% reduction in the number of model junctions with maximum pressures above 100 psi. Figure 7.8 graphically displays the improvements to system pressures by

comparing the existing and 2047 modeled system pressure results.

Notes:

The 80 psi static pressure limit is in reference to year-round static pressures, not pressures experienced during MDD conditions. This information is included as a reference point. However, this is a requirement on the customer side of the meter, not an obligation of the water service provider, and the identification of meters requiring PRVs on the customer side is not included in this analysis.

DISTRIBUTION VELOCITY AND HEAD LOSS

At the time of this report, there are no regulations imposing maximum velocities for distribution system piping. However, the industry-accepted standard is to maintain velocities below 7.0 fps during typical customer demands, preferably below 5.0 fps, to reduce the likelihood of facility degradation.

The length of model pipes with MDD maximum velocities above 5 fps is reduced is reduced to less than 1% of the modelled distribution system, by length. The percentage, by length, of distribution system pipes with maximum velocities above 5 and 7 fps is approximately 0.7% and 0.2%, respectively. Distribution system piping with high velocities is shown in Exhibit

C.15. Capital improvements are not recommended to reduce velocities in pipes with reported values between 5 and 7 fps. These velocities are within the industry standard and, in reality, are likely attenuated by the small-diameter pipes not included in the model. Velocities above 7 fps are indicated in one distinct area:

• The existing 30-inch Lower PP transmission main along Three Lakes Parkway between Old Noonday Road and Old Jacksonville Highway.

◦ A minimum 36-inch diameter is needed to convey flows from Lake Palestine WTP without exceeding 7 fps; this main can be upsized in coordination with the Asset Management Plan (as noted in the Project F1-LO-3 summary sheet, Appendix D).

City of Tyler Water Distribution Master Plan 78
7. ‘Alternate 1’ 25-Year System Evaluation Figure 7.8. 2047 System Pressure Improvements

There are no regulations imposing maximum head loss for distribution system piping at the time of this report. However, the City of Tyler Design Guidelines for Subdivision Improvements1 identifies a maximum allowable head loss of 10 ft/k-ft of pipe.

The length of pipe with maximum head loss greater than 10 ft/k-ft is reduced to less than 1% of the modelled distribution system, by length; these pipes are identified in Exhibit C.16. High head loss indicates pipes in need of upsizing due to diameter bottlenecks and undersized pipes along the main system flow paths or pipes in need of renewal or rehabilitation due to high friction factors. Actual head loss is likely less than the modeled head loss in the 2047 system due to a few factors:

3) A significant length of 6-inch diameter and smaller pipes are not included in the model.

Including these pipes would result in lower flows conveyed by each model pipe and a reduction in incurred head loss.

4) Modeled friction factors may be inflated to account for the reduced system pipe surface area.

An all-pipes model is recommended to identify specific system pipes with head loss greater than 10 ft/k-ft. Additionally, high head loss related to high friction factors will be addressed by the City’s Asset Management Plan through pipe renewal and rehabilitation. Therefore, no capital improvements are needed to address high head loss in the 2047 distribution system. Figure 7.9 graphically displays the improvements to system velocities and head loss by comparing the existing and 2047 model results.

City of Tyler Water Distribution Master Plan 79
7. ‘Alternate 1’ 25-Year System Evaluation Figure 7.9. 2047 System Velocity and Head Loss Improvements

Fireflow

Per regulatory requirements, a minimum pressure of 20 psi must be maintained in the distribution system under combined fire and finished water flow. The City of Tyler Design Guidelines for Subdivision Improvements1 identifies minimum fireflows defined for multiple property types. Fireflow duration is assumed to be three hours for this analysis. The minimum fireflows for different zoning categories used for this analysis are previously defined in Table 5.5.

The available fireflow ranges from 500 gpm to greater than 10,000 gpm. Exhibit C.17 identifies model junctions with fireflow deficiencies in the 2047 system. Actual fireflows may be higher than modeled fireflows in the 2047 system due to the same factors resulting in high modeled head loss, discussed previously. An all-pipes model and recalibration with data from the SCADA system improvements would result in higher accuracy in identifying fireflow deficiencies. However, the modeled deficiencies help identify areas for inspection and general recommendations for the entire system to improve fireflows, as follows:

e) Based on calibration, the existing 14-inch water main along Old Troup Highway (from Golden Road to County Road 2121) is potentially in poor condition and may have a reduced capacity to convey flow related to assumed high friction factors. Project A1-UP-1 (Category A of the CIP) recommends prioritizing nearterm inspection of these assets in the City’s Asset Management Plan to discern the extent of pipe degradation. Assuming a smooth pipe (due to rehabilitation or updated friction factor assumptions from field inspection) and an equal diameter, the industrial fireflow demands dependent on this water main can be met, and all fireflow deficiencies greater than 40% in the 2047 system are resolved.

f) Dead-end water mains throughout the system should be looped into the system.

g) All water mains less than 6 inches in diameter should be replaced with diameters of at least 6 inches.

h) The methodology established in the Asset Management Plan should be used to develop plans for pipeline condition assessments and water distribution infrastructure renewal

and rehabilitation projects. Addressing poor pipeline conditions results in improved system performance and capacities.

7.6 2047 SYSTEM RECOMMENDATIONS SUMMARY

In addition to the CIP, the following general improvements are recommended:

• Remote pressure monitors should be installed and tied into SCADA at high- and low-elevation points in each pressure plane of the distribution system so that water system operators can monitor system pressures and be notified of any significant deviations or potential regulatory violations.

• The Tyler WDS hydraulic model should be updated to include all pipes and be recalibrated once a sufficient SCADA system has been installed. The hydraulic model can be used as a digital twin of the distribution system to evaluate current system conditions, review capacity needs to serve proposed developments, identify operational improvements, and locate specific deficiencies in the system not already identified by the current model.

• The methodology established in the Asset Management Plan should be used to develop plans for pipeline condition assessments and water distribution infrastructure renewal and rehabilitation projects. Addressing poor pipeline conditions results in improved system performance and capacities. Coordination with the City’s Asset Management Plan includes the following:

◦ Any notes under ‘Coordination with Asset Management Plan’ in the project summary sheets (Appendix D). The project summary sheets identify specific assets recommended for prioritization due to system needs.

◦ Water pipeline assets with diameters less than 6 inches should be replaced with diameters of at least 6 inches upon renewal.

◦ Data collected from pipeline condition assessment can be used to improve data inputs for the hydraulic model.

◦ The provided Tyler WDS Mapbook [Appendix B] can be used to aid the development of the Asset Registry (Step 1 of the Asset Management Implementation – Table 5.1 of the Asset Management Plan).

7. ‘Alternate 1’ 25-Year System Evaluation City of Tyler Water Distribution Master Plan 80

8. Appendix

A. Calibration Technical Memo

B. Tyler Water Distribution System Mapbook

C. Model Results Exhibits

D. 25-Year Tyler WDS Capital Improvement Plan

i. Alternate 4

ii. Alternate 1

E. WDS Hydraulic Model files and Water System Geodatabase (electronic deliverable)

8. Appendix City of Tyler Water Distribution Master Plan 81

Turn static files into dynamic content formats.

Create a flipbook
Issuu converts static files into: digital portfolios, online yearbooks, online catalogs, digital photo albums and more. Sign up and create your flipbook.
2023 Water Distribution Master Plan by cityoftyler - Issuu