Skip to main content

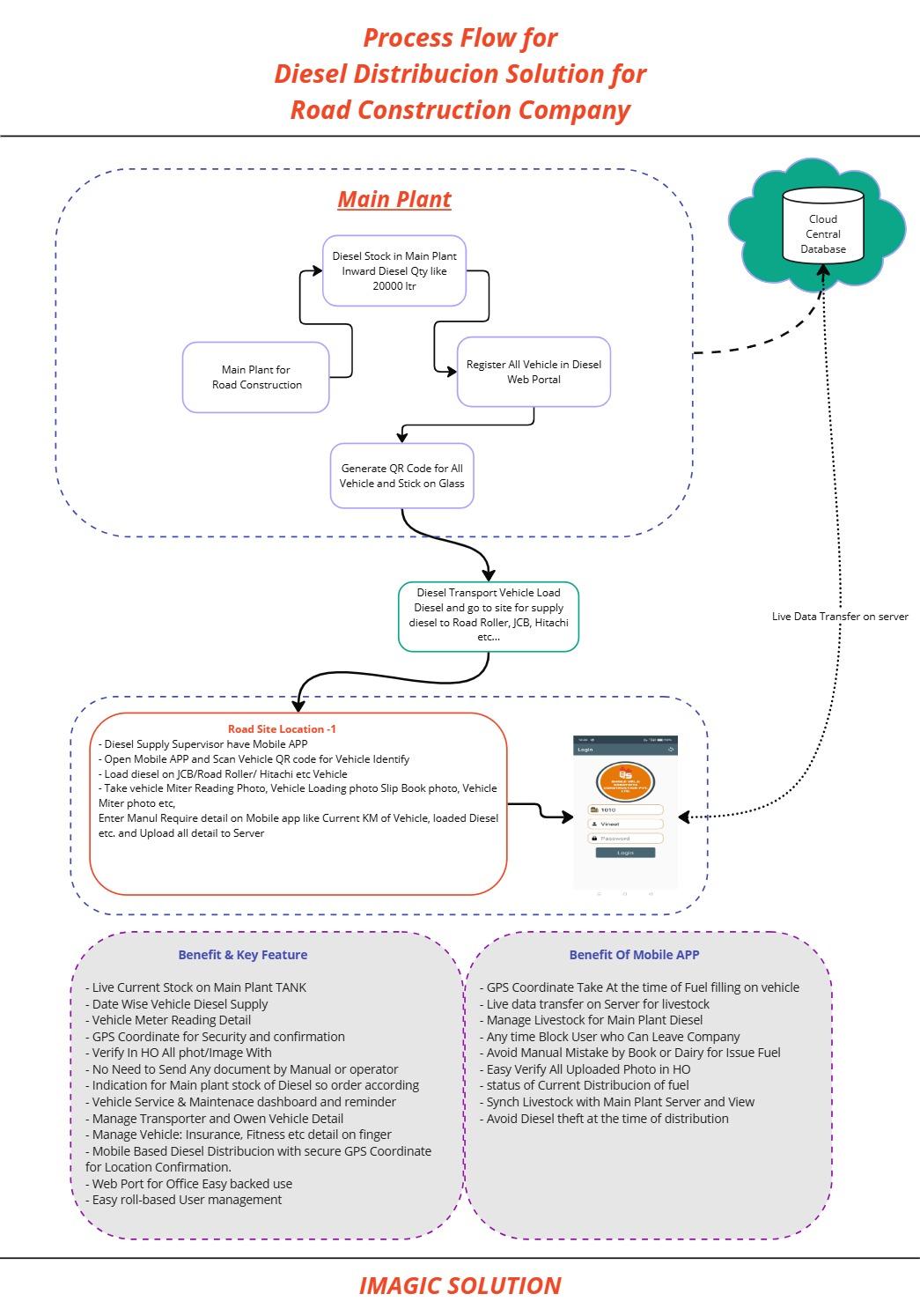
Flow chart for Diesel Distribution for Road construction Company

Page 1


Turn static files into dynamic content formats.

Create a flipbook