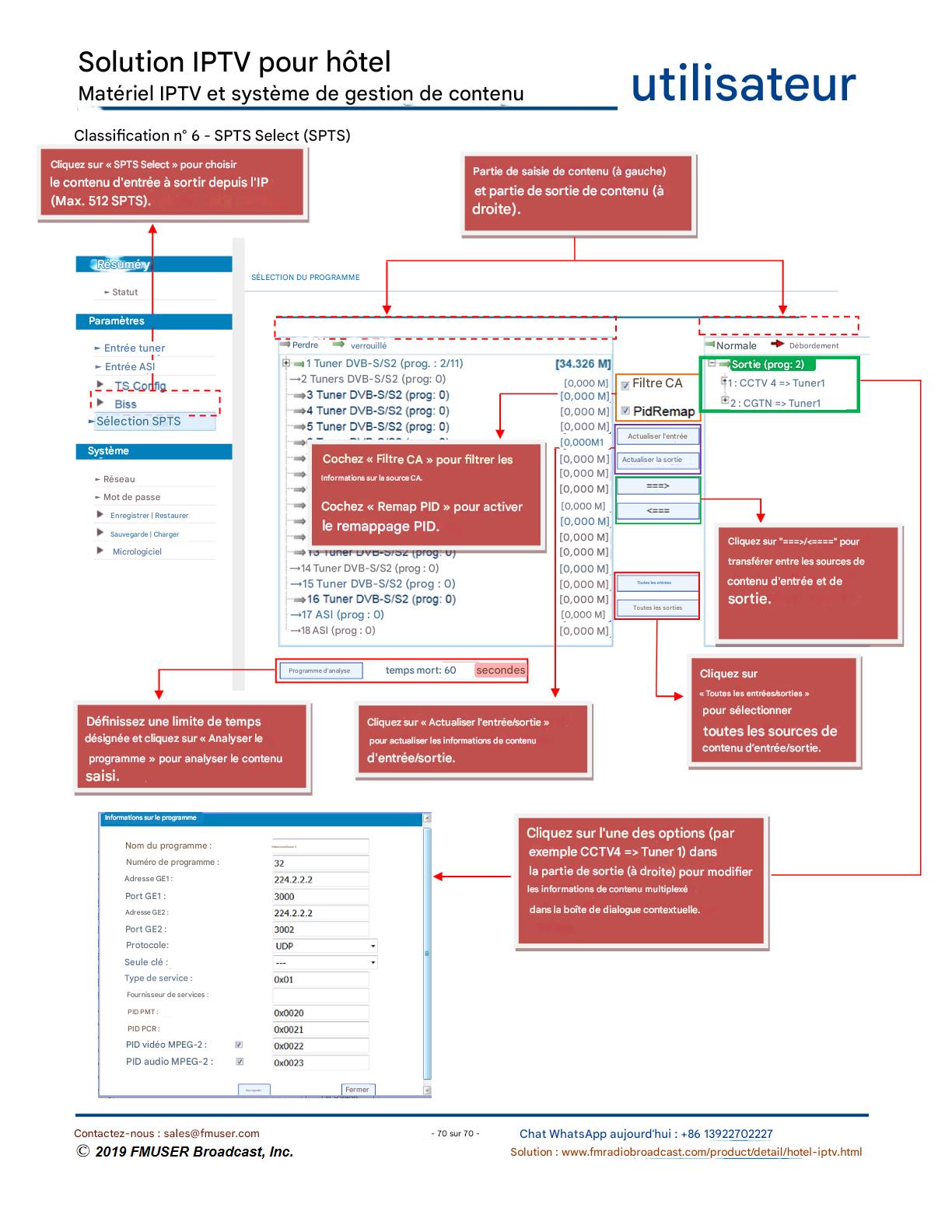
FMUSER propose une solution IPTV complète pour les ingénieurs hôteliers, comprenant des IRD de qualité broadcast, des encodeurs matériels, des passerelles IPTV et des décodeurs commerciaux. Conçue pour les intégrateurs système, cette architecture évolutive prend en charge le streaming HD/4K, la gestion centralisée et l'intégration transparente avec les systèmes PMS/CAS des hôtels. Découvrez des solutions de distribution vidéo professionnelles.