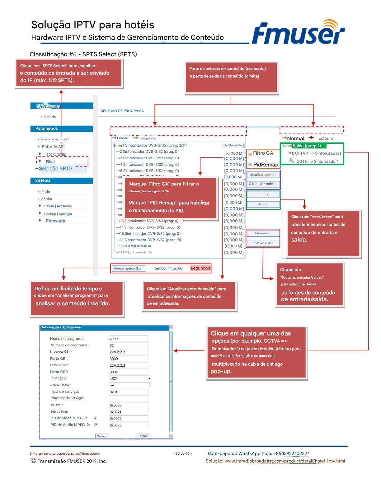
A FMUSER fornece uma solução completa de IPTV para engenheiros de hotéis, apresentando IRDs de nível de transmissão, codificadores de hardware, gateways de IPTV e decodificadores comerciais. Projetada para integradores de sistemas, essa arquitetura escalável oferece suporte a streaming HD/4K, gerenciamento centralizado e integração perfeita com sistemas PMS/CAS de hotéis. Explore soluções de distribuição de vídeo de nível profissional.