
International Research Journal of Engineering and Technology (IRJET) e-ISSN: 2395-0056
Volume: 12 Issue: 12 | Dec 2025 www.irjet.net p-ISSN: 2395-0072
![]()

International Research Journal of Engineering and Technology (IRJET) e-ISSN: 2395-0056
Volume: 12 Issue: 12 | Dec 2025 www.irjet.net p-ISSN: 2395-0072
Chaitra K C1 ,Rohit2 , Shreyas H B3 , Sinchana N G4 ,Spoorthi M R5
1Asst.Prof. Information Science and Engineering, Bapuji Institute of Engineering and Technology, Davangere, affiliated to VTU Belagavi, Karnataka, India.
2 3 4 5Bachelor of Engineering, Information Science and Engineering, Bapuji Institute of Engineering and Technology, Davangere, affiliated to VTU Belagavi, Karnataka, India.
Abstract - Agriculture is the backbone of the global economy,yetfarmersfacesignificantchallengesinoptimizing crop yield due to unpredictable weather patterns, soil degradation, pest infestations, and inadequate knowledge of best farming practices. This paper presents ML Agri Care, an integrated machine learning-based agricultural decision support system designed to address these challenges through three core modules: crop yield prediction, fertilizer recommendation, and plant disease detection. The system leverages supervised learning algorithms including Random Forest, Support Vector Machines, Convolutional Neural Networks, and ensemble methods to provide accurate, datadriven recommendations to farmers. By analyzing historical agricultural data, soil parameters, weather conditions, and plantimages,ML-AgriCareempowersfarmerswithactionable insights to enhance productivity, reduce input costs, and promote sustainable farming practices. Experimental results demonstrate high accuracy across all modules, with the crop predictor achieving 92% accuracy, fertilizer recommender reaching 89% accuracy, and disease detector attaining 94% accuracyonvalidationdatasets.Thesystemisimplementedas a user-friendly web application accessible to farmers with minimal technical expertise, bridging the gap between advanced machine learning technology and practical agricultural applications.
Key Words: machine learning,cropprediction,fertilizer recommendation, plant disease detection, soil data analysis, precision agriculture,andsustainablefarming.
ML-AgriCareisaninnovativeagriculturalsupportsystem designed to enhance crop yield and farming efficiency throughtheapplicationofmachinelearningtechniques.By integrating a crop prediction model, a fertilizer recommendationengine,andaplantdiseasedetectiontool, thisplatformofferscomprehensiveassistancetofarmers.It analyzes critical factors such as soil data, environmental parameters,andcropimagestoprovidetailoredguidanceon optimal crop selection, precise fertilizer usage, and early identificationofplantdiseases.Thisdata-drivenapproach notonlyimprovesresourceutilizationandsustainabilitybut also empowers farmers to adopt precision agriculture
practices,therebytransformingtraditionalfarmingmethods intomoreproductiveandenvironmentallyfriendlysystems.
Todevelopamachinelearning-basedcroppredictionsystem thatrecommendsthemostsuitablecropsbasedonsoiltype, climateconditions,andenvironmentalfactors. Todesigna fertilizer recommendation module that suggests the right type and number of fertilizers by analyzing soil nutrients, cropneeds,andsustainablefarmingpractices.
To implement a plant disease detection system using computervisionanddeeplearningtechniquesthatidentifies crop diseases early from leaf or plant images, enabling timelyinterventions.
Toenhancecropyieldandfarmerproductivitythroughdatadriven decision-making, reducing reliance on manual guessworkandtraditionaltrial-and-errormethods.
To promote sustainability in agriculture by reducing excessive use of fertilizers, minimizing crop losses, and optimizing resource utilization. To create a user-friendly platform that makes advanced technology accessible to farmers,helpingthemadoptmodernfarmingpracticeswith ease.
Thissectionsummarizestheconclusionsofmultiplearticles thathavebeenstudiedandreviewed.Thissectioncontains records that were reviewed prior to and during project development. The documents provided an improved understanding of existing solutions, how methods can be optimized,andhowalgorithmscouldbeselectedbasedon theirperformancetogetabetterresultwhiledevelopingthe Project.
The reviewed studies collectively highlight the growing importance of machine learning in modern agriculture, particularlyincropyieldprediction,cropselection,disease monitoring, and fertilizer recommendation. Researchers have used diverse datasets including soil parameters, weatherfactors,satelliteimagery,croptype,andhistorical

International Research Journal of Engineering and Technology (IRJET) e-ISSN: 2395-0056
Volume: 12 Issue: 12 | Dec 2025 www.irjet.net p-ISSN: 2395-0072
yieldrecords,withmodelssuchasRandomForest,Decision Trees, SVM, ANN, Gradient Boosting, LSTM, XGBoost, and hybrid ensembles.Across thestudies, Random Forestand Decision Trees frequently demonstrate consistently high accuracyandreliability,particularlyinyieldpredictionand classification tasks,with some models reaching as high as 96%accuracy.Hybridmodelscombiningtechniquessuchas RandomForestwithLSTMshowadditionalimprovementsin real-timepredictions.Severalworksemphasizetheroleof ML in assisting farmers with decision-making, enabling optimalcropselectionbasedonenvironmentalconditions and providing personalized fertilizer recommendations. Studies also show the integration of remote sensing and satellite imagery to enhance prediction accuracy, particularly in disease detection and growth monitoring. Overall,thesefindingsdemonstratethatmachinelearning significantly enhances precision agriculture by increasing predictionaccuracy,reducingerrorrates,andenablingdatadriven decision support for improved agricultural productivity.

ML-Agri Care is architected as a modular web-based applicationconsistingofthreeprimaryfunctionalmodules integratedwithinaunifiedplatform:
1. Crop Yield Predictor: Recommends optimal crops based on soil and environmental parameters.
2. Fertilizer Recommender: Suggests appropriate fertilizer types based on soil nutrient analysis.
3. Plant Disease Detector: Identifies diseases from plant leaf images.
Thesystemarchitecturefollowsaclient-servermodelwitha Flask-based backend implementing the machine learning
pipelineandaresponsivewebfrontendforuserinteraction. MongoDB serves as the database for storing user information,predictionhistory,andfeedbackdata.

ThediagramprovidesaclearoverviewoftheML-AgriCare system’s data flow, illustrating how farmers interact with machine learning modules to receive smart agricultural recommendations.Farmerssupplysoil,crop,andimagedata tothesystem,whichisprocessed bythreemainmodules: Crop Predictor, Fertilizer Recommender, and Disease Detector.Eachmoduleutilizesdatafromthefarmerandthe databasetogenerateyieldpredictions,fertilizersuggestions, and disease alerts/treatment plans. The outputs are returned to the farmer, supporting informed decisionmakingandenhancingcropproductivitythroughaseamless, data-drivenprocess.

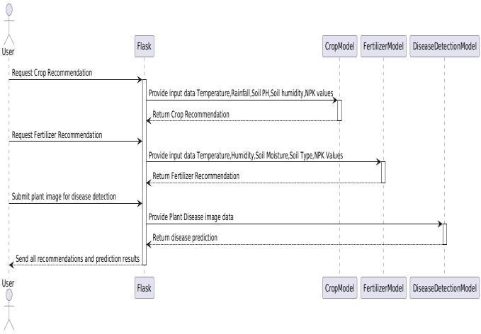
The ML-Agri Care sequence diagram shows how a farmer submitscropandfielddatausingthesysteminterface.The dataisprocessedbyAgriControl,whichsendsprediction, recommendation, and disease detection requests to ML modules. ML modules query the Crop DB for necessary informationandprocessthedata.Resultsaresentbackand displayedtothefarmer,enhancingdecisionsoncropyield, fertilizers,anddiseasemanagement.

International Research Journal of Engineering and Technology (IRJET) e-ISSN: 2395-0056
Volume: 12 Issue: 12 | Dec 2025 www.irjet.net p-ISSN: 2395-0072
4.1.1 Algorithm Implementation
Multiplesupervisedlearningalgorithmswereevaluatedfor cropprediction:
•LogisticRegression:Baselinelinearmodelformulti-class classification
•DecisionTreeClassier:Non-linearmodelcapturingfeature interactions
• Random Forest Classi er: Ensemble method combining multipledecisiontrees
•SupportVectorMachine(SVM):Maximummarginclassifier withRBFkernel
• K-Nearest Neighbors (KNN): Instance-based learning algorithm
• Naive Bayes: Probabilistic classifier based on Bayes' theorem
• Gradient Boosting: Sequential ensemble method for improvedaccuracy
4.2.1 Algorithm Implementation
The fertilizer recommendation module employs a classificationapproachtomapinputfeatures(soilproperties andcroptype)tooptimalfertilizertypes.Aftercomparing multiplealgorithms,RandomForestClassierwasselected foritssuperiorperformanceandinterpretability.
Logistic Regression: Baselinelinearmodelformulti-class classification
Decision Tree Classifier: Non-linear model capturing featureinteractions
Random Forest Classifier: Ensemble method combining multipledecisiontrees
4.3.1 Algorithm Implementation
AConvolutional Neural Network (CNN)isa deep learning model designed to automatically learn and recognize patterns (features) from grid-like data such as images, videos,andeventime-seriesoraudiospectrograms.
Convolutional Neural Network (CNN): ACNNisaspecial typeoffeed-forwardneuralnetworkthatusesconvolution operations(smallslidingfilters)insteadoffullyconnected neurons everywhere.Theselearnedfiltersactlikefeature detectors (edges, textures, shapes, objects) and are optimizedduringtrainingthroughbackpropagation,rather thanbeinghand-engineered.
Dataset imbalance: Somecropanddiseaseclasseshad
Significantly fewer samples, potentially affecting model performanceonrarecases
Data quality: Agricultural data collected from diverse sourcesexhibitedvariabilityinmeasurementstandardsand accuracy
Geographic limitations: Training data primarily from specificIndianregionsmaynotgeneralizetoall soiltypes andclimates
Temporal factors: Models do not currently account for seasonalvariationsandclimatechangetrends
Image quality dependency: Disease detection accuracy degradeswithpoorlighting,blur,orocclusioninuploaded images
Computational requirements: Deep learning models requiresignificantcomputationalresourcesfortrainingand inference
Model interpretability: CNN models function as "black boxes," making it di cult to explain specific predictions to users
Real-time constraints: Processinghigh-resolutionimages requiresoptimizationformobiledeployment
ML-AgriCareharnessesthe power of machinelearning to boostagriculturalproductivitybyaccuratelypredictingcrop yields,recommendingoptimalfertilizers,anddetectingplant diseasesearly.Thisintegratedapproachallowsfarmersto makeinformed decisions, reducecosts,and use resources more efficiently, while minimizing environmental impact and increasing food security. Through automation and advanceddataanalysis,ML-AgriCareispavingthewayfor smarter,moresustainable,andresilientfarmingpractices
1. P. Patil, R. Deshmukh, and S. Shinde, “Crop recommendation using machine learning techniques,” International Journal of Computer Applications,vol.183,no.27,pp.1–6,Apr.2022.
2. A.SinghandV.Kumar,“Fertilizerrecommendation systemforprecisionagriculture,”inProc.2021Int. Conf.onIntelligentComputingandControlSystems (ICICCS),Madurai,India,pp.1456–1461,Jun.2021.

International Research Journal of Engineering and Technology (IRJET) e-ISSN: 2395-0056
Volume: 12 Issue: 12 | Dec 2025 www.irjet.net p-ISSN: 2395-0072
3. R. Sharma, N. Gupta, and S. Chauhan, “Deep learning-basedplantdiseasedetection,”Journalof Agricultural Informatics, vol. 12, no. 2, pp. 35–44, Dec.2021.
4. A.GuptaandR.Verma,“Decisionsupportsystems for agriculture: A machine learning perspective,” InternationalJournalofEmergingTechnologiesin Agricultural Engineering, vol. 7, no. 1, pp. 18–25, 2019.
5. Government of India, “Soil Health Card Scheme Dataset,” Ministry of Agriculture, 2023. [Online]. Available:https://data.gov.in/dataset/soil-healthcard.[Accessed:Sept.20,2025].
6. P. Patil, R. Deshmukh, and S. Shinde, “Crop recommendation using machine learning techniques,” International Journal of Computer Applications,vol.183,no.27,pp.1–6,Apr.2022.
7. A.SinghandV.Kumar,“Fertilizerrecommendation systemforprecisionagriculture,”inProc.2021Int. Conf.onIntelligentComputingandControlSystems (ICICCS),Madurai,India,pp.1456–1461,Jun.2021.