Revista IA - Nº 15 - MAR/ 2023

Page 1

ESQUEÇA O HYPE

Apesar de todo burburinho, ChatGPT tem potencialidades e limitações. Exploramos os desafios e as oportunidades para seu uso no mercado corporativo

LATINO AMÉRICA

Entender o que se quer automatizar e por que é o primeiro passo Pág. 33

O curioso futuro escrito pelo ChatGPT e as IAs generativas Pág. 51

INTELLIGENT AUTOMATION | 1
ANO 03 - Número 15 - MAR 2023 www.iamagazine.com.br
Revista dos Profissionais de BPM, RPA, Artificial Intelligence e Digital Process Automation

ESQUEÇA O HYPE

PÁGINA 9

Entender o que se quer automatizar e por que é o primeiro passo

PÁGINA 33

Inteligência ArtiFIcial traz agilidade e ajuda a construir resiliência

PÁGINA 47

O curioso futuro escrito pelo ChatGPT e as IAs generativas

PÁGINA 51

CHATGPT: ENTRE O MITO E A REALIDADE

PÁGINA 61

A NOVA REVOLUÇÃO NA FORÇA

Maior Evento de Multi Mercados sobre RPA no Brasil. Em suas 16 edições realizadas nas cidades de São Paulo, Rio de Janeiro, Recife, Brasília, Belo Horizonte, Curitiba, Porto Alegre, Joinville e Blumenau, e reuniu presencialmente mais de 2.700 participantes e contou com o patrocínio das principais empresas fornecedores do mercado global.

O RPA – Robotic Process Automation tem como proposta, reunir Consultores, Especialistas da Indústria e Usuários para debater e trocar Experiências sobre a Força de Transformação do RPA como ferramenta digital para o processamento de tarefas com alto grau de rotinas e uso intensivo de mão de obra. O conteúdo do Congresso detalha Estudos de Casos de Organizações Líderes em todo o Mundo e aborda como estas Empresas estão utilizando de forma efetiva o RPA somado à Computação Cognitiva e a Inteligência Artificial como meio para melhorar a prestação de Serviços, Aumentar a Produtividade e Reduzir Custos.

OS PRINCIPAIS ESPECIALISTAS DO BRASIL E DO MUNDO JÁ GARANTIRAM PRESENÇA

CONDIÇÕES ESPECIAIS PARA INSCRIÇÕES ANTECIPADAS

INTELLIGENT AUTOMATION | 4
PATROCINADOR PLATINUM PATROCINADOR DIAMOND PATROCINADOR MASTER
Alan Pelz-Sharpe Fundador da Deep Analysis Gil Giardelli Professor Global, Apresenta O Imponderável na RecordNews Guilherme Klafke Pesquisador do Centro de Ensino e Pesquisa em Inovação da FGV Direito SP Mauricio Castro Sócio-Líder da EY para tecnologia em consultoria contábil financeira (FAAS TECH) na América do Sul Renato Opice Blum Advogado e Economista

FORÇA DE TRABALHO DIGITAL

DIA 04

DIAS 04 E 05 DE ABRIL DE 2023

CENTRO DE CONVENÇÕES FREI CANECA

Rua Frei Caneca, nº 569 - 4º Andar

São Paulo/SP

Confira a agenda e os temas das palestras

Abertura dos Congresso RPA & AI Congress e Information Show

O futuro da automação inteligente

Visita a exposição

Abertura do RPA & AI Congress

Automação nas Alturas: Como a Embraer está transformando o atendimento aos clientes utilizando RPA

Almoço

Hiperautomação e Orquestração com Python RPA na Andrade Gutierrez: Resultados, Desa os e Lições Aprendidas

Estratégias de Omni Center eleva a experiência dos clientes no Atendimento

Como obter sucesso na Transformação Digital?

PAINEL 1: Cases de hiperautomação - Experiência Práticas de Grandes Empresas em suas Jornadas de RPA e Hiperautomação

Lançamentos dos livros da Jornada Colaborativa

Coquetel de congraçamento e visita a exposição

Encerramento do primeiro dia

DIA 05

Abertura do segundo dia dos Congressos RPA & AI Congress e Information Show

IA Generativa: Muito além do ChatGPT e Bard

Visita a exposição

Abertura do RPA & AI Congress - Segundo dia

PAINEL 2: Proteção de dados na era da Inteligência Arti cial

Almoço

SEU NOME

SEU CARGO

SUA EMPRESA

Realização: Apoio:

CONGRESSISTA

FAÇA A SUA INSCRIÇÃO

PATROCINADOR SILVER PATROCINADOR ESPECIAL

APOIO

A evolução dos Micro Serviços em Automação de processos

O RPA como peça fundamental na Jornada de Automação das Empresas

O impacto do ChatGPT e IA Generativa nas Iniciativas de Automação e Transformação Digital

Show de encerramento

Sorteio de brindes

Coquetel de congraçamento e visita a exposição

Encerramento do segundo dia / Fim do evento

CLIQUE AQUI

PROMOÇÃO

REALIZAÇÃO

INTELLIGENT AUTOMATION | 5

REIMAGINANDO O FUTURO DA JORNADA

O mais importante congresso de gerenciamento de informações corporativas do Brasil responsável por disseminar os mais recentes avanços tecnológicos que irão impulsionar a transformação digital nos próximos anos.

Em sua 12º edição, que acontecerá em paralelo a DIGITAL EXPO 2023, o congresso terá a participação de grandes nomes do mercado que irão debater os mais recentes avanços em ECM, Big data, Analytics, Blockchain, Machine Learning, computação cognitiva entre outras tecnologias que trazem inteligência para a gestão da informação.

OS

CONDIÇÕES ESPECIAIS PARA INSCRIÇÕES ANTECIPADAS

INTELLIGENT AUTOMATION | 6
PRINCIPAIS ESPECIALISTAS DO BRASIL E DO MUNDO JÁ GARANTIRAM PRESENÇA Alan Pelz-Sharpe Fundador da Deep Analysis Gil Giardelli Professor Global, Apresenta O Imponderável na RecordNews Atle Skjekkeland CEO da Infotechtion e Presidente da The Digital Value Institute
Cezar
Taurion VP Estratégia e Inovação Cia Técnica Walter Koch Consultor Internacional em
ECM e Fellow da AIIM
DIAS 04 E 05 DE ABRIL DE 2023 | CENTRO DE CONVENÇÕES FREI CANECA Rua Frei Caneca, nº 569 (4º Andar) - São Paulo/SP
PATROCINADOR PLATINUM PATROCINADOR DIAMOND PATROCINADOR MASTER

JORNADA DIGITAL NAS ORGANIZAÇÕES

DIA 04

Abertura dos Congresso INFORMATION SHOW e RPA & AI Congress

O futuro da automação inteligente

Visita a exposição

Abertura do INFORMATION SHOW

Gestão inteligente de notas scais

Almoço

Visita a exposição

PAINEL 1: Cases de Inteligência Arti cial - As lições das trincheiras

Os benefícios da integração de assinaturas digitais para seus negócios!

PAINEL 2: Como as organizações estão alavancando seus processos de transformação digital

Lançamentos dos livros da Jornada Colaborativa

Coquetel de congraçamento e visita a exposição

Encerramento do primeiro dia

SEU NOME

SEU CARGO SUA EMPRESA

Realização:

Apoio:

CONGRESSISTA

DIA 05

Abertura do segundo dia dos Congressos INFORMATION SHOW e RPA & AI Congress

IA Generativa: Muito além do ChatGPT e Bard

Visita a exposição

Abertura do INFORMATION SHOW - Segundo dia

O impacto do Microsoft Purview no gerenciamento de informações

Almoço

PAINEL 3: Cases de Data Governance: A validade jurídica dos documentos digitalizados e os riscos de descarte dos documentos originais

“Generative AI e chatGPT” – entre a “mágica” e a realidade

Visita a exposição

Confira a agenda e os temas das palestras FAÇA A SUA INSCRIÇÃO

Show de encerramento

Sorteio de brindes

Coquetel de congraçamento e visita a exposição

Encerramento do segundo dia / Fim do evento

INTELLIGENT AUTOMATION | 7
PROMOÇÃO APOIO PATROCINADOR SILVER PATROCINADOR ESPECIAL
CLIQUE AQUI REALIZAÇÃO

CEZAR TAURION

EDITORIAL

OchatGPT tornou-se uma verdadeira febre, com muita gente tendo acesso diretamente a uma ferramenta de IA. A IA já está no nosso dia a dia, mas sempre de forma sutil, nas recomendações de filmes compra de produtos, análises de fraudes e assim por diante. Mas, atuando nas sombras. Com o chatGPT, pela primeira vez a sociedade experimentou o potencial dessa tecnologia.

Agora a OpenAI, a empresa por trás do chatGPT, anunciou o GPT-4, com mais funcionalidades, como criação de textos de até 25 mil palavras, contra o máximo de 3500 do chatGPT.

Devido a inúmeros problemas obtidos com o uso massivo e inesperado do chatGPT, tiveram que se esforçar em criar mais mecanismos de segurança para evitar respostas imprecisas, preconceitos e mau comportamento que muitas vezes apareciam.

Nessa edição analisamos de forma isenta, a potencialidade e as limitações dessa tecnologia, procurando nos abstrair do

hype e apresentar um quadro realista que permita aos executivos usarem essa tecnologia em seus negócios. O ChatGPT é um tremendo passo à frente para a IA generativa, mas no momento, deve ser usado com cautela em um ambiente de negócios corporativos. Além de seus problemas de precisão, o ChatGPT requer uma série de outras melhorias antes de poderem ser usados em aplicativos corporativos, como atualizações necessárias incluam resultados mais rápidos, recursos de segurança avançada e melhores habilidades de linguagem.

Os casos de uso que dão certo, invariavelmente, são os que não buscam alcançar expectativas irrealistas e excessivamente ambiciosas para problemas de negócios mal definidos. Vemos nas entrevistas aqui nessa edição os cuidados que os executivos têm tomado com seu uso, adotando expectativas bem realistas, com disseminação gradual.

Mas, ao longo do tempo IA vai transformar muitas profissões, pois muitas das suas tarefas rotineiras serão feitas pelas máquinas e isso vai dar

a esses profissionais um recurso precioso e escasso, o tempo, para que com ele se dediquem a tarefas mais humanas e menos robóticas. O importante é que humanos e máquinas consigam atuar em harmonia, com as máquinas ajudando a ampliar a capacidade humana nas suas tarefas. Isso exige uma evolução dos sistemas, e um aprendizado profissional para entenderem as implicações e limitações dos sistemas de IA.

Esperamos que gostem dessa edição. A nossa publicação é feita para e pelos seus leitores. A revista está e estará sempre aberta às ideias e contribuições de todos os leitores, sejam comentários ou artigos. Junte-se a eles. Queremos incentivar a criação de uma comunidade de estudos e práticas de IA aqui no Brasil e para isso a publicação se propõe a servir de catalizador e megafone.

Contamos com vocês!

INTELLIGENT AUTOMATION | 8

ESQUEÇA O HYPE

Apesar de todo burburinho, ChatGPT tem potencialidades e limitações. Exploramos os desafios e as oportunidades para seu uso no mercado corporativo

Por Roberta Prescott

Após ser disponibilizado para experimentação gratuita em 30 de novembro pela OpenAI, o ChatGPT viralizou no mundo inteiro. Pessoas que nunca tinham tido contato com mecanismos de inteligência artificial começaram a interagir com a plataforma e ficaram encantadas com as respostas obtidas. Quem não está inserido no universo da tecnologia e não acompanhou a evolução do aprendizado de máquina e da IA se surpreende com o futurismo. Contudo, aqueles que vivem a realidade da tecnologia entendem que o ChatGPT trouxe progresso — especialmente no que diz respeito à interface amigável —, mas observam com cautela,

já que se trata de modelos matemáticos que calculam a probabilidade da palavra aparecer e incorrem em erros.

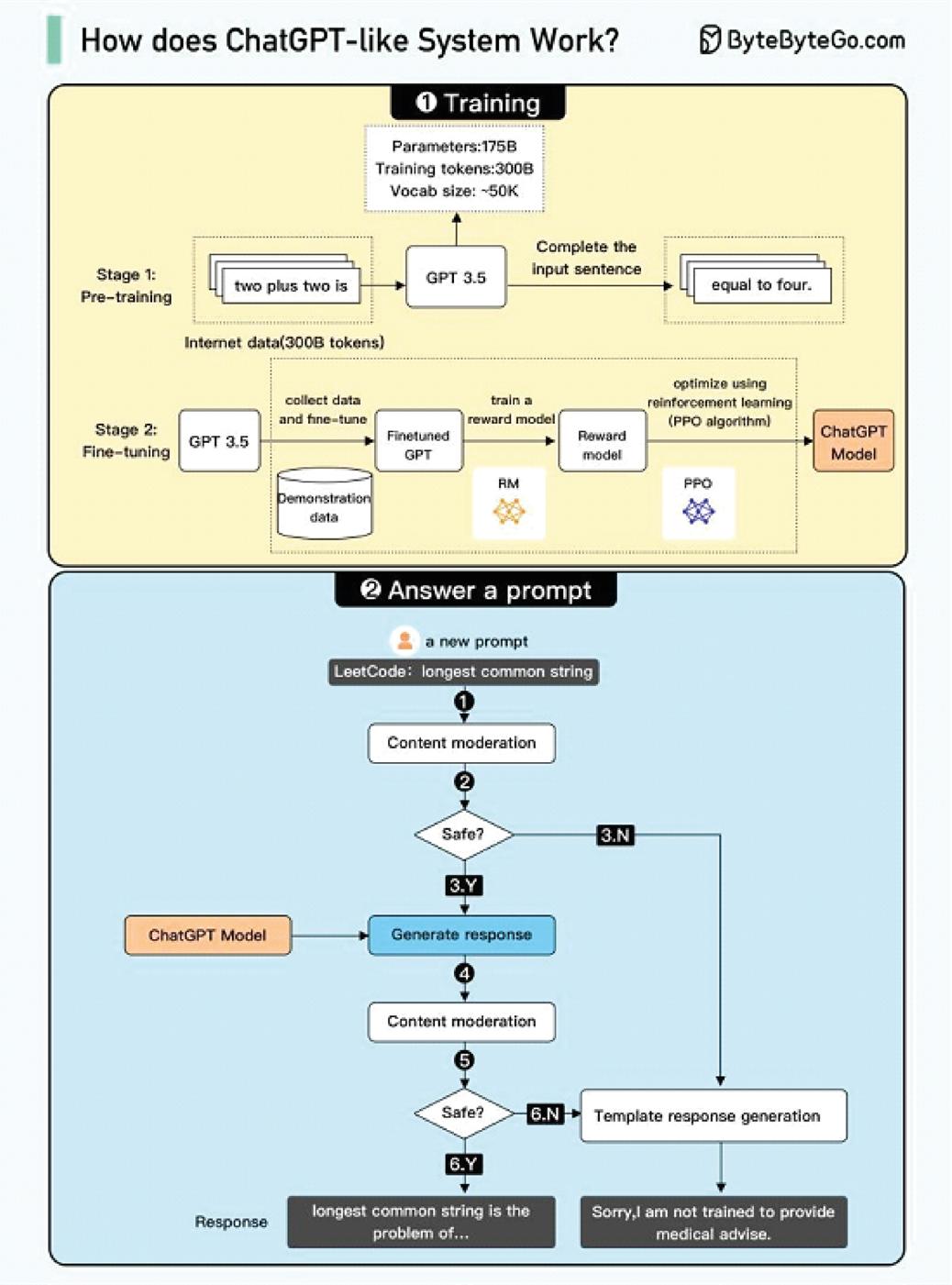
Apesar das muitas limitações, há um indiscutível potencial na ferramenta. Mas debater os desafios e as implicações que a adoção do ChatGPT ou similares traz é fundamental ao avaliar as oportunidades que se abrem com o avançado modelo de inteligência artificial e de processamento de linguagem natural. O ChatGPT — palavra que vem de chat generative pre-trained transformer — foi desenvolvido pela OpenAI e é uma evolução do GPT-3.

INTELLIGENT AUTOMATION | 9 MATÉRIA DA CAPA

GIL
GIARDELLI
LANÇA ESCOLA
DIGITAL
NA
WEB3

Prepare-se
para
o
futuro
 com
os
cursos
na
Web3
de
 Gil
Giardelli.
Aprenda
 habilidades
e
conceitos
 relacionados
às
 tecnologias
emergentes,
 como
inteligência
 artificial,
realidade
virtual
 e
blockchain.
Obtenha
um
 diferencial
no
mercado
de
 trabalho
e
seja
um
líder
 inovador
no
mundo
da
 tecnologia.

http://www.gilgiardelli.com.br/web3

INSCREVA-SE

WEB3
E
METAVERSO A
Nova
(R)Evolução
Digital

3S

DOS
ESTUDOS
DO
FUTURO

3's Science,
Spirituality
And
Society

DOS
ESTUDOS
DO
FUTURO Science,
Spirituality
and
Society

IA
GENERATIVA

Muito
além
do
ChatGPT
e
Bard

gilgiardelli web3
CURSO AO
VIVO
A
Nova
(R)Evolução
Digital METAVERSO &
CURSO AO
VIVO IA CURSO AO
VIVO
Automação de Automação de Automação de Contas a Pagar Contas a Pagar Contas a Pagar (011) 2429-9160 vendas@earqconsultoria com ROBÔS PARA ROBÔS PARA LANÇAMENTO DE LANÇAMENTO DE NOTAS FISCAIS NOTAS FISCAIS Redução de custos operacionais Maior confiabilidade no pagamento Robôs personalizados para o seu ERP Mais produtividade com zero digitação

Ambos são exemplos do uso de grandes modelos de linguagem (LLMs, de large language models), que representam um avanço na inteligência artificial. Isso porque são ajustados seguindo uma abordagem para transferência de aprendizado e usando técnicas de aprendizado supervisionado e por reforço, além do algoritmo de aprendizado profundo (deep learning) poder reconhecer, resumir, traduzir, prever e gerar texto e outros conteúdos com base no conhecimento obtido de conjuntos de dados massivos.

“Temos de estar muito atentos à questão do hype, porque ele é criado pelas gigantes de tecnologia, que vivem em uma competição feroz entre elas e vão criando estes hypes. Foi assim com o metaverso, que começou com Facebook quando estava em situação complicada do ponto de vista de marketing e anunciou investimentos para criar o metaverso. Quando uma das companhias está liderando o mundo virtual, as outras se posicionam, criam o awareness para o público associá-las ao assunto. O ChatGPT está no hype que tem a ver com essa corrida; este hype é artificial”, enfatizou Dora Kaufman, professora da PUC-SP, colunista da Época Negócios e autora do livro Desmistificando a Inteligência Artificial.

No entanto, para além do hype, o ChatGPT populariza uma categoria de inteligência artificial até então não muito explorada, a IA generativa, que extrapola os sistemas de IA preditiva. “IA generativa segue sendo previsão, mas isso a leva a gerar ou a sintetizar texto, imagem e vídeo”, explicou Kaufman, acrescentando que IA preditiva tem capacidade de lidar com grandes volumes de dados, gerando previsões mais assertivas e o ChatGPT vai além. A primeira arquitetura de IA generativa data de 2014. Era a GAN (generative adversarial network), projetada por Ian Goodfellow e colegas e que tem aplica-

ções benéficas, como na saúde para melhorar imagens de tomografia e produzir dados sintéticos, e maléficas, como as deep fakes ou fake news com sintetização de imagem e som.

Ainda incipiente

Todo hype e agitação, talvez, tenham sido amplificados pela facilidade de acesso — na web, ao alcance de todos. “Porque, do ponto de vista de capacidade de geração de NLP [sigla para natural language processing ou processamento de linguagem natural], já havia resultados similares com GPT-3, mas não estava disponível para grande público com a interface web que tem agora”, justificou Marcos Barretto, professor da Fundação Vanzolini e pesquisador sobre robôs sociáveis há quase 20 anos.

MATÉRIA DA CAPA
Dora Kaufman, professora da PUC-SP
INTELLIGENT AUTOMATION | 16

O ChatGPT é uma evolução na ponta de uma longa linha de modelos que têm capacidades similares, de modelos de compreensão, de geração de linguagem natural. “Não é algo completamente novo, é uma evolução incremental de algo que vem acontecendo e com camada de acesso, que é muito relevante”, apontou Barretto. Até por isso causou burburinho e deu início a um ciclo de expectativas em torno de seu potencial uso, mas, assim como toda tecnologia que surge, existem estágios a percorrer.

“Primeiro, a nova tecnologia é consumida pelas pessoas, pela sociedade com skills mais ligados à tecnologia, depois pelas empresas e depois pelo governo. Isto historicamente falando. Estamos bem no começo do ChatGPT ainda. O metaverso, que causou frisson em 2022, está na descida, frustrando as expectativas”, ponderou João Paulo Magalhães,

professor da CESAR School, que enxerga entre os principais impactos ocorrendo nas áreas de assistentes profissionais e pessoais.

Ainda que tenham surgido várias ideias, não tem ninguém ganhando dinheiro, porque não tem o modelo de negócios formatado, acrescentou Marcos Barretto, da Fundação Vanzolini, para quem o ChatGPT poderia ajudar na evolução dos chatbots mais genéricos. “A primeira coisa que tem de ficar claro é que estes modelos dependem de um treinamento específico e que eles repetem coisas relativas às quais foram treinados”, ressaltou Barretto.

Que fique bem claro, portanto, que o ChatGPT não tem capacidade de raciocinar — e nem tem senso crítico ou ética ou moral. “Inclusive, se pedir para citar algo e ele não tiver sido treinado para referência, vai inventar a referência”, apontou o professor da Fundação Vanzolini, explicando que o ChatGPT não acompanha a realidade, sabendo apenas o que foi treinado.

A automação inteligente pega funções cognitivas, enquanto IA generativa avança nesse processo, indo além de fazer previsão e gerando imagem, texto e vídeo. Mas, ressaltou Dora Kaufman, da PUC-SP, hoje ela ainda é limitada. “A expectativa é que a IA generativa vá melhorando e daqui a uns cinco a dez anos estará produzindo com muito mais qualidade e impactando o processo nas empresas e os profissionais”, disse a professora.

Possíveis aplicações

Saindo da experimentação informal, análises de como ChatGPT poderia ser adotado começam a ser feitas por corporações. Uma aplicação que desponta é o melhoramento de mecanismos de buscas para ir além de indicar uma coleção de links e dar respos-

INTELLIGENT AUTOMATION | 17
MATÉRIA DA CAPA
João Paulo Magalhães, professor da CESAR School

Mais automação. Menos frustração.

Todos os dias no trabalho, os empresários lidam com as mesmas manuais repetidamente. O processo é muitas vezes lento, tedioso a erros. Isso pode ser um pouco frustrante, para não mencionar não lucrativo. Parece familiar?

É por isso que, se sua empresa está enfrentando esse desafio, vantagens da automação inteligente da Automation Anywhere. Projetamos nossa plataforma nativa da nuvem, a Automation soluções avançadas para liberar as pessoas de tarefas cotidianas automatizando, acelerando e simplificando essas tarefas.

Nossa plataforma não é apenas para seu time técnico. A Automation capacita todos— desde usuários empresariais sem experiência especialistas em tecnologia—a liberar seu potencial para serem e produtivos. E isso pode significar menos frustração, e funcionários mais felizes.

Saiba mais sobre o que a Automation Anywhere pode fazer pela sua empresa.

INTELLIGENT AUTOMATION | 18
Solicite uma demo

mesmas tarefas tedioso e pode levar mencionar improdutivo e desafio, considere as Anywhere.

Automation 360™, com cotidianas e mundanas—

Automation 360 experiência técnica até serem mais criativos funcionários

tas diretas em forma de texto, respondendo ao que foi perguntado. Nessa linha, no início de fevereiro, a Microsoft, que se especula possa investir US$ 10 bilhões na OpenAI, anunciou um novo mecanismo de pesquisa no Bing alimentado por IA e um novo navegador Edge. O objetivo é oferecer respostas completas com o Bing analisando os resultados de toda a Web para localizar e resumir a resposta ao usuário. Como resposta, Google revelou Bard, seu serviço experimental de IA de conversação, alimentado pelo modelo de linguagem para aplicativos de diálogo (LaMDA).

De cunho mais prático, o ChatGPT poderia ajudar na redação de textos, mas com ressalvas. O alerta que especialistas fazem é que este tipo de tecnologia é útil, se quem está usando sabe o contexto e entende do tema, porque, ainda que o resultado do texto seja bom, a criação da IA pode ter muitos erros e necessita de revisão por alguém que conheça o assunto. Um exemplo que já existe é a tradução feita por mecanismos como Google Tradutor: funciona, mas está longe de ser perfeita e requer ajustes de alguém com conhecimento. Os chatbots também podem ser aperfeiçoados com melhoria dos diálogos.

Para João Paulo Magalhães, professor da CESAR School, nos curto e médio prazos, os principais impactados serão os assistentes profissionais. O grande desafio, segundo ele, é que o Brasil não perca a oportunidade de explorar a tecnologia e desenvolver soluções. “Tem muita gente fazendo experimentações lá fora e, se não fizermos, vamos só comprar serviços prontos”, disse.

Outro problema assinalado por Magalhães é que a tecnologia gera respostas que não são necessariamente verdadeiras e cria referências que não existem. O ChatGPT não

entende o contexto e nem o conteúdo; ele faz associações e tenta a ser criativo para não ser uma cópia do que existe. “Ele vai misturando respostas e conteúdos, podendo gerar respostas que não são verdadeiras e isso sobe ainda mais a régua. Como sabe se a resposta é certa ou não?”, apontou. É preciso que tudo que venha do ChatGPT seja, efetivamente, revisado por alguém com expertise no assunto.

Mais cética, Dora Kaufman, professora da PUC-SP, ressaltou que é muito cedo para falar de aplicação corporativa do ChatGPT. “Estamos em fase inicial; é especulação saber como esta tecnologia vai contribuir, seja o ChatGPT ou todos os outros que estão surgindo. As empresas têm de experimentar a tecnologia e a partir disso entender como vai ser a contribuição”, enfatizou.

No entanto, ela disse que uma das possibilidades é a utilização deste tipo de IA pela indústria criativa, por exemplo, no marketing, na criação de peças publicitárias ou e-mail. “A tendência é que pode substituir tudo que seja texto básico, imagem básica. Tudo que for básico não adianta competir: os profissionais têm de se capacitar para ir além”, acrescentou.

Para Kaufman, o mais importante neste momento é acompanhar as evoluções e “não entrar no jogo das big techs, não validar o hype, mas experimentar, ver os limites da tecnologia e até onde ela pode contribuir, pensando nas suas funções e como pode ser usada”.

Dominar conteúdo é chave para bom uso do ChatGPT

A fala com propriedade muito grande e o texto com formato que transmite confiança têm sido pontos altos do ChatGPT.

INTELLIGENT AUTOMATION | 20

Justamente por isso, seu uso deve ser feito com cautela, conforme apontou Felipe Campos Kitamura, superintendente de inovação aplicada e inteligência artificial no DASA. “Se você tem noção do conteúdo e identifica problemas e limitações, não tem problema fazer uso do ChatGPT. Você pode usá-lo, dando direcionamento para ele para escrever o texto, no estilo que quer. Isso é possível e, como você domina o assunto, você corrige o texto, se tiver algo errado. Para este tipo de uso, ele vai ser útil”, destacou o executivo que vem estudando finalidades para a IA.

No entanto, Kitamura ressaltou que não pode uma pessoa que seja leiga no assunto pedir à ferramenta produzir algo, porque vai escrever de forma plausível e real, levando a se tomar o conteúdo como como verdade — sendo que, em muitos casos, o ChatGPT pode ter inventado tudo. Esse é um risco real, advertiu Kitamura. O executivo lembrou ainda que o sucesso recente do ChatGPT se deve principalmente ao fato de

ele ter sido liberado de forma amigável em uma página web, mas o conceito é antigo. “Google já tinha feito o LaMBDA e o Baidu também tem modelo parecido. Todos compartilham uma base de large language model”, ponderou.

Kitamura vislumbra que inteligência artificial exercerá cada vez mais um importante papel na execução de tarefas, tendo uma pessoa checando o que foi feito. Citando o HAI — instituto para uma IA centrada no ser humano criado pela Stanford University —, ele reforça que os humanos devem permanecer no comando, sendo a IA uma ferramenta que precisa da supervisão de profissionais. O HAI tem proposto que os sistemas de IA sejam repensados tendo um “humano no circuito” e considerando um futuro onde as pessoas permanecem no centro da tomada de decisões.

A universidade francesa Sciences Po, por exemplo, proibiu o uso de ChatGPT. “Na

INTELLIGENT AUTOMATION | 21 MATÉRIA DA CAPA
INTELLIGENT AUTOMATION | 22
INTELLIGENT AUTOMATION | 23

uma empresa consolidada Governança Documental: leve a gestão documental da empresa para outro patamar.

A Governança Documental é uma metodologia com aplicabilidade completa, incluindo: Governança Ambiental, Social e Corporativa.

A primeira empresa do Brasil a implantar a Governança Documental.

Fale com quem entende. Acesse soluarq.com.br.

INTELLIGENT AUTOMATION | 24

ciência, você espera que as pessoas tragam ideias novas e sejam criativas. Cada artigo deveria trazer informação nova e o ChatGPT repete informação conhecida”, explicou Ki tamura. Mas ele mesmo faz um adendo: se você é pesquisador e sabe o que vai escrever, seria OK pedir para o ChatGPT ajudar a es crever mais rápido, com o autor fazendo re visões e modificações no texto final para não ficar longe do que queria. “Nós, humanos, somos os responsáveis. Este tipo de ferra menta facilita a vida das pessoas — e o fato de proibir não vai impedir que pessoas de má fé o façam.”

Um problema, que não é facilmente resolvível, é a propagação de conceitos que não estão corretos. Como as ferramentas são treinadas em cima de bases de dados, se, por exemplo, dez artigos trazem uma informa ção ou uma ideia equivocada e um traz a verdadeira, a chance é que o produto final contenha o que não é verdadeiro.

Na área de medicina, Felipe Campos Kitamura aposta no uso para redação de laudos e também de textos para negociação, por exemplo, entre convênios e pacientes. Além disso, o ChatGPT pode auxiliar na indicação dos exames mais apropriados para determinados casos a partir de análise na base de dados. De fato, o mecanismo pode ser empregado em tudo que puder ser automatizado, como solicitar pré-autorização de exames; resumir conteúdo médico etc. “As limitações podem ser mitigadas conforme o treinamento for melhor”, assinalou o superintendente de inovação aplicada e inteligência artificial no DASA.

IA chegou a um grau que traz possibilidade de disrupção para muitos usos

A tecnologia chegou a um nível de maturidade e sofisticação, em que pesem

todas as preocupações com ética e viés, que encanta. Na geração de conteúdo, com IA generativa, quem tem contato com o chat fica encantado, resumiu Roberto Portella, diretor de TI do Grupo Protege. O conglomerado completou 50 anos em 2021; conta com 12 mil funcionários, tem 40 bases operacionais, presença em 18 Estados mais o Distrito Federal e opera 1.100 veículos. A TI atende a todos os braços de negócios corporativamente, uma operação ampla cobrindo logística de valores, segurança, carga segura, vigilância e unidade de serviços aeroportuários, além de agronegócio.

Portella avalia que, ainda que o conteúdo não esteja atualizado — foi carregado em 2021 — o potencial da tecnologia chegou a um grau que traz possibilidade de disrupção para muitos usos. “Por trás do ChatGPT,

INTELLIGENT AUTOMATION | 25 MATÉRIA DA CAPA
Roberto Portella, Diretor de TI do Grupo Protege

IBM Business Automation

RPA: Automação integrada, modular, na medida certa.

IBM Robotic Process Automation ajuda você a automatizar mais processos de negócios e TI, com a facilidade e a velocidade do RPA tradicional. Os robôs de software, ou bots, podem agir com base em insights de IA para concluir tarefas sem atrasos e permitir que você alcance a transformação digital.

Clique nos ícones e saiba mais!

Indexação de Conteúdo ECM

Captura

Trabalhador Digital - RPA

Visibilidade

Workflow

Decisões

Mineração de processos

Torne-se um parceiro comercial IBM e incremente suasvendas! IBM Partner Plus

INTELLIGENT AUTOMATION | 26

Indústrias complexas estão repletas de oportunidades para a tecnologia melhorar seus processos. A automação certa pode aumentar a eficiência, reduzir erros e liberar capital humano para fins de maior valor agregado. Os ganhos podem ser grandes, mas existem dois entraves que podem impedir as empresas de alcançá-los: a tecnologia em si e sua execução.

A Rede Lojacorr, a maior rede independente de corretoras de seguros do Brasil, enfrentou esses dois problemas em sua jornada rumo à automação. A Lojacorr distribui seguros por meio de uma rede qualificada de corretores. Também é parceira de grandes seguradoras.

Então Ribeiro começou a buscar novas formas de gerar valor e eliminar o atrito. A automação parecia que faria as duas coisas.

“O IBM RPA permite ganhos de eficiência em uma grande escala. Com acesso mais rápido às informações e maior confiabilidade dos dados e eficiência operacional”, afirma Sandro Ribeiro, Chief Information Officer (CIO) da Lojacorr.

Desde a implementação do RPA, a equipe de Ribeiro observou:

• Aumento de 80% na eficiência da execução dos processos sem a necessidade de contratação de pessoal para dar suporte às operações;

• O processamento e notificação de mais de 700 pagamentos por dia;

• Captura e processamento de dados mais rápidos, fornecendo informações mais rápidas para corretores e clientes;

• Maior segurança e confiabilidade ao evitar erro humano no alto volume de processos repetitivos;

• Melhor gestão e controle da informação processada.

Sandro destaca: “Um dos principais motivos de termos escolhido a IBM foi o atendimento prestado ao cliente. Isso nos deu confiança para seguir em frente.”

INTELLIGENT AUTOMATION | 27
Caso de sucesso

tem a tecnologia GPT e podemos desenvolver a tecnologia usando motor, o que traz uma gama de possibilidades e de usos para o mercado corporativo e dos negócios gigantescos”, disse.

No Grupo Protege, a discussão sobre as possibilidades e as iniciativas de uso está na pauta. Portella contou que já começou a falar com algumas empresas para identificar usos não recreativos da ferramenta. Ele enxerga grande potencial, mas ressaltou que, como qualquer outro processo de implantação de IA, ainda tem curva de aprendizado a ser realizada.

Entre os potenciais usos estão desenvolvimento de assistentes virtuais para interação com clientes, que, no caso da Protege requer muitas personalizações. Também é possível desenvolver com uso de ChatGPT aplicações para colaboradores, em complemento à atual intranet, para fazer toda interação com RH. “Extrapolando a questão do chat, tem uso pelo jurídico para auxiliar na quantidade de processos que têm de ser avaliados. Uso de IA, com processamento de linguagem natural, traz resultados benéficos”, apontou Roberto Portella.

Um caso de uso de IA baseada em redes neurais seria para fazer avaliações e identificação da melhor condição operacional. “Isso pode trazer benefícios para o mercado logístico, porque traz eficiência da operação com custo reduzido”, disse. Outro exemplo é para realizar análises, combinando dados de riscos e estatísticas de criminalidades gerando insights importantes, o que, segundo Roberto Portella, aumenta a segurança para o cliente.

“Para mim, apesar das limitações, sou muito otimista. Vivo tecnologia desde que comecei a carreira. Comparo este momento a mais ou

menos quando lançou a internet”, ressaltou o CIO. “Acho que estamos no momento em que hoje a aplicabilidade das novas tecnologias é muito mais ágil; antes levava anos”, completou.

O executivo disse acreditar que, já em 2023, deverão aparecer casos de sucesso com ChatGPT. “A diferença de outras tecnologias é que, apesar da forma ser nova, IA já é amadurecida. E, hoje, você tem mais condições de processamento; antes era muito caro. O ponto de inflexão com a maturidade que chegou”, analisou.

Para ele, o encantamento com o ChatGPT veio do fato de que a ferramenta compreende a nuance da pergunta e se encontra em um estágio de muito mais acurácia no entendimento da pergunta. “O uso de IA está mais experimentado; agora, é mais fácil dentro das organizações o uso e a aplicação do ChatGPT, porque se abriram as portas para aplicações de IA e daí fica mais fácil a adoção do novo”, finalizou.

INTELLIGENT AUTOMATION | 29 MATÉRIA DA CAPA

ENTENDER O QUE SE QUER AUTOMATIZAR E POR QUE É O PRIMEIRO PASSO

Os desafios para se avançar com tecnologias de inteligência e automação são variados e, nas companhias, estão centrados principalmente em conhecer com profundidade o negócio para destacar o processo que se quer automatizar. Nesse ciclo, não esquecer da inteligência humana e ter em mente que a ferramenta de inteligência artificial é tão boa quanto naquilo em que é treinada são itens fundamentais, como apontou Alan Pelz-Sharpe em entrevista exclusiva. “Os aumentos de inteligência artificial apoiam o trabalho humano; e não o contrário. Muitos projetos ambiciosos de transformação entendem isso da maneira errada”, disse Pelz-Sharpe, que é fundador da Deep Analysis e coautor do “Practical Artificial Intelligence – An Enterprise Playbook”.

O especialista é reconhecido por sua ampla experiência como analista de mercado global de ECM e em tecnologias de IAI,machine learning e RPA. “A primeira coisa que as pessoas precisam fazer é realmente entender melhor o que está acontecendo e priorizar. Esse é o desafio”, afirmou ele que será um dos keynotes speakers, no 5º RPA & AI CONGRESS e no 12º INFORMATIONSHOW, marcados para os dias 4 e 5 de abril, no Frei Caneca Convention Center, em São Paulo. Confira a seguir a entrevista.

Intelligent Automation Magazine - Alan, o senhor palestrou em evento da Information Management em 2012 e retorna ao evento da editora em 2023.

Gostaria de começar esta entrevista perguntando o que mudou nestes dez anos?

Alan Pelz-Sharpe - Tudo mudou e nada mudou, no sentido de que ainda resolvemos os mesmos problemas. Os negócios não mudaram; eles se tornaram maiores e mais complexos, mas, fundamentalmente, ainda é apenas um negócio, certo? Banco ainda é banco. O governo ainda é governo. As pessoas querem licenças e transações; querem informações e isso fica igual. O que mu-

INTELLIGENT AUTOMATION | 33
ENTREVISTA

dou é que algumas novas tecnologias surgiram. Ainda assim, há coisas como aplicativos legados, que são antigos, mas fundamentais e que não vão desaparecer. Mas, desde 2012, acho que duas grandes coisas aconteceram que não mudaram o mundo, mas são importantes. Uma é o aumento do uso da computação em nuvem. A maioria das coisas ainda está local, mas há um movimento para a nuvem, que é lento. E, mais recentemente e, a longo prazo, provavelmente, mais importante, é a inteligência artificial. Outra coisa que surgiu foi a automação de processos robóticos, RPA. Porém, como analista sempre tenho que lembrar, é que mesmo que algo esteja nas manchetes, em todas as notícias e com todo mundo querendo falar sobre isso, no mundo real, seu uso ainda é muito pequeno.

IAM - Apesar da evolução das tecnologias, relatórios, incluindo o que a sua empresa divulgou (“Work Intelligence: Improving Processes by Balancing Human Intelligence and AI”), mostram que algumas empresas não aproveitam todo o potencial desse avanço. Como preencher essa lacuna? O que falta para as empresas adotarem essas tecnologias e tornarem mais automatizadas, mais inteligentes e mais eficientes? Trata-se de uma questão de cultura corporativa?

Alan - Muito disso é cultura. Estudamos inteligência artificial há 23 anos e, agora, qualquer pessoa pode, de graça, acessar à Web e brincar com inteligência artificial, certo? Portanto, ela está disponível gratuitamente. Assim, os problemas são, principalmente, culturais. Um deles é que não gostamos de nos desfazer de nada. Então, acabamos com montanhas e montanhas de dados, que podem ser documentos comerciais ou apenas dados de um banco de dados, não importa. Acabamos com enor-

mes petabytes, terabytes de dados e, provavelmente, 95% deles não têm valor. Isso é um problema, porque é caro e atrasa tudo. Quando você está falando sobre inteligência artificial, bem, ela é treinada com base em dados, certo? Então, quão bem vai treinar, se seus dados não forem de boa qualidade? Na verdade, não vai fazer um bom trabalho. Portanto, a ferramenta de inteligência artificial em si é muito, muito poderosa, mas é tão boa quanto naquilo em que é treinada — e, geralmente, não é treinada em bons dados. Então, decepciona, né?

E também tem o lado da automação. O que aconteceu é que agora lutamos com aplicativos que têm 50 anos, como mainframes, Microsoft ou qualquer outro, e continuamos construindo sobre eles. A maioria das organizações não sabe como as informações de seus negócios realmente funcionam. Está tudo bem em dizer que se quer automatizar isso, melhorar aquilo para ser mais eficiente. Mas, se você não sabe como está funcionando hoje, por onde começar? Isso é um desafio. E há outro conjunto de tecnologias que estão chegando agora, chamadas de ferramentas de mineração de processos e tarefas, que visam a fornecer uma imagem do que realmente aconteceu. Isso é muito valioso, mas o que costumam te dizer é que a situação é muito, muito mais complexa do que você jamais imaginou.

IAM - Então, se a maior parte das organizações não conhece suas informações ou como o negócio realmente funciona, este é um desafio que precisa ser endereçado. Antes de implantar as novas tecnologias, é preciso ter claros os processos, certo?

Alan - Bem, é aí que reside o desafio. Sou um grande defensor do uso de inteligência artificial; escrevi um livro sobre isso, mas

INTELLIGENT AUTOMATION | 36

temos que dizer a todos que acham que isso é mágico e vai torná-los mais eficientes e fazer economizar dinheiro, boa sorte, porque isso provavelmente não vai acontecer. A primeira coisa que as pessoas precisam fazer é realmente entender melhor o que está acontecendo e priorizar. Esse é o desafio. Qual é o principal projeto a ser priorizado em sua empresa? E o projeto pode ser muito pequeno, mas tem impactos enormes. Se você olhar, digamos, um banco comercial no Brasil versus nos EUA, quando estive no Brasil em 2012, fiquei fascinado com quantas pessoas estavam usando seus telefones para fazer transações e não poderíamos fazer isso nos EUA.

IAM - Conhece o Pix? Foi uma grande evolução e revolução por aqui.

Alan - É uma grande revolução. As pessoas pensam que os EUA são muito mais avançados em muitos aspectos, mas isso simplesmente não é verdade. Vocês fazem muitas coisas muito, muito bem. Mas, voltando, o desafio sempre vem sobre o que você prioriza? Mencionei o banco, porque vocês perceberam que o mobile banking era muito importante e adotaram bem cedo isso. Foi muito importante. Mas, por trás, você ainda terá muitos aplicativos em Cobol, em mainframe, de 30, 40 anos atrás ou mais. E não há problema nisso, porque funciona. Eu acho que o que acontece com as grandes organizações é que, geralmente, elas se concentram na coisa errada. E a outra coisa que fazem, especialmente quando a inteligência artificial está recebendo todas as manchetes e todo mundo quer falar sobre isso, é que subestimam a importância da inteligência humana. Vemos isso em muitos projetos de automação: alguém entra e diz, ah, tem um jeito melhor de fazê-lo e, então, automatizam, se livram das pessoas que estavam fazendo aquele trabalho para daí descobrirem que não era uma maneira melhor. Para cada

bit de automação técnica, há provavelmente três vezes mais processos acontecendo na cabeça de alguém, porque eles trabalham em torno disso, fazendo as coisas acontecerem. As pessoas entendem quais exceções ocorrem e como lidar com elas. Então, acho que o perigo é que tentamos automatizar demais. Algo deve ser automatizado, porque será mais rápido, preciso e econômico, mas muitas coisas que as pessoas vislumbram para automação não serão melhores.

IAM - E como escolher?

Alan - É muito, muito difícil. Se você pegar uma grande empresa, como a Microsoft, que entregou tecnologias fantásticas nos últimos dois anos como Syntex e Viva, ao mesmo tempo, eles têm centenas de milhares de clientes ao redor do mundo que não sabem o que fazer com essas novas tecnologias. Uma das coisas é priorizar e, de novo, voltarei à inteligência humana. Eu e meus colegas aconselhamos empresas, que nos dizem como funcionam e o que querem fazer. É ótimo. Parece fantástico. Mas, há anos, o que fazemos é procurar talvez a pessoa com o salário mais baixo da empresa, uma pessoa comum na empresa para nos explicar o processo. Em um caso, reportei a uma delas o que a gerência havia me falado e a pessoa riu, porque não havia nada parecido com o que acontecia. Tem de se descobrir o que realmente está acontecendo e, gradualmente, começar a consertar para obter um retorno muito maior do investimento.

IAM - O relatório “Work Intelligence: Improving Processes by Balancing Human Intelligence and AI” preconiza que harmonização digital (digital harmonization) é o próximo passo da transformação digital. Explique melhor este conceito.

INTELLIGENT AUTOMATION | 37
ENTREVISTA

Multicanais de atendimento

Robôs de voz e chats

Atendimento humano
Telefone
Webchat
(11) 3355-3400 comercial@totalip.com.br Fale conosco e se surpreenda! Conheça o novo Total Chat Center Gravação Monitoria Transferências Mensagens pré-formatadas Integração ...e muito mais!

Alan - Não gostamos do termo transformação digital, porque sugere que você vai levantar, mover, rasgar, recolocar. Mas a realidade é que você tem de harmonizar o que você já tem e potencialmente usar algumas novas ferramentas para melhorá-lo. Então, você pode pegar algo como RPA — e RPA é muito poderosa — para automatizar atividades que são sempre realizadas da mesma maneira. Mas muitos processos não estão conectados a outros processos e é aqui que entra o trabalho humano. O que acontece em projetos, principalmente de grandes empresas, é que vão fazer alguma coisa em um departamento ou em um local específico sem pensar sobre como — e se — isso afeta o resto do negócio. Então, antes de iniciar esses projetos, você precisa pensar de forma mais holística, porque, às vezes, você pode consertar algo em um lugar e realmente criar um problema em outro lugar — e voltamos à inteligência humana.

Subestimamos o conhecimento, as habilidades e a experiência dos funcionários na maior parte do tempo. Isso não significa que não haja um papel para RPA, inteligência artificial, mineração, orquestração de processos, blockchain e tudo mais. Os aumentos de inteligência artificial apoiam o trabalho humano; e não o contrário. Muitos projetos ambiciosos de transformação entendem isso da maneira errada. E ouvimos muito o termo hiperautomação, que parece que a gente tem que automatizar tudo o que pode. Essa é uma receita para o desastre. Quando você entra em situações complexas, você tem que agir com muito cuidado, muito cuidado, porque é muito fácil errar.

IAM - Portanto, a chave para as empresas seria, como você disse antes, entender melhor o que deve ser automatizado e como IA deve ser implementada. É muito trabalho a ser feito antes

de se adotar qualquer nova tecnologia; e não implantar apenas para ser o primeiro a usá-la.

Alan - Isso é ótimo para o seu marketing. Mas, genuinamente, para qualquer projeto transformador, seja RPA ou IA ou qualquer outro, provavelmente 60% a 70% do trabalho deve ser descobrir com antecedência o que está acontecendo agora e como será feito no futuro. É planejamento, análise. É aí que a maior parte do dinheiro e do tempo deve ser gasta. Mas não é assim que funciona no mundo real. Você tem que ter um plano bem detalhado de como vai chegar lá, com todos os passos definidos.

IAM - Discutimos muito sobre implementações nas empresas, mas o que o senhor vê como tendências e futuro de RPA e IA? Como as empresas devem adotá-las para se tornarem mais propensas a melhorar a produtividade e outros benefícios? Em qual estágio de adoção estamos hoje?

Alan - Primeiro de tudo estamos nos primeiros dias. Em termos de maturidade, ainda nem começamos. Então, acho que para as pessoas neste setor, sejam profissionais de software, analistas de negócios, empresários, eu acho que é uma indústria fantástica para se fazer parte, porque ela vai crescer e há uma escassez desesperada de habilidades. Simplesmente não há pessoas suficientes que conheçam ou entendam este mundo. Certamente, usaremos mais IA à medida que avançamos e é muito menos sobre coisas como chatGPT e IA generativa, que são muito interessantes de se ler, e muito mais sobre IA muito especializada e que entende, por exemplo, a pressão em um gasoduto ou ciclos de negociação ou qualquer outra coisa. É sobre uma IA muito específica. Outro grande disruptor da nossa indústria, o que ain-

INTELLIGENT AUTOMATION | 41 ENTREVISTA

Assuma o controle dos seus processos de RH e Recrutamento

OELO HR Personnel File ajuda a criar um arquivo de pessoal digital no qual todos os documentos são reunidos e armazenados em um local central, independentemente do formato. O ELO HR Personnel File facilita a configuração de arquivos de pessoal eletrônicos e padroniza documentos, automatizando diversos processos, tudo em conformidade com a lei geral de proteção de dados (LGPD). Além de permitir

workflows baseados em formulário, notifica funcionários sobre prazos e simplifica processos de aprovação, reduzindo o tempo de processamento e custos do RH. O ELO HR Recruiting otimiza os processos de recrutamento de maneira fácil e eficiente, com um processo transparente desde a publicação de uma vaga de emprego até a contratação de um candidato, simplificando o processo de seleção.

INTELLIGENT AUTOMATION | 42
ELO HR Personnel File e ELO HR Recruiting
www.elo.com

Solução completa de RH: Selecionando e gerindo seus ativos mais valiosos

As pessoas são os ativos mais valiosos e estratégicos de uma organização. Em função disso, esse é um setor fundamental, que demanda uma atenção especial e soluções que começam no recrutamento e seleção de pessoal e segue permanentemente no gerenciamento de RH. Problemas e falhas nesse ponto nevrálgico do seu negócio podem comprometer o sucesso de toda uma operação.

Os últimos anos mostraram quão importante e urgente é a transformação digital nas empresas –e muitas empresas estão ficando para trás. É por isso que a ELO Digital Office entrega duas soluções completas e definitivas: as Business Solutions

ELO HR Recuiting e ELO HR Personnel File. Conheça um pouco mais:

Business Solutions ELO HR Recuiting

Essa ferramenta ‘tudo-em-um’ permite gerenciar todo o ciclo de recrutamento de forma eficaz e transparente, permitindo enviar facilmente solicitações de vagas, aceitar candidaturas e armazenar de forma prática as informações sobre os candidatos. Isso não apenas economiza tempo e recursos, mas também pode atender aos requisitos legais de proteção de dados pessoais, graças às funções de exclusão automática e permissões baseadas no usuário. O Business Solution ELO HR Recruiting oferece suporte profissional na otimização dos processos de contratação. Estes são apenas alguns dos muitos benefícios:

• Processo de recrutamento automatizado Processos eficientes, desde o envio de uma solicitação de vaga até a ambientação do novo empregado

• Listas de verificação e modelos úteis

As listas de verificação e funções de lembrete configuráveis garantem que dispõe de todos os dados de forma resumida

• Conformidade com a legislação da proteção de dados

Cumpra os requisitos do GDPR – certifique-se de que os dados sejam apagados automaticamente e atribua permissões para usuários específicos

• Sistema de classificação

Compare os perfis e as habilidades dos candidatos e armazene as informações em um sistema centralizado

• Transfira facilmente os dados dos candidatos

Integração e importação/exportação fácil dos dados com os sistemas atuais

Business Solutions ELO HR Personnel File

A digitalização oferece grandes oportunidades para agilizar processos de RH, e a melhor forma de tirar o máximo proveito disso é a Business solution ELO HR Personnel File. Ela facilita a configuração de arquivos pessoais eletrônicos e padroniza documentos, independentemente dos formatos. Toda a correspondência, como candidaturas por e-mail, cartas de referência e pedidos de licença, fica armazenada em um local central. Um sistema baseado em permissões e uma tecnologia de criptografia garantem a conformidade com a legislação de proteção de dados e outras. Ao mesmo tempo, o ELO HR Personnel File automatiza vários processos e alivia os funcionários de tarefas rotineiras. Permite workflows baseados em formulário, notifica os funcionários sobre prazos e simplifica os processos de aprovação. Reduza o tempo de processamento, custos e aumente a transparência dos processos de RH. Confira os diferenciais da Business solution ELO HR Personnel File:

• Criar dados mestre

Inicie os processos necessários quando um funcionário entra ou sai da empresa.

• Suportar processos com listas de verificação

Utilize listas de verificação para agilizar os processos.

• Garantia de conformidade com a proteção de dados

Fácil de cumprir os requisitos do GDPR e outras diretivas.

• Cumprir prazos

Nunca mais perca prazos ou compromissos graças às notificações automáticas.

• Mantenha-se sempre informado

Manter ainda mais documentos sob controle com painéis personalizados.

INTELLIGENT AUTOMATION | 43

E TENHA OS

MELHORES RECURSOS PARA ASSINATURA ELETRÔNICA DE DOCUMENTOS

I C A a

atender às necessidades específicas de assinaturas sob demanda e, o melhor, é ILIMITADO!

Nossa plataforma é totalmente intuitiva e você poderá: carregar seus documentos, definir os assinadores, enviar automaticamente o documento para assinaturas, acompanhar o processo e baixar o documento após assinado com o relatório de confiabilidade.

Além disso, é integrada à uma solução de BPM, white label e tem integração com whatsapp.

A S S I N A T U R A E L E T R Ô N

INTELLIGENT AUTOMATION | 44
CONTRATE O
+ 55 31 2565-6816 + 55 31 3195-8301 https://3adigitall.com.br/

da não aconteceu, mas está começando, é o uso de blockchain. O blockchain é realmente uma coisa muito simples, mas tecnicamente complexo. Como torna algo imutável, significa erradicar a necessidade de uma enorme quantidade de processos de negócios.

IAM - Olhamos para um futuro com IA, blockchain, computação em nuvem?

Alan - IA é uma ferramenta de automação. Parte de nossa tese é que a indústria, por razões compreensíveis, diz que isso é RPA, é gerenciamento de processos de ne-

gócios, é fluxo de trabalho, é gerenciamento de documentos… No fim do dia, são apenas ferramentas para automatizar a gestão da informação. E isso é realmente tudo lá. Você pode resolver o mesmo problema com ferramentas diferentes de maneiras diferentes. Portanto, RPA estará sempre lá, assim como o gerenciamento de processos. Mas sistemas antigos, como gerenciadores de regras, ainda são usados e sempre serão. Essas tecnologias nunca desaparecerão, mas o gerenciamento delas melhorará com o tempo e ficará mais simplificado.

INTELLIGENT AUTOMATION | 45 ENTREVISTA

INTELIGÊNCIA ARTIFICIAL TRAZ AGILIDADE E AJUDA

A CONSTRUIR RESILIÊNCIA, APONTA BCG

Transformações são desafiadoras para empresas de qualquer setor. Dado o porte, abrangência e complexidade em larga escala, alcançar mudanças significativas na trajetória de grandes companhias usando abordagens tradicionais é uma tarefa difícil. No entanto, com ajuda da inteligência artificial, o trabalho pode ser menos árduo, é o que aponta o artigo “AI Is Revolutionizing How Companies Manage Transformations” (IA está Revolucionando como Empresas Gerenciam Transformações), do Boston Consulting Group (BCG). De acordo com a consultoria, ter o apoio de um sistema de IA para analisar em tempo real os diversos dados de desempenho dos processos de mudanças que envolvem esse momento de guinada das companhias, permite que elas façam ajustes de forma ágil – prevenindo falhas e colaborando para a resiliência.

Para gerar insights sobre o assunto, o BCG montou um modelo de inteligência artificial que aprendeu com 64 mil iniciativas implementadas ao longo de transformações em empresas de diversos setores. Com base nas análises, o modelo faz recomendações para mitigar riscos e, a partir daí, fazer previsões vindas de inputs do usuário, visualizando possíveis cenários e permitindo que o plano de ação se adapte à melhor estratégia. Isso implica em, por exemplo, metas mais realistas.

“A IA traz uma base de análise significativa e personalizada de um rico conjunto de dados históricos. A grande vantagem do uso de inteligência artificial durante essas transformações de negócios é a agilidade que a tecnologia proporciona. Desta forma, os líderes podem visualizar o desempenho

INTELLIGENT AUTOMATION | 49 MATÉRIA

COM O MOMENTO DE INCERTEZAS NO MERCADO, É IMPRESCINDÍVEL TER CONSCIÊNCIA PARA DECIDIR COMO INVESTIR O SEU CAPITAL.

A RECRUTAÊ É A CONEXÃO PERFEITA ENTRE TALENTOS E OPORTUNIDADES, PROPORCIONANDO ASSERTIVIDADE E AGILIDADE NAS CONTRATAÇÕES.

em tempo real, modulando a transformação de forma contínua e tendo melhor aproveitamento do tempo de resposta, para que a companhia realmente consiga se adaptar ao que virá. Em um cenário de crises econômicas e globais, ter uma resposta rápida para suportar tomadas de decisões ágeis é essencial”, afirma Henrique Sinatura, diretor executivo e sócio do BCG, e líder do BCG X para América do Sul e Ibéria.

O ciclo de “autoaprendizagem” é o principal ponto da abordagem baseada em dados. Ao alimentar o sistema com mais informações, os algoritmos melhoram com o tempo, oferecendo recomendações mais precisas — a expectativa é que a tecnologia preveja resultados das iniciativas da transformação, ajudando as pessoas a navegarem pelas ações de forma consciente, sempre considerando as melhores práticas.

É importante ressaltar, no entanto, que a tecnologia não substituirá as interações humanas e o gerenciamento direto. A ferramenta facilita e aprimora o trabalho dessas pessoas, aumentando as chances e o grau de sucesso de cada iniciativa proposta.

O estudo reforça ainda que não há um padrão de uso da IA, porém, que as análises de milhares de iniciativas apontam quatro dicas de ouro para o sucesso:

Simplicidade: iniciativas complexas tendem a falhar com maior frequência. Muitas vezes a dificuldade está no tamanho da ambição, como metas excessivamente agressivas ou desproporcionais, por exemplo. O BCG recomenda dividir essas ações em partes mais gerenciáveis e simplificar seu escopo, além de treinar os profissionais envolvidos no projeto para definirem e administrarem alguns marcos. A IA pode ajudar a monitorar a complexidade, usando dados, métricas fi-

nanceiras e verificação de cronograma, para disparar alarmes antes que um desvio de rota expressivo aconteça.

Alto desempenho e experiência: transformações contemplam dezenas de iniciativas que irão compor todo o projeto da renovação de uma empresa. Gerenciar esse tipo de projeto é um trabalho especializado, intenso e exige profissionais com senioridade adequada, bom trânsito na organização e mindset correto. Por isso, investir na seleção do time cordato — dentro ou fora da empresa — é uma parte importante para o sucesso.

Eliminar problemas no começo: é comum que as ações percam um pouco o rumo durante a execução, mas é importante atuar rapidamente sobre elas. Problemas endereçados cedo, com o suporte da alta gestão tendem a ter mais sucesso por esses profissionais terem mais ingerência para removerem obstáculos, além de ajudarem mais a mobilizar recursos e administrá-los quando projetos interdependentes estiverem competindo pelos mesmos recursos limitados.

Mantenha o ritmo: iniciativas de ritmo mais dinâmico, com intervalos curtos entre prazos de metas, geralmente têm 20% de chance a mais de alcançarem sucesso. Assim, a recomendação é limitar o tempo entre metas e KPIs, e documentar os aprendizados.

O material completo, em inglês, está disponível no site do BCG.

INTELLIGENT AUTOMATION | 51
MATÉRIA

POR QUE BRITY RPA?

O Brity RPA é utilizado por organizações confiáveis por sua credibilidade tecnológica.

Qualquer tarefa pode ser facilmente automatizada com precisão.

OCR

R e c o n h e c i m e n t o d e t e x t o e d o c u m e n t o / i m a g e m .

BRITY PLATAFORMA DE AUTOMATIZAÇÃO

P r o c e s s o d e n e g ó c i o s E 2 E a u t o m a ç ã o

CHATBOT

T a r e f a s d e p r o c e s s a m e n t o e m t e m p o r e a l

BRITY SERVIÇO COGNITIVO

D i a g n ó s t i c o / r e c o m e n d a ç ã o d e I A s e r v i ç o

Persona de serviç

Educação pa Suporte tecn

Fidedign verificad

Solução fácil par

Automação

Rica experiê Aplicação co tecnologia A Poder tecno

M

lização

ços de suporte ara capacitação nológico no e solução da ncia na área onveniente para AI

inteligente

e ra todos

ológico verificado fácil e simples

FOCO EM ALTO VALOR AGREGADO AO NEGÓCIO

24/7 SEM PARAR

EXECUÇÃO DE NEGÓCIOS

MUDANÇA NA CULTURA DE TRABALHO

ERROS REDUZIDOS POR AUTOMAÇÃO

imediata

O CURIOSO FUTURO ESCRITO PELO CHATGPT E AS IAs GENERATIVAS

Aos horizontes, quebra expectativas e nos permite explorar o desconhecido. Os riscos são apenas parte de um percurso de sucesso e progresso. Isso porque a tecnologia é um campo de conhecimento potencial, gerador de ferramentas que podem ser usadas para os mais diversos propósitos. Pode ser intimidador abraçar certas novidades, mas quando o fazemos, nos encantamos com o que pode ser alcançado. De certa forma, esse equilíbrio entre otimismo e temor é o que venho ob-

bre inteligências artificiais (IAs) generativas, partilhar algumas reflexões.

Alguns dados interessantes que encontrei em publicações recentes na imprensa, apontaram uma pesquisa realizada pela PitchBook afirmando que o investimento de capital de risco em IAs generativas cresceu 425% entre 2020 e 2022, chegando a US$ 2.1 bilhões. Isso se deu, aparentemente, pela popularização de algumas dessas ferramentas, sobretudo nos últimos meses, dado seu de-

INTELLIGENT AUTOMATION | 55
ARTIGO
INTELLIGENT AUTOMATION | 56

senvolvimento de arte digital e escrita com aspecto mais humano. A PitchBook ainda apontou que com essa evolução recente, em pouco mais de um ano, investidores apostaram pelo menos U$ 1.37 bilhão em 78 negócios ligados a IAs generativas, quase o mesmo tanto do que foi investido nos últimos cinco anos anteriores combinados.

E essa atenção não vem apenas de investidores. A ferramenta de IA generativa que está sendo mais discutida no momento é o ChatGPT. Desenvolvido pela OpenAI, uma organização sem fins lucrativos de pesquisas com IA, fundada em 2015 por um grupo de empresários, pesquisadores e filantropos, o ChatGPT tem o propósito de gerar conteúdo de forma a simular uma conversa humana real via mensagens de texto.

Lançada no fim de 2022, ela angariou milhões de usuários rapidamente, o que alimentou ainda mais o seu banco de dados, a tornando mais e mais complexa e completa, mesmo ela já sendo bem diversa em sua base inicial. A ferramenta pode responder a perguntas variadas e dentro de inúmeros assuntos, porém diferente dos bots tradicionais, sem usar textos prontos, pré-programados e que circulam dentro de uma gama específica de respostas que podem ser dadas, ou seja, trata-se, de fato, de uma tecnologia realmente muito sofisticada e valiosa.

Curiosamente, experimentei recentemente o GPT-3 utilizando o OpenAI Playground, no programa OPM (Owner/President Management) que estou cursando em Harvard. Durante o curso, feito em conjunto com 166 líderes de negócios de 40 países, usei a ferramenta no contexto de ler os estudos de caso para dar opiniões e discutir o que estava escrito, o que se apresentou uma experiência fantástica. Voltando especificamente ao ChatGPT, em breve, a ferramenta será in-

corporada ao OpenAI Azure, ecossistema da Microsoft, algo que possivelmente irá gerar uma série de novas aplicações com IA. Como a Certsys, empresa que fundei, é parceira da Microsoft, foi muito bom me inteirar desse tipo de ferramenta em primeira mão.

O potencial é imenso, sobretudo para os campos de pesquisa e de negócios. A geração de conteúdo, a tradução, o atendimento ao cliente, tudo isso vai ser muito mais facilmente automatizado graças a ela. Os tradicionais bots para automação serão elevados a um novo patamar, possibilitando que se atenda melhor, mais rápido e de forma mais eficiente, por exemplo. O ChatGPT pode, inclusive, dar conselhos, contar piadas e analisar o mercado financeiro. Apesar disso, há de se lembrar que ela é uma ferramenta de consulta, ou seja, os conteúdos não são criados do zero, ela o gera a partir do conhecimento existente.

Se tornará mais fácil, por exemplo, conhecer o perfil de um cliente e indicar a ele o que melhor se adequa à sua necessidade de forma automática. É uma especialização de tarefas que já realizamos. Apesar disso, como comentei antes, há algumas preocupações com riscos do seu uso, o que faz parte do processo de adoção de uma inovação.

Como uma aplicação focada em conseguir respostas sobre assuntos diversos, e que trabalha com o conhecimento que já existe, ela está sujeita a gerar interpretações erradas. O usuário que estiver interagindo com a IA pode tomá-la como uma pessoa real e se sentir ofendido ou enganado por ser erroneamente instruído por um “alguém” que julgava ser um humano. A partir disso, ao invés de engajar o cliente, isso pode afastá-lo. Entretanto, é natural que isso ocorra em certo grau, o potencial é grande demais para que certos riscos não existam. IAs, robôs, todos

INTELLIGENT AUTOMATION | 57
ARTIGO

tinentes envolvendo ética, legislação, regu lação, direcionamento e limites.

Além disso, a sociedade muda junto com as tecnologias, explorando cada vez mais utilidades e se protegendo contra possíveis ameaças. Um exemplo interessante é o de como mudamos nossa perspectiva sobre filmar o cotidiano constantemente. Há alguns anos, o medo predominava sobre o assunto, quando a discussão se voltou ao uso de óculos que pudessem gravar imagens em tempo real na rua. Hoje em dia, todos fazem vídeos para as redes sociais constantemente, e isso simplesmente deixou de ser uma questão. Lives são comuns e a produção de conteúdo é anunciada por quem produz. Isso não quer dizer que deixamos de considerar os direitos de imagem, privacidade, segurança de dados e a segurança pessoal. Apenas adaptamos o modo como lidamos com o que realmente é crime e o que é geração de conteúdo.

Vale ressaltar, ainda, que como toda ferramenta de deep learning, o ChatGPT não

pode ser um excelente apoio ao se pesquisar algo novo. Um alerta válido é lembrar que o ChatGPT também pode gerar informações incorretas ou produzir instruções perigosas ou conteúdo tendencioso, algo que a própria OpenAI deixou claro. É uma ferramenta que evolui com a interação, e a organização tem por um de seus valores principais a preocupação com o desenvolvimento ético envolvendo a IA.

Estamos diante de um curioso futuro que será escrito por IAs e humanos em conjunto, porque o pensamento original ainda é humano, mas ele pode se tornar mais elaborado e complexo se apoiado por IAs que nos poupam do trabalho “de formiguinha”, pesquisando por certos temas que já são parte do conhecimento geral da humanidade. Essa é a base da automação, que pode estar em contextos empresariais, de pesquisa, de sociedade etc. Eu, particularmente, vejo o ChatGPT e as IAs generativas como um passo importante em direção a um futuro de oportunidades e resultados brilhantes!

INTELLIGENT AUTOMATION | 59
ARTIGO

CEZAR TAURION

CHATGPT: ENTRE O MITO E A REALIDADE

Indiscutivelmente que as novas ferramentas de IA como DALL-E e mais enfaticamente o chatGPT criaram um verdadeiro frenesi, principalmente porque muitas pessoas estão tendo contato com sistemas de IA pela primeira vez. E ficam extasiadas. Isso, naturalmente leva a previsões extremamente emocionais que transformarão a sociedade, acabarão com muitas profissões e quem não pular no trem, vai, inevitavelmente, ficar alijado do mercado. É o efeito FOMO na sua essência. Mas, à medida que entendemos o potencial e limitações dessas ferramentas,

muitas pessoas fazem transições para atividades que ainda não existem, mas que são possibilitados por essa nova tecnologia. Um desses trabalhos, é “prompt engineer”, que é a pessoa que insere textos em uma IA generativa para criar imagens ou textos. E provavelmente será uma tarefa de curta duração, uma vez que cada um de nós começaremos a criar mais e mais prompts, sem necessidade de ajuda externa. Também devemos estar alertas para os sinais de espuma que lembra o boom das criptomoedas, que fracassou recentemente.

fica mais claro onde e como serem usadas.

Claro, muitas profissões terão muitas das suas tarefas repetitivas feitas por essas ferramentas e com o tempo, os sistemas “generative AI” como chatGPT tem o potencial de mudar a forma como vivemos e trabalhamos, apesar das atuais falhas claras da tecnologia. E, como sempre acontece com mudanças tecnológicas, desde tempos imemoriais,

Esses sistemas popularizam o uso da IA e inclui essa a tecnologia mais profundamente na maneira como vivemos e trabalhamos, mais do que vemos atualmente nos algoritmos de recomendação por exemplo, que já nos direciona o que ler, ver e ouvir, mas agora também respondendo às nossas perguntas, escrevendo nossos memorandos e discursos, e até mesmo produzindo poesia e arte. E como os recursos financeiros, intelectuais e computacionais necessários para desenvolver e executar a tecnologia são enormes, as empresas que controlam esses sistemas de IA, as BigTechs, se tornarão as maiores e mais ricas. O poder vai se concentrar ainda mais nelas.

Grande parte das discussões e entusiasmo pelos “generative AI” se concentra nas atividades pessoais, no mundo B2C. E quanto ao mundo corporativo?

INTELLIGENT AUTOMATION | 61 ARTIGO

Sistemas de IA não são novidade nas empresas, e diversas iniciativas já aconteceram, até mesmo com a criação de “AI Labs” por parte de algumas. Mas, uma grande parcela dos projetos e desses labs acabou de forma muito frustrante. Os fatores inibidores geralmente são o tempo e os custos associados à construção, treinamento e implantação de modelos de próprios de IA.

Algoritmos, que podem conter grande número de variáveis e restrições, são demorados e caros para serem construídos. Muitas vezes cada algoritmo é único e requer quantidades variáveis de tempo e capital, dependendo de seu escopo, escala e número de variáveis. Geralmente, a maior parte do custo são os salários dos cientistas de dados e engenheiros de ML, que escrevem esses algoritmos, os treinam com os dados coorporativos, os testam, ajustam e os monitoram após a implantação.

Mas a popularidade viral do ChatGPT está estimulando o interesse pelos conselhos e pelos CEOs, com novos aplicativos de IA, explorando a tecnologia “generative AI”, como na sua capacidade de gerar relatórios de negócios, propostas de marketing e código para programação de software, entre outras coisas. No entanto, ao contrário do entusiasmo de quem não está na gestão das empresas, existem, por parte dos CIOs, muito mais preocupações em integrar esses sistemas à pilha de sistemas corporativos, além dos questionamentos sobre o uso de dados online e riscos de segurança, que podem afetar as regras de compliance e eventualmente colocar em debate os procedimentos atuais de segurança e privacidade.

Mas acima de tudo, eles estão preocupados com o controle do ChatGPT sobre a realidade. Assim as “alucinações” que ele produz como explicar com detalhes muito

convincentes porque os ovos de vaca são maiores que os de galinha e porque a lua é maior que o sol, não são tão engraçadas quanto algo similar é colocado em um relatório para o conselho ou acionistas.

O ChatGPT é um tremendo passo à frente para a IA generativa, mas no momento, o ChatGPT deve ser usado com cautela em um ambiente de negócios corporativos. Além de seus problemas de precisão, o ChatGPT requer uma série de outras melhorias antes de poderem ser usados em aplicativos corporativos, como atualizações necessárias incluam resultados mais rápidos, recursos de segurança avançada e melhores habilidades de linguagem.

À medida que essas e outras melhorias de desempenho forem lançadas, começaremos a ver o surgimento de aplicativos corporati-

INTELLIGENT AUTOMATION | 62

vos como pesquisa corporativa, integração com plataformas de comunicação, ferramentas de vendas e assim por diante. Mas, na fase atual, em beta, fica restrito ao mundo B2C, menos exigente. O problema básico com o ChatGPT e sistemas similares é que eles escrevem extremamente bem, mas podem estar errados e não fundamentados em fatos. E não esqueça que a Internet nunca esquece (AI Tools Bug Out Because the Internet Can Never Forget)! Assim, a tecnologia ainda deve ser limitada para escrever clichês corporativos, como anúncios de produtos ou serviços ou outros materiais promocionais. Mas, mesmo assim, nenhuma empresa emitiria tais coisas sem revisão humana. Em termos de setores nas empresas, podemos pensar em vendas e marketing, call centers ou para resumir relatórios de ganhos, estudos e outros documentos de negócios, onde os discursos de vendas ou e-mails gerados podem ser facilmente revisados por humanos antes de serem enviados. O artigo mostra alguns exemplos de marketing (ChatGPT Use Cases For Marketing Professional Services).

A IA generativa é capaz de coisas incríveis, mas como um todo, precisa amadurecer. O próprio Sam Altman, executivo-chefe da OpenAI, alertou quanto a confiar no ChatGPT “para qualquer coisa importante no momento”. Em um tuíte ele disse “ChatGPT is incredibly limited, but good enough at some things to create a misleading impression of greatness.”

Mas, quanto a geração de código de programação? O chatGPT é um chatbot generativo que foi treinado em um enorme volume de artigos, sites e postagens de mídia social coletados de data sets, bem como de entrevistas transcritas que capturam as nuances da vida humana. Ao detectar padrões linguísticos e frases familiares, o algoritmo aprendeu a prever qual palavra provavel-

mente seguirá uma sequência de palavras. A partir daí, foi capaz de prever a próxima frase e o próximo parágrafo, eventualmente criando um texto coerente.

Essa abordagem também pode ser aplicada para escrever código de computador, permitindo que o ChatGPT preveja grandes blocos de código que os desenvolvedores precisariam inserir para executar uma determinada tarefa em um programa de software, um recurso que os CIOs se entusiasmam, pois pode acelerar o desenvolvimento de aplicativos.

Mas, na prática, o chatGPT, no seu estágio atual ainda não tem condições de fazer os desenvolvedores de software profissionais economizarem muito tempo, uma vez que produz longas cadeias de comandos que precisaram ser verificadas e muitas vezes reescritas linha por linha. No mundo corporativo, os casos de uso do ChatGPT são ainda um universo menor do que as pessoas estão imaginando. Até agora o chatGPT e outras ferramentas “generative AI” estão muito longe do core business das empresas. Integrar o chatGPT ao Office não é, definitivamente, algo que afeta o core business de nenhuma empresa.

Por enquanto, os CIOs devem experimentar o ChatGPT para determinar como ele pode ser usado, principalmente por tentativa e erro. Antes de integrar o ChatGPT aos negócios, devemos lembrar que ainda estamos no início do ciclo de vida da tecnologia. Precisamos ser prudentes e nos perguntar o que ela pode fazer hoje. Em sua forma atual, o ChatGPT responde muitas vezes, de forma imprecisa, embora com confiança, sua matemática está atrasada e o conjunto de dados está atualizado apenas até uma determinada data.

INTELLIGENT AUTOMATION | 63
ARTIGO

Indústrias altamente regulamentadas como medicina, precisarão ser especialmente cautelosas ao usar o ChatGPT , sua variante treinada em textos médicos, BioGPT, ou qualquer forma de IA generativa. E até agora os resultados não tem sido muito positivos (An early evaluation of ChatGPT on common medical NLP tasks). A conclusão do estudo: “We do not recommend these models for production use today. They are impressive research advances, and we use them internally to bootstrap smaller and more accurate models, but they are not fit for the vast majority of real-world use cases”. Além disso, sem proteção, os dados podem facilmente ser mal utilizados, ou pior, servir de base para multiplicar resultados ruins.

Em contraste com o ChatGPT, cuja utilidade na empresa ainda é questionada, ferramentas de codificação de IA como o Copilot, parecem ser mais capazes de resolverem alguns problemas de negócios do mundo real. O modelo de IA por trás do Copilot é treinado em dados do GitHub, que abriga uma comunidade de código aberto onde os desenvolvedores contribuem e compartilham códigos. O objetivo dessas ferramentas não é substituir os desenvolvedores, mas ajudá-los a melhorar sua produtividade, da mesma forma que ferramentas como verificação ortográfica e preenchimento automático de frases ajudam as pessoas a escrever documentos. Eles trabalham sugerindo novos trechos de código e testes e fornecendo recomendações técnicas dentro dos programas de escrita de código que os desenvolvedores já usam.

O Copilot e ferramentas semelhantes como CodeWhisperer da Amazon não substituirão os desenvolvedores e criarão softwares ou aplicativos corporativos por conta própria. Mas, auxiliam na documentação do código, geram pedaços de código mais sim-

ples e facilitam planejar os testes. Seu principal apelo é a promessa de um processo de desenvolvimento de software mais rápido e menos manual, que pode ajudar as empresas a aliviar a pressão causada pela escassez de talentos em software.

Alguns cuidados são necessários. Existem possíveis riscos de segurança cibernética e propriedade intelectual. Com o objetivo de resolver algumas dessas preocupações, o GitHub lançou recentemente uma nova versão do Copilot for Business, que inclui a capacidade de gerenciar usuários e executar em VPN. Outro recurso impede que a ferramenta sugira códigos que possam estar sob licença de outra empresa, ajudando a mitigar os riscos legais. O GitHub é objeto de uma proposta de ação, movida em novembro, que argumenta que o Copilot não dá crédito aos autores originais cujo código é usado para gerar seus resultados. Um artigo interessante sobre o tema é “The lawsuit that could rewrite the rules of AI copyright”.

A versão corporativa do Copilot também inclui um bloqueio mais amplo de sugestões de código que podem incluir vulnerabilidades conhecidas de segurança cibernética, algo com o qual os CIOs estão mais preocupados à medida que cresce a conscientização sobre a integração da segurança no desenvolvimento de aplicativos corporativos.

Em resumo, as tecnologias “generative AI” ainda são incipientes e não devemos, no âmbito corporativo, mergulhar fundo nelas, antes que as questões que nos preocupam hoje sejam resolvidas ou mitigadas. E, claro, o ambiente corporativo é muito mais sério que o ambiente pessoal. O uso individual é uma coisa bem diferente do uso corporativo!

INTELLIGENT AUTOMATION | 65
ARTIGO
INTELLIGENT AUTOMATION | 66 LATINO AMÉRICA Revista dos Profissionais de BPM, RPA, Artificial Intelligence e Digital Process Automation

Turn static files into dynamic content formats.

Create a flipbook
Issuu converts static files into: digital portfolios, online yearbooks, online catalogs, digital photo albums and more. Sign up and create your flipbook.